设为首页 收藏本站
查看: 1601|回复: 0

[经验分享] Docker镜像存储系统Speedy

[复制链接]

尚未签到

发表于 2019-2-20 10:38:53 | 显示全部楼层 |阅读模式
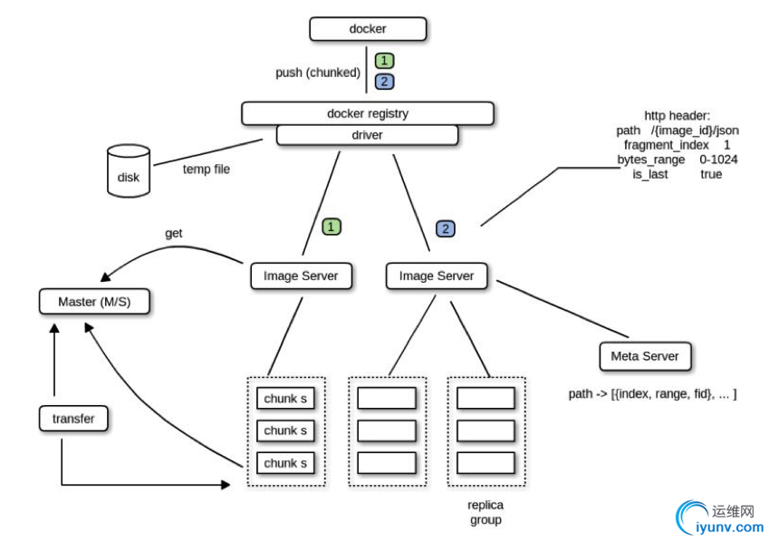
  Speedy 是京东公司开发的 Docker 镜像存储系统。
  架构图:
DSC0000.jpg

  speedy 模块
  Docker Registry Driver:
  ChunkMaster
  ChunkServer
  ImageServer
  模块说明
  Docker Registry Driver是一个遵照Docker Registry 1.0协议实现的驱动,完成Docker Registry与后端存储系统的对接工作。
  ChunkServer与ChunkMaster组成了一个通用的对象存储服务,ChunkMaster是中心节点,缓存了所有ChunkServer的信息,ChunkServer本身是最终镜像数据落地的存储节点,多个ChunkServer会构成一个组,拥有唯一的组ID,上传这个组内的所有ChunkServer都成功才算成功,下载可以随机选择其中一个节点下载。
  ImageServer本身是一个无状态的Proxy服务,它相当于是后面通用对象存储服务的一个接入层,Driver发起的镜像上传/下载操作会直接发给ImageServer, ImageServer里面缓存了ChunkMaster中的存储节点信息,通过这些信息,ImageServer会进行ChunkServer节点的选择操作,找到一组合适的ChunkServer机器完成镜像的上传或下载操作。


运维网声明 1、欢迎大家加入本站运维交流群:群②:261659950 群⑤:202807635 群⑦870801961 群⑧679858003
2、本站所有主题由该帖子作者发表,该帖子作者与运维网享有帖子相关版权
3、所有作品的著作权均归原作者享有,请您和我们一样尊重他人的著作权等合法权益。如果您对作品感到满意,请购买正版
4、禁止制作、复制、发布和传播具有反动、淫秽、色情、暴力、凶杀等内容的信息,一经发现立即删除。若您因此触犯法律,一切后果自负,我们对此不承担任何责任
5、所有资源均系网友上传或者通过网络收集,我们仅提供一个展示、介绍、观摩学习的平台,我们不对其内容的准确性、可靠性、正当性、安全性、合法性等负责,亦不承担任何法律责任
6、所有作品仅供您个人学习、研究或欣赏,不得用于商业或者其他用途,否则,一切后果均由您自己承担,我们对此不承担任何法律责任
7、如涉及侵犯版权等问题,请您及时通知我们,我们将立即采取措施予以解决
8、联系人Email:admin@iyunv.com 网址:www.yunweiku.com

所有资源均系网友上传或者通过网络收集,我们仅提供一个展示、介绍、观摩学习的平台,我们不对其承担任何法律责任,如涉及侵犯版权等问题,请您及时通知我们,我们将立即处理,联系人Email:kefu@iyunv.com,QQ:1061981298 本贴地址:https://www.iyunv.com/thread-674783-1-1.html 上篇帖子: Docker第八回(docker资源限制和验证) 下篇帖子: 生产环境中使用Docker Swarm的一些建议
您需要登录后才可以回帖 登录 | 立即注册

本版积分规则

扫码加入运维网微信交流群X

扫码加入运维网微信交流群

扫描二维码加入运维网微信交流群,最新一手资源尽在官方微信交流群!快快加入我们吧...

扫描微信二维码查看详情

客服E-mail:kefu@iyunv.com 客服QQ:1061981298


QQ群⑦:运维网交流群⑦ QQ群⑧:运维网交流群⑧ k8s群:运维网kubernetes交流群


提醒:禁止发布任何违反国家法律、法规的言论与图片等内容;本站内容均来自个人观点与网络等信息,非本站认同之观点.


本站大部分资源是网友从网上搜集分享而来,其版权均归原作者及其网站所有,我们尊重他人的合法权益,如有内容侵犯您的合法权益,请及时与我们联系进行核实删除!



合作伙伴: 青云cloud

快速回复 返回顶部 返回列表