设为首页 收藏本站
查看: 1249|回复: 0

[经验分享] [Step By Step]使用SAP Business Objects Data Services将Mysql中的数据导入到SAP HANA中

[复制链接]

尚未签到

发表于 2015-9-19 13:11:05 | 显示全部楼层 |阅读模式
  1. 登陆进入SAP Business Objects Data Services Designer中
  2. 创建Data store for Mysql及SAP HANA(MySQL与SAP HANA的连接)
  SAP HANA http://www.cnblogs.com/omygod/archive/2013/05/23/3094306.html
  MySQL http://www.cnblogs.com/omygod/archive/2013/05/23/3095422.html
DSC0000.png
  3. 创建一个Project
DSC0001.png
DSC0002.png
  在BO Data Serices中,project看起来就像一个文件夹
DSC0003.png
  4. 在project下面创建一个batch job
DSC0004.png
DSC0005.png
DSC0006.png
  5. 在右侧工具条中选择data flow,创建一个data flow
DSC0007.png
DSC0008.png
DSC0009.png
  5. 选中MySQL data store中需要导入的源数据表,并拖入到data flow中,创建源数据
DSC00010.png
DSC00011.png
  6. 创建目的Template table,并与源数据表进行关联
DSC00012.png
  设置目的template表为 DimCustomer
DSC00013.png
  将源数据表与目的表关联上
DSC00014.png
  以此创建其他表的对应关系
DSC00015.png
  7 点击源数据表中放大镜图标可查看源数据表的数据信息,而目的表由于还没有传入到hana中,所以没有此放大镜图标
DSC00016.png
  
  8。 保存并执行job
DSC00017.png
  设置执行参数
DSC00018.png
  9. 查看job执行日志
DSC00019.png
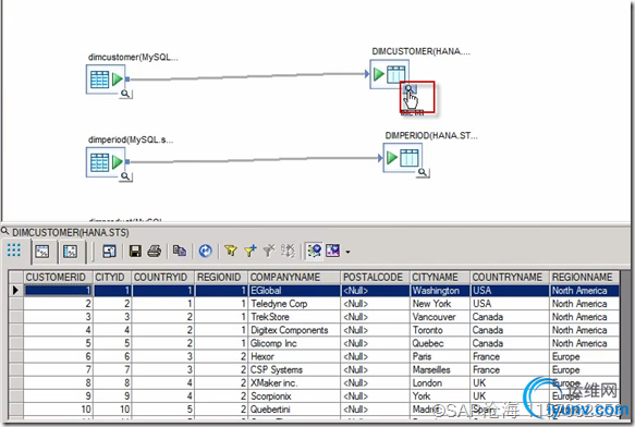
  10. 再查看data flow中的目的表信息。可看见在目的表上面有放大镜图标。
DSC00020.png
  点击放大镜图标,可查看导入到hana表中的信息
DSC00021.png

运维网声明 1、欢迎大家加入本站运维交流群:群②:261659950 群⑤:202807635 群⑦870801961 群⑧679858003
2、本站所有主题由该帖子作者发表,该帖子作者与运维网享有帖子相关版权
3、所有作品的著作权均归原作者享有,请您和我们一样尊重他人的著作权等合法权益。如果您对作品感到满意,请购买正版
4、禁止制作、复制、发布和传播具有反动、淫秽、色情、暴力、凶杀等内容的信息,一经发现立即删除。若您因此触犯法律,一切后果自负,我们对此不承担任何责任
5、所有资源均系网友上传或者通过网络收集,我们仅提供一个展示、介绍、观摩学习的平台,我们不对其内容的准确性、可靠性、正当性、安全性、合法性等负责,亦不承担任何法律责任
6、所有作品仅供您个人学习、研究或欣赏,不得用于商业或者其他用途,否则,一切后果均由您自己承担,我们对此不承担任何法律责任
7、如涉及侵犯版权等问题,请您及时通知我们,我们将立即采取措施予以解决
8、联系人Email:admin@iyunv.com 网址:www.yunweiku.com

所有资源均系网友上传或者通过网络收集,我们仅提供一个展示、介绍、观摩学习的平台,我们不对其承担任何法律责任,如涉及侵犯版权等问题,请您及时通知我们,我们将立即处理,联系人Email:kefu@iyunv.com,QQ:1061981298 本贴地址:https://www.iyunv.com/thread-115851-1-1.html 上篇帖子: [Step By Step]SAP HANA如何在SAP Business Objects Data Services中创建MySQL的连接 下篇帖子: 实现在一个SAP系统中调用其它SAP系统的功能
您需要登录后才可以回帖 登录 | 立即注册

本版积分规则

扫码加入运维网微信交流群X

扫码加入运维网微信交流群

扫描二维码加入运维网微信交流群,最新一手资源尽在官方微信交流群!快快加入我们吧...

扫描微信二维码查看详情

客服E-mail:kefu@iyunv.com 客服QQ:1061981298


QQ群⑦:运维网交流群⑦ QQ群⑧:运维网交流群⑧ k8s群:运维网kubernetes交流群


提醒:禁止发布任何违反国家法律、法规的言论与图片等内容;本站内容均来自个人观点与网络等信息,非本站认同之观点.


本站大部分资源是网友从网上搜集分享而来,其版权均归原作者及其网站所有,我们尊重他人的合法权益,如有内容侵犯您的合法权益,请及时与我们联系进行核实删除!



合作伙伴: 青云cloud

快速回复 返回顶部 返回列表