设为首页 收藏本站
查看: 867|回复: 0

[经验分享] MOSS 2010:对于SharePoint Designer的改进

[复制链接]

尚未签到

发表于 2015-9-25 10:11:21 | 显示全部楼层 |阅读模式
  这个部分,可以这么说,还是改进挺大的。我这里主要介绍两个比较有用的功能
  1. 直接在网站中,可以有一个菜单,打开SharePoint Designer
DSC0000.png
  2. 在管理中心居然有一个专门的针对SharePoint Designer进行设置
DSC0001.png
DSC0002.png
  3. 在SharePoint Designer中可以修改网站,然后将修改之后的网站打包成解决方案,这样就更好地复用了。
  例如,我们先创建一个子站点,假设这是我们公司一个博客产品
DSC0003.png
  
  我们可以对这个子站点进行很多定制,包括添加工作流之类的
DSC0004.png
  我们点击“Edit site home page”,简单地定制一下主页
DSC0005.png
DSC0006.png
  保存这些设计(说实话,微软做的这个东西还是不错的,界面也挺清新,赞一个..)
DSC0007.png
  假设我们的博客站点定制完成了,我们需要在客户那边去部署,那么怎么做呢?
DSC0008.png
  点击“Save as Template”
DSC0009.png
DSC00010.png
  
  
DSC00011.png
DSC00012.png
DSC00013.png
DSC00014.png
  此时,这个模板其实会出现在下面这个地方
DSC00015.png
  既然有了这个模板,那么我们现在就可以放心大胆地将之前那个删除掉了
DSC00016.png
DSC00017.png
  
  接下来,我们就可以利用那个模板再次创建一个新的blog站点了
DSC00018.png
DSC00019.png
  创建完之后,我们发现原先定制过的内容还是保留着的
DSC00020.png
  
  
  
  
  
  
  
  
  
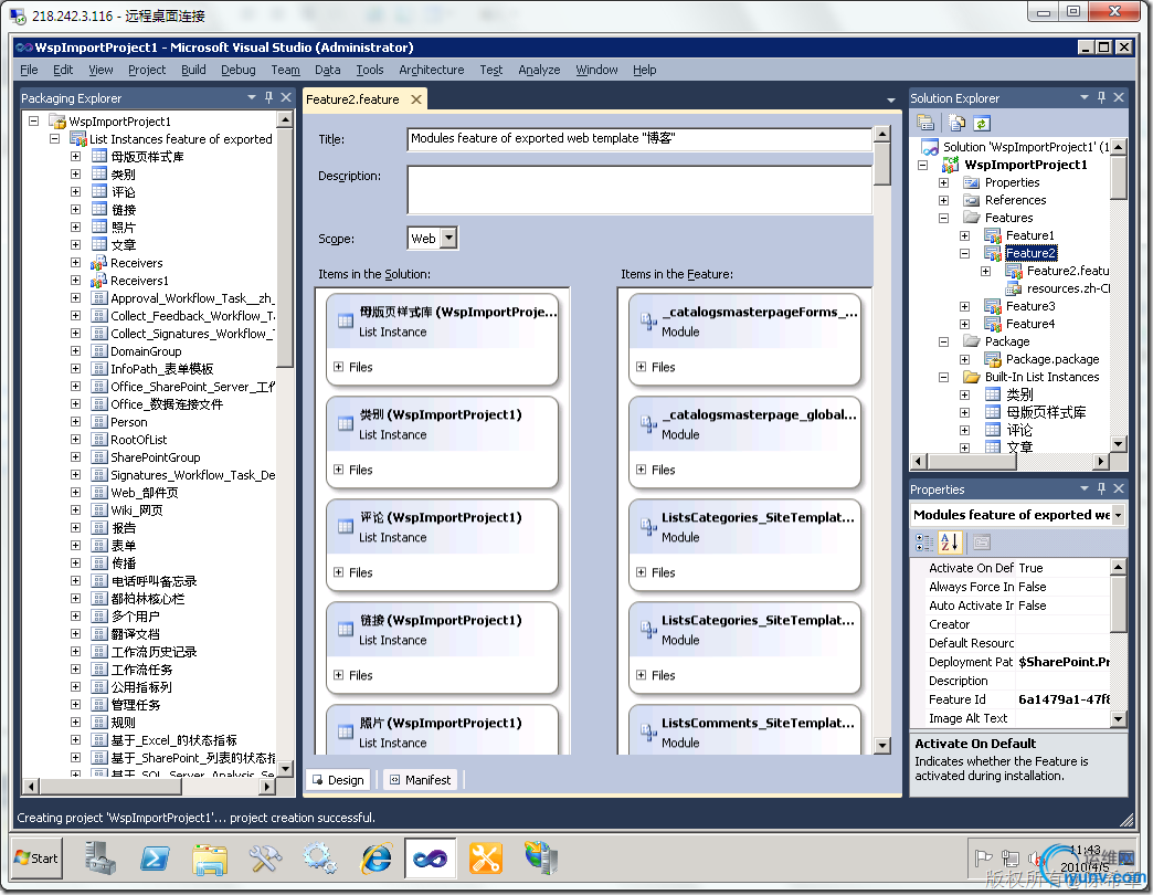
  最后,我们来看看这个定制好的站点,如何进一步修改。例如导入到Visual Studio中进行编辑
DSC00021.png
DSC00022.png
DSC00023.png
  下面打开Visual Stduio 2010
DSC00024.png
DSC00025.png
  
  
  
DSC00026.png
DSC00027.png
  
DSC00028.png

运维网声明 1、欢迎大家加入本站运维交流群:群②:261659950 群⑤:202807635 群⑦870801961 群⑧679858003
2、本站所有主题由该帖子作者发表,该帖子作者与运维网享有帖子相关版权
3、所有作品的著作权均归原作者享有,请您和我们一样尊重他人的著作权等合法权益。如果您对作品感到满意,请购买正版
4、禁止制作、复制、发布和传播具有反动、淫秽、色情、暴力、凶杀等内容的信息,一经发现立即删除。若您因此触犯法律,一切后果自负,我们对此不承担任何责任
5、所有资源均系网友上传或者通过网络收集,我们仅提供一个展示、介绍、观摩学习的平台,我们不对其内容的准确性、可靠性、正当性、安全性、合法性等负责,亦不承担任何法律责任
6、所有作品仅供您个人学习、研究或欣赏,不得用于商业或者其他用途,否则,一切后果均由您自己承担,我们对此不承担任何法律责任
7、如涉及侵犯版权等问题,请您及时通知我们,我们将立即采取措施予以解决
8、联系人Email:admin@iyunv.com 网址:www.yunweiku.com

所有资源均系网友上传或者通过网络收集,我们仅提供一个展示、介绍、观摩学习的平台,我们不对其承担任何法律责任,如涉及侵犯版权等问题,请您及时通知我们,我们将立即处理,联系人Email:kefu@iyunv.com,QQ:1061981298 本贴地址:https://www.iyunv.com/thread-118527-1-1.html 上篇帖子: 招SharePoint人才必须看ASP.NET底子 下篇帖子: 帐户权限和安全设置 (Office SharePoint Server)
您需要登录后才可以回帖 登录 | 立即注册

本版积分规则

扫码加入运维网微信交流群X

扫码加入运维网微信交流群

扫描二维码加入运维网微信交流群,最新一手资源尽在官方微信交流群!快快加入我们吧...

扫描微信二维码查看详情

客服E-mail:kefu@iyunv.com 客服QQ:1061981298


QQ群⑦:运维网交流群⑦ QQ群⑧:运维网交流群⑧ k8s群:运维网kubernetes交流群


提醒:禁止发布任何违反国家法律、法规的言论与图片等内容;本站内容均来自个人观点与网络等信息,非本站认同之观点.


本站大部分资源是网友从网上搜集分享而来,其版权均归原作者及其网站所有,我们尊重他人的合法权益,如有内容侵犯您的合法权益,请及时与我们联系进行核实删除!



合作伙伴: 青云cloud

快速回复 返回顶部 返回列表