设为首页 收藏本站
查看: 2027|回复: 0

[经验分享] android——wifi系统架构

[复制链接]
发表于 2015-9-30 14:13:53 | 显示全部楼层 |阅读模式
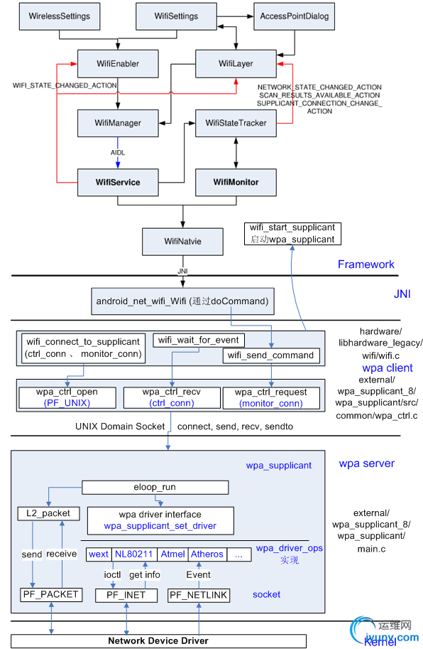
1. 系统架构
          Android WiFi系统引入了wpa_supplicant,它的整个WiFi系统以wpa_supplicant为核心来定义上层用户接口和下层驱动接口。整个WiFi系统架构如下图所示:
DSC0000.png
     一切尽在上图中,下面将对每部分进行详细分析。
1.1 WifiService   
       由SystemServer启动的时候生成的ConnecttivityService创建,负责启动关闭wpa_supplicant,启动和关闭WifiMonitor线程,把命令下发给wpa_supplicant以及更新WIFI的状态。

       处理其它模块通过IWifiManager接口发送过来的远端WiFi操作。
1.2 WifiMonitor
      负责从wpa_supplicant接收事件通知。
1.3 wpa_supplicant
    1) 读取配置文件
   2) 初始化配置参数,驱动函数
   3) 让驱动scan当前所有的bssid
   4) 检查扫描的参数是否和用户设置的相符
   5) 如果相符,通知驱动进行权限和认证操作
   6) 连上AP
1.4 Wifi驱动模块
  厂商提供的source,主要进行load firware和kernel的wireless进行通信
1.5 Wifi电源管理模块
  主要控制硬件的GPIO和上下电,让CPU和Wifi模组之间通过sdio接口或USB接口通信
1.6 Wifi工作步骤
    1) Wifi启动
   2) 开始扫描
   3) 显示扫描的AP
   4) 配置AP
   5) 连接AP
   6) 获取IP地址
   7) 上网
1.7 Wifi模块代码
     1) Wifi Settings应用程序
       packages/apps/Settings/src/com/android/settings/wifi
     2) Wifi Framework
       frameworks/base/wifi/java/android/net/wifi (UI通过android.net.wifi package
发送命令给wifi.c)
         frameworks/base/core/java/android/net(更高一级的网络管理)
        frameworks/base/services/java/com/android/server
     3) Wifi JNI
       frameworks/base/core/jni/android_net_wifi_Wifi.cpp
    4) Wifi Hardware (wifi管理库)
       hardware/libhardware_legacy/wifi/wifi.c
     5) wpa_supplicant(wifi  tool)
         external/wpa_supplicant8
        (1) wpa_client (生成库libwpaclient.so)
              external/wpa_supplicant_8/wpa_supplicant/src/common/wpa_ctrl.c
         (2) wpa_server (生成守护进程wpa_supplicant)
              external/wpa_supplicant_8/wpa_supplicant/main.c
    6) Wifi kernel
       net/wireless     drivers/wlan_xxx       arch/arm/mach-xxx/wlan_pm.c

2. WifiService和wpa_supplicant启动流程

       WifiService和wpa_supplicant启动流程如下图所示:
DSC0001.png
  2.1 状态变化
  · 加载wifi驱动的状态变化流程如下:
  初始状态:mInitialState
                           |
           mDriverUnloadedState
                           |
       mWaitForP2pDisableState
                           |
mDriverLoadingState(其enter中调用WifiNative.loadDriver)
  
  · 启动wpa_supplicant的状态变化如下:
    在DriverLoadedState状态的processMessage中调用WifiNative.startSupplicant
3. 生产时自动打开Wifi
  在生产时, 默认Wifi是关闭的,如果需要默认打开,可修改wifiservice.java中的如下代码:
  



[cpp] view plaincopy

  • /**
  •   * Check if Wi-Fi needs to be enabled and start
  •   * if needed
  •   *
  •   * This function is used only at boot time
  •   */  
  • public void checkAndStartWifi() {  
  •      mAirplaneModeOn.set(isAirplaneModeOn());  
  •      mPersistWifiState.set(getPersistedWifiState());  
  •      /* Start if Wi-Fi should be enabled or the saved state indicates Wi-Fi was on */  
  •      boolean wifiEnabled = shouldWifiBeEnabled() || testAndClearWifiSavedState();  
  •      Slog.i(TAG, "WifiService starting up with Wi-Fi " +  
  •              (wifiEnabled ? "enabled" : "disabled"));  
  •      setWifiEnabled(wifiEnabled); //强制设置为true  
  •    
  •      mWifiWatchdogStateMachine = WifiWatchdogStateMachine.  
  •             makeWifiWatchdogStateMachine(mContext);  
  •    
  • }  
  

  
  

运维网声明 1、欢迎大家加入本站运维交流群:群②:261659950 群⑤:202807635 群⑦870801961 群⑧679858003
2、本站所有主题由该帖子作者发表,该帖子作者与运维网享有帖子相关版权
3、所有作品的著作权均归原作者享有,请您和我们一样尊重他人的著作权等合法权益。如果您对作品感到满意,请购买正版
4、禁止制作、复制、发布和传播具有反动、淫秽、色情、暴力、凶杀等内容的信息,一经发现立即删除。若您因此触犯法律,一切后果自负,我们对此不承担任何责任
5、所有资源均系网友上传或者通过网络收集,我们仅提供一个展示、介绍、观摩学习的平台,我们不对其内容的准确性、可靠性、正当性、安全性、合法性等负责,亦不承担任何法律责任
6、所有作品仅供您个人学习、研究或欣赏,不得用于商业或者其他用途,否则,一切后果均由您自己承担,我们对此不承担任何法律责任
7、如涉及侵犯版权等问题,请您及时通知我们,我们将立即采取措施予以解决
8、联系人Email:admin@iyunv.com 网址:www.yunweiku.com

所有资源均系网友上传或者通过网络收集,我们仅提供一个展示、介绍、观摩学习的平台,我们不对其承担任何法律责任,如涉及侵犯版权等问题,请您及时通知我们,我们将立即处理,联系人Email:kefu@iyunv.com,QQ:1061981298 本贴地址:https://www.iyunv.com/thread-121021-1-1.html 上篇帖子: Android网络开发之WIFI 下篇帖子: How to crack WEP encryption (wifi security)
您需要登录后才可以回帖 登录 | 立即注册

本版积分规则

扫码加入运维网微信交流群X

扫码加入运维网微信交流群

扫描二维码加入运维网微信交流群,最新一手资源尽在官方微信交流群!快快加入我们吧...

扫描微信二维码查看详情

客服E-mail:kefu@iyunv.com 客服QQ:1061981298


QQ群⑦:运维网交流群⑦ QQ群⑧:运维网交流群⑧ k8s群:运维网kubernetes交流群


提醒:禁止发布任何违反国家法律、法规的言论与图片等内容;本站内容均来自个人观点与网络等信息,非本站认同之观点.


本站大部分资源是网友从网上搜集分享而来,其版权均归原作者及其网站所有,我们尊重他人的合法权益,如有内容侵犯您的合法权益,请及时与我们联系进行核实删除!



合作伙伴: 青云cloud

快速回复 返回顶部 返回列表