设为首页 收藏本站
查看: 3939|回复: 0

[经验分享] VMware vCAC如何修改内置域的AD数据库

[复制链接]
累计签到:1 天
连续签到:1 天
发表于 2015-3-4 08:13:00 | 显示全部楼层 |阅读模式
相信大部分使用VMware vCAC的朋友都会选择用Applicance进行安装,因为直接还原OVF的方式来得是最简单的,远远要比在Windows Server上进心独立安装来得方便。
QQ截图20150304081205.png
不知道有多少朋友注意到,vCAC内置了一个AD,域名是vsphere.local,管理员是administrator。对于vCAC而言,除Root之外(Root更强调的是管理vCAC和SSO服务器本身),从Infrastructure App的角度,这个域管理员是最大的,可以统管所有门户和租户,所以对应的门户是:

https://vcac/shell-ui-app

不过在使用过程中,有2个问题要注意:

1.vCAC内置的管理员帐号会90天过期,这个内置的帐号倒不是administrator本身,按照VMware官方的说法:
    http://www.viktorious.nl/2014/06 ... -internal-password/
    Although this issue and solution has been reported in VMware KB article 2075011, I suggest to take the steps stretched out in this article in advance: before the issue actually pops up! The cause of this issue is internal SSO Password expiry after the product is running for 90 days. Note: this is not the administrator@vsphere.local password expiring, is has to do with an internal account.

2.如果创建过外部的AD服务器做验证,AD服务器地址变更,想同时更新vCAC的配置,那么会出现连接问题,即使Test Connection通过。
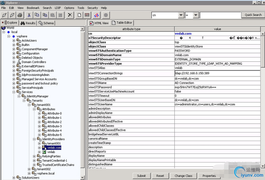
QQ截图20150304081238.png 基本上这个问题可以认定是个Bug,不过如果AD连接无法建立,那么Tenant Site就登录不了,而这个AD连接又同时会被Tenant Site锁住,似乎变成了一个死循环。所以情急之下,想到了vCAC内置的AD是不是有办法编辑DB,果然找到了个工具JXplorer可以直接连接到vCAC内置的AD,从而编辑跟外部AD的连接地址和权限之类的。
参考连接:http://gosddc.com/articles/vcac- ... ant-sso-login-page/

QQ截图20150304081226.png



运维网声明 1、欢迎大家加入本站运维交流群:群②:261659950 群⑤:202807635 群⑦870801961 群⑧679858003
2、本站所有主题由该帖子作者发表,该帖子作者与运维网享有帖子相关版权
3、所有作品的著作权均归原作者享有,请您和我们一样尊重他人的著作权等合法权益。如果您对作品感到满意,请购买正版
4、禁止制作、复制、发布和传播具有反动、淫秽、色情、暴力、凶杀等内容的信息,一经发现立即删除。若您因此触犯法律,一切后果自负,我们对此不承担任何责任
5、所有资源均系网友上传或者通过网络收集,我们仅提供一个展示、介绍、观摩学习的平台,我们不对其内容的准确性、可靠性、正当性、安全性、合法性等负责,亦不承担任何法律责任
6、所有作品仅供您个人学习、研究或欣赏,不得用于商业或者其他用途,否则,一切后果均由您自己承担,我们对此不承担任何法律责任
7、如涉及侵犯版权等问题,请您及时通知我们,我们将立即采取措施予以解决
8、联系人Email:admin@iyunv.com 网址:www.yunweiku.com

所有资源均系网友上传或者通过网络收集,我们仅提供一个展示、介绍、观摩学习的平台,我们不对其承担任何法律责任,如涉及侵犯版权等问题,请您及时通知我们,我们将立即处理,联系人Email:kefu@iyunv.com,QQ:1061981298 本贴地址:https://www.iyunv.com/thread-42950-1-1.html 上篇帖子: Windows AD证书服务系列---部署及管理证书模板(2) 下篇帖子: HTTP 错误 401.1 - 未经授权:访问由于凭据无效被拒绝 数据库 如何
您需要登录后才可以回帖 登录 | 立即注册

本版积分规则

扫码加入运维网微信交流群X

扫码加入运维网微信交流群

扫描二维码加入运维网微信交流群,最新一手资源尽在官方微信交流群!快快加入我们吧...

扫描微信二维码查看详情

客服E-mail:kefu@iyunv.com 客服QQ:1061981298


QQ群⑦:运维网交流群⑦ QQ群⑧:运维网交流群⑧ k8s群:运维网kubernetes交流群


提醒:禁止发布任何违反国家法律、法规的言论与图片等内容;本站内容均来自个人观点与网络等信息,非本站认同之观点.


本站大部分资源是网友从网上搜集分享而来,其版权均归原作者及其网站所有,我们尊重他人的合法权益,如有内容侵犯您的合法权益,请及时与我们联系进行核实删除!



合作伙伴: 青云cloud

快速回复 返回顶部 返回列表