设为首页 收藏本站
查看: 1096|回复: 0

[经验分享] ETL MySQL in Oracle ODI 12c-candon123

[复制链接]

尚未签到

发表于 2018-9-5 12:42:16 | 显示全部楼层 |阅读模式
  本文介绍如何通过ODI从MySQL同步数据到Oracle。
1、定义物理体系结构
  1.1 创建新的MySQL数据服务器
  Topology->Physical Architecture->MySQL,右击选择New Data Server,在Definition对话框输入相关信息,如下图:
DSC0000.jpg

  在JDBC对话框输入如下信息,如下图:
DSC0001.jpg

  点击保存。
  1.2 创建MySQL的物理方案
  Topology->Physical Architecture->MySQL->“HUE_MySQL”,在Definition对话框输入名称以及数据库,点击保存。
DSC0002.jpg

2、定义逻辑体系结构
  Topology->Logical Architecture->MySQL,右击选择“New Logical Schema”,在definition对话框选择对应的物理方案
  ,点击保存。
DSC0003.jpg

3、定义MySQL模型
  Designer->Models->New model,如下图所示
DSC0004.jpg

  点击“保存”。接着点击“Reverse Engineer”,同步MySQL的表结构。
  之前已经同步了一份Oracle数据库表结构,这里直接使用即可。如果没有,还需按照上述步骤创建。
4、创建项目
  Designer->Projects->New Project,输入名称,点击保存。
DSC0005.jpg

5、创建映射
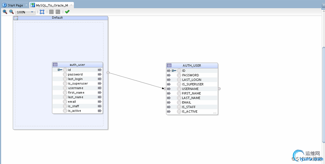
  Designer->Projects->MySQL_To_Oracle->Mapping,右击选择“New Mapping”,然后拖动源表和目标表进行链接,如下图:
DSC0006.jpg

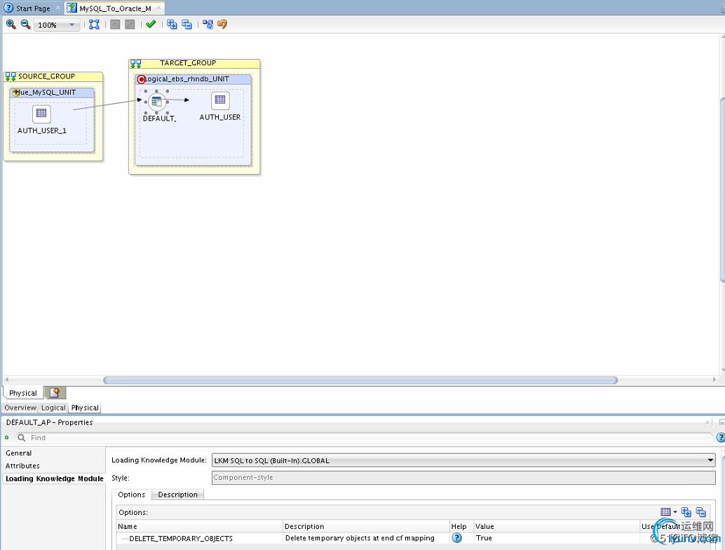
  这里的知识模块选择“LKM SQL to SQL (Built-In).GLOBAL”,如下图所示:
DSC0007.jpg

  注意:
  A、如果遇到MySQL的字段类型和Oracle的字段类型不匹配时,在Model里编辑源表和目标表的字段类型即可。
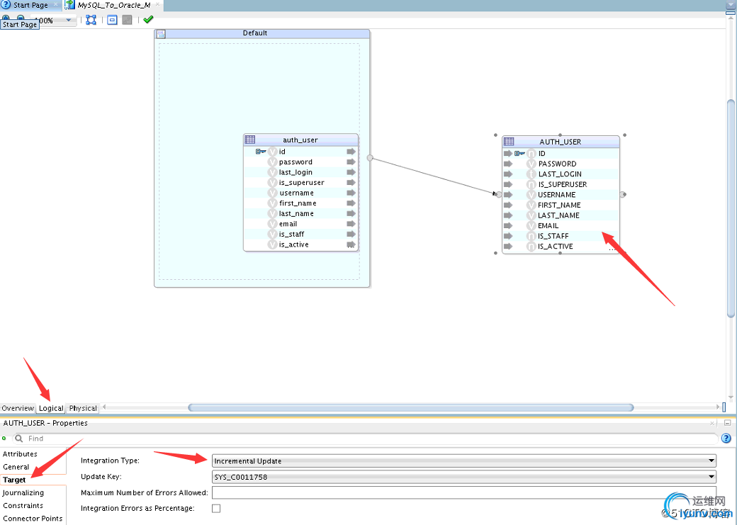
  B、在映射图中的逻辑选项里,设置目标表的target的Integration Type为Incremental Update即可,如下图:
DSC0008.jpg

  C、千万别忘记点击“保存”。
6、验证映射
  点击图中箭头所示的图标进行验证,如果报错根据实际情况进行修改。
DSC0009.jpg



运维网声明 1、欢迎大家加入本站运维交流群:群②:261659950 群⑤:202807635 群⑦870801961 群⑧679858003
2、本站所有主题由该帖子作者发表,该帖子作者与运维网享有帖子相关版权
3、所有作品的著作权均归原作者享有,请您和我们一样尊重他人的著作权等合法权益。如果您对作品感到满意,请购买正版
4、禁止制作、复制、发布和传播具有反动、淫秽、色情、暴力、凶杀等内容的信息,一经发现立即删除。若您因此触犯法律,一切后果自负,我们对此不承担任何责任
5、所有资源均系网友上传或者通过网络收集,我们仅提供一个展示、介绍、观摩学习的平台,我们不对其内容的准确性、可靠性、正当性、安全性、合法性等负责,亦不承担任何法律责任
6、所有作品仅供您个人学习、研究或欣赏,不得用于商业或者其他用途,否则,一切后果均由您自己承担,我们对此不承担任何法律责任
7、如涉及侵犯版权等问题,请您及时通知我们,我们将立即采取措施予以解决
8、联系人Email:admin@iyunv.com 网址:www.yunweiku.com

所有资源均系网友上传或者通过网络收集,我们仅提供一个展示、介绍、观摩学习的平台,我们不对其承担任何法律责任,如涉及侵犯版权等问题,请您及时通知我们,我们将立即处理,联系人Email:kefu@iyunv.com,QQ:1061981298 本贴地址:https://www.iyunv.com/thread-563593-1-1.html 上篇帖子: Oracle数据库MD5算法 下篇帖子: 如何查询Oracle性能监控
您需要登录后才可以回帖 登录 | 立即注册

本版积分规则

扫码加入运维网微信交流群X

扫码加入运维网微信交流群

扫描二维码加入运维网微信交流群,最新一手资源尽在官方微信交流群!快快加入我们吧...

扫描微信二维码查看详情

客服E-mail:kefu@iyunv.com 客服QQ:1061981298


QQ群⑦:运维网交流群⑦ QQ群⑧:运维网交流群⑧ k8s群:运维网kubernetes交流群


提醒:禁止发布任何违反国家法律、法规的言论与图片等内容;本站内容均来自个人观点与网络等信息,非本站认同之观点.


本站大部分资源是网友从网上搜集分享而来,其版权均归原作者及其网站所有,我们尊重他人的合法权益,如有内容侵犯您的合法权益,请及时与我们联系进行核实删除!



合作伙伴: 青云cloud

快速回复 返回顶部 返回列表