设为首页 收藏本站
查看: 1444|回复: 0

nagios二次开发(四)---nagios监控原理和nagios架构简介

[复制链接]

尚未签到

发表于 2015-9-8 08:22:15 | 显示全部楼层 |阅读模式
nagios监控原理 DSC0000.jpg
  下面根据上面摘自网络的原理图对nagios的监控原理进行一下简单的说明:
  1.nagios通过nsca进行被动监控。那么什么是被动监控呢?被动监测:就是指由被监测的服务器主动上传数据到nagios监控系统中。这种监测方式提高了实时性(出现问题的时候,被监测的服务器可以及时上传数据通知nagios,从而使管理员可以尽快作出处理,而不用像主动监测中一样,非要等到下一个监测周期才能获知被监测服务器的状态)。NSCA就是可以实现Nagios被动监测的一个程序。目前所知道的,只能通过nsca插件对linux/unix服务器进行被动监控。对于windows服务器暂时没发现可用的插件。
  2.nagios通过nrpe插件和snmp协议进行主动监控。至于什么是主动监控可以参考上面所述。简单理解决就是nagios按照检测周期主动的获取远程主机的数据。这样一来实时性就要差一些了。nagios通过nrpe插件和snmp协议实现了对linux/unix服务器进行监控,同时通过snmp协议实现了对windows服务器、交换机、打印机等的监控。另外,nagios通过NSClient++客户端也可以对windows进行监控,至于有什么好处,暂时还未测试过。
  3.nagios目前完全依赖于对配置文件的读写进行监控数据的展示与配置。当然写的操作nagios是不提供的,这个需要手工通过脚本等进行配置。但是NDOMOD模块的出现解决了nagios无法将数据写入到数据库的问题。提供NDOMOD模块的插件为NDOUtils,NDOMOD模块需要加载到nagios的配置中,NDOUtils插件通过运行NOD2DB进程将nagios的配置文件(.cfg)和status.dat进行分析,并将分析的结果写到mysql数据库中,但是目前来看,这些数据是相当于放入了一个回收站备份一样,并没有实际的被大家用到。但是这个数据对于二次开发来说也算是至关重要的。
  
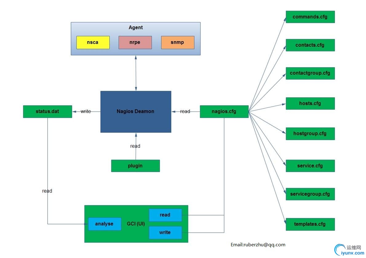
  nagios架构
DSC0001.jpg
  以下对nagios架构进行下简要说明:
  1. nagios deamon进程对nagios.cfg配置文件进行读取,nagios.cfg配置文件中放存着一系列配置文件的存放路径。具体如上图。
  2. nagios deamon进程通过对nagios.cfg配置文件中所引用到的信息进行操作,在服务端执行plugin与被监控端的agent进行通讯获取监控结果和数据。
  3.nagios deamon进程将监控结果写入status.dat文件中,status.dat文件相当于一个log或一个db。
4.cgi程序对status.dat文件中的监控结果进行分析并与读到.cfg配置中的数据进行匹配合并,最终显示在cgi处理结果中。
  
  现在简单介绍下nagios的cgi:
  1.cgi是用c语言编写的,是与nagios相独立的一套程序,它不受nagios的影响。
  2.对于较早的对动态语言使用者来说cgi无疑是个好帮手,它可以动态的显示网页上的信息,实时性较高。并且它最强劲的一点是可以通过C去读取服务器底层的一些接口,这是其它语言办不到的。
  3.经过翻阅一些国内的一些资料。目前来看国内对cgi的使用已经寥寥无几了,不知国外用的怎么样。
  4.对cgi的修改还算很容易的。可以在原有的cgi的基础之上进行一些自定义的界面展示,当然笔者也只是很初级的水平。希望在cgi交流的朋友我们可以私下交流一翻。
  
  以上就是笔者对nagios的架构的一些浅薄认识。因为笔者学艺不精,有疏漏之处请指教,我们共同进步。
  
  请朋友们转载时注明出处,因为我是为了更好的方便大家来和我讨论。谢谢了。
  意见及建议:ruberzhu@qq.com
  

运维网声明 1、欢迎大家加入本站运维交流群:群②:261659950 群⑤:202807635 群⑦870801961 群⑧679858003
2、本站所有主题由该帖子作者发表,该帖子作者与运维网享有帖子相关版权
3、所有作品的著作权均归原作者享有,请您和我们一样尊重他人的著作权等合法权益。如果您对作品感到满意,请购买正版
4、禁止制作、复制、发布和传播具有反动、淫秽、色情、暴力、凶杀等内容的信息,一经发现立即删除。若您因此触犯法律,一切后果自负,我们对此不承担任何责任
5、所有资源均系网友上传或者通过网络收集,我们仅提供一个展示、介绍、观摩学习的平台,我们不对其内容的准确性、可靠性、正当性、安全性、合法性等负责,亦不承担任何法律责任
6、所有作品仅供您个人学习、研究或欣赏,不得用于商业或者其他用途,否则,一切后果均由您自己承担,我们对此不承担任何法律责任
7、如涉及侵犯版权等问题,请您及时通知我们,我们将立即采取措施予以解决
8、联系人Email:admin@iyunv.com 网址:www.yunweiku.com

所有资源均系网友上传或者通过网络收集,我们仅提供一个展示、介绍、观摩学习的平台,我们不对其承担任何法律责任,如涉及侵犯版权等问题,请您及时通知我们,我们将立即处理,联系人Email:kefu@iyunv.com,QQ:1061981298 本贴地址:https://www.iyunv.com/thread-110773-1-1.html 上篇帖子: 在nagios中使用nrpe自定义脚本 下篇帖子: nagios plugins之 check_http
您需要登录后才可以回帖 登录 | 立即注册

本版积分规则

扫码加入运维网微信交流群X

扫码加入运维网微信交流群

扫描二维码加入运维网微信交流群,最新一手资源尽在官方微信交流群!快快加入我们吧...

扫描微信二维码查看详情

客服E-mail:kefu@iyunv.com 客服QQ:1061981298


QQ群⑦:运维网交流群⑦ QQ群⑧:运维网交流群⑧ k8s群:运维网kubernetes交流群


提醒:禁止发布任何违反国家法律、法规的言论与图片等内容;本站内容均来自个人观点与网络等信息,非本站认同之观点.


本站大部分资源是网友从网上搜集分享而来,其版权均归原作者及其网站所有,我们尊重他人的合法权益,如有内容侵犯您的合法权益,请及时与我们联系进行核实删除!



合作伙伴: 青云cloud

快速回复 返回顶部 返回列表