设为首页 收藏本站
查看: 1631|回复: 0

[经验分享] android wifi框架

[复制链接]

尚未签到

发表于 2015-10-1 07:37:25 | 显示全部楼层 |阅读模式
  ---恢复内容开始---
  frameworks/base/services/java/com/android/server/wifi 中的ReadMe文件
  
  WifiService: Implements the IWifiManager 3rd party API. The API and the device state information (screen on/off, battery state, sleep policy) go as input into the WifiController which tracks high level states as to whether STA or AP mode is operational and controls the WifiStateMachine to handle  and shut down.
  实现IWifiManager第三方API。API和设备信息(比如屏幕亮/暗,电量状态,睡眠方案)作为WifiController的输入。WifiController跟踪高级别状态(STA或者AP模式是否可用)
  并且控制WifiStateMachine去操控
  

  1):AP模式: Access Point,提供无线接入服务,允许其它无线设备接入,提供数据访问,一般的无线路由/网桥工作在该模式下。AP和AP之间允许相互连接
  AP,也就是无线接入点,是一个无线网络的创建者,是网络的中心节点。一般家庭或办公室使用的无线路由器就一个AP。
DSC0000.jpg

  

  
  2):STA模式: Station, 类似于无线终端,sta本身并不接受无线的接入,它可以连接到AP,一般无线网卡即工作在该模式。
  STA站点,每一个连接到无线网络中的终端(如笔记本电脑、PDA及其它可以联网的用户设备)都可称为一个站点。
DSC0001.jpg

  
WifiController: Acts as a controller to the WifiStateMachine based on various inputs (API and device state). Runs on the same thread created in WifiService.
基于各种API和设备状态的输入,充当WifiStateMachine的控制器。和WifiService运行在同一个线程
  
WifiSettingsStore: Tracks the various settings (wifi toggle, airplane toggle, tethering toggle, scan mode toggle) and provides API to figure if wifi should be turned on or off.
  跟踪各种用户设置(wifi,飞行模式,网络分享,扫描模式的切换),并将这些设置提供给API,去计算出wifi需要开还是关
  Tethering,意指通過智能手機或平板電腦等行動裝置,將它的上網功能分享給其他裝置使用的功能。中文尚未有合適譯名,有人譯為Internet 共享網絡共享以手機作為數據機手機帶動電腦上網共用上網继流联等。
  如果是以WiFi進行分享,通常稱為行動熱點(Mobile Hotspot)。
  
WifiTrafficPoller: Polls traffic on wifi and notifies apps listening on it.
  wifi传输量轮询:轮询wifi传输量,通知监听传输量的app
  
WifiNotificationController: Controls whether the open network notification is displayed or not based on the scan results.
  控制 wifi扫描结果中的开放网络是否通过nodification通知给用户
  
WifiStateMachine: Tracks the various states on STA and AP connectivity and handles
  跟踪STA和AP连接的各种状态。控制开启和关闭
  
Feature description:
Scan-only mode with Wi-Fi turned off:
- Setup wizard opts user into allowing scanning for improved location. We show no further dialogs in setup wizard since the user has just opted into the feature. This is the reason WifiService listens to DEVICE_PROVISIONED setting.
- Once the user has his device provisioned, turning off Wi-Fi from settings or from a third party app will show up a dialog reminding the user that scan mode will be on even though Wi-Fi is being turned off. The user has the choice to turn this notification off.
- In the scan mode, the device continues to allow scanning from any app with Wi-Fi turned off. This is done by disabling all networks and allowing only scans to be passed.
  
  
  
  
  
  
  以下参考www.cnblogs.com/snake-hand/p/3174650.html
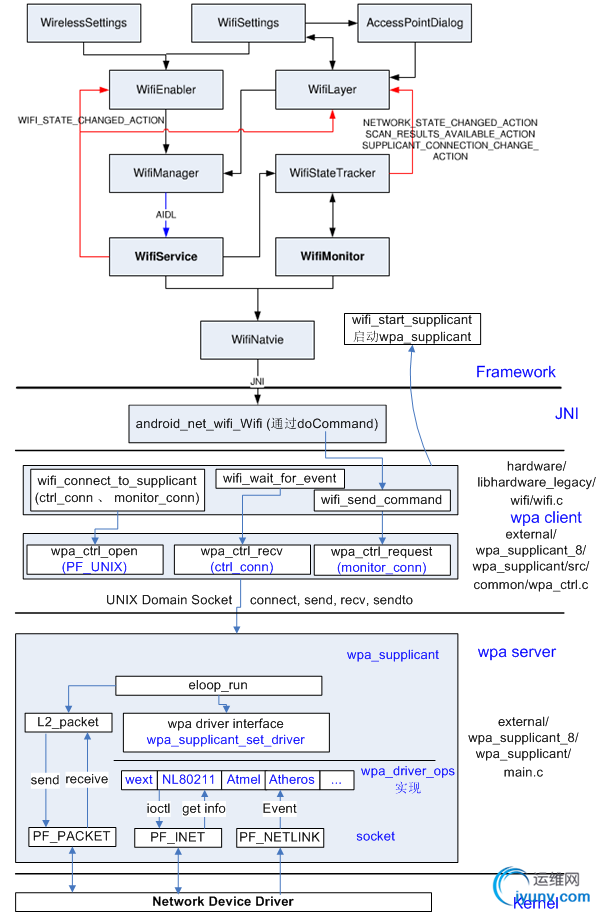
1. 系统架构
          Android WiFi系统引入了wpa_supplicant,它的整个WiFi系统以wpa_supplicant为核心来定义上层用户接口和下层驱动接口。整个WiFi系统架构如下图所示:
DSC0002.png
     一切尽在上图中,下面将对每部分进行详细分析。
1.1 WifiService   
       由SystemServer启动的时候生成的ConnecttivityService创建,负责启动关闭wpa_supplicant,启动和关闭WifiMonitor线程,把命令下发给wpa_supplicant以及更新WIFI的状态。

       处理其它模块通过IWifiManager接口发送过来的远端WiFi操作。
1.2 WifiMonitor
      负责从wpa_supplicant接收事件通知。
1.3 wpa_supplicant
    1) 读取配置文件
   2) 初始化配置参数,驱动函数
   3) 让驱动scan当前所有的bssid
   4) 检查扫描的参数是否和用户设置的相符
   5) 如果相符,通知驱动进行权限和认证操作
   6) 连上AP
1.4 Wifi驱动模块
  厂商提供的source,主要进行load firware和kernel的wireless进行通信
1.5 Wifi电源管理模块
  主要控制硬件的GPIO和上下电,让CPU和Wifi模组之间通过sdio接口或USB接口通信
1.6 Wifi工作步骤
    1) Wifi启动
   2) 开始扫描
   3) 显示扫描的AP
   4) 配置AP
   5) 连接AP
   6) 获取IP地址
   7) 上网
1.7 Wifi模块代码
     1) Wifi Settings应用程序
       packages/apps/Settings/src/com/android/settings/wifi
     2) Wifi Framework
       frameworks/base/wifi/java/android/net/wifi (UI通过android.net.wifi package
发送命令给wifi.c)
         frameworks/base/core/java/android/net(更高一级的网络管理)
        frameworks/base/services/java/com/android/server
     3) Wifi JNI
       frameworks/base/core/jni/android_net_wifi_Wifi.cpp
    4) Wifi Hardware (wifi管理库)
       hardware/libhardware_legacy/wifi/wifi.c
     5) wpa_supplicant(wifi  tool)
         external/wpa_supplicant8
        (1) wpa_client (生成库libwpaclient.so)
              external/wpa_supplicant_8/wpa_supplicant/src/common/wpa_ctrl.c
         (2) wpa_server (生成守护进程wpa_supplicant)
              external/wpa_supplicant_8/wpa_supplicant/main.c
    6) Wifi kernel
       net/wireless     drivers/wlan_xxx       arch/arm/mach-xxx/wlan_pm.c

2. WifiService和wpa_supplicant启动流程

       WifiService和wpa_supplicant启动流程如下图所示:
DSC0003.png
  2.1 状态变化
  · 加载wifi驱动的状态变化流程如下:
  初始状态:mInitialState
                           |
           mDriverUnloadedState
                           |
       mWaitForP2pDisableState
                           |
mDriverLoadingState(其enter中调用WifiNative.loadDriver)
  
  · 启动wpa_supplicant的状态变化如下:
    在DriverLoadedState状态的processMessage中调用WifiNative.startSupplicant
3. 生产时自动打开Wifi
  
  在生产时, 默认Wifi是关闭的,如果需要默认打开,可修改wifiservice.java中的如下代码:
  
  


  • /**
  • * Check if Wi-Fi needs to be enabled and start
  • * if needed
  • *
  • * This function is used only at boot time
  • */  
  • public void checkAndStartWifi() {  
  •     mAirplaneModeOn.set(isAirplaneModeOn());  
  •     mPersistWifiState.set(getPersistedWifiState());  
  •     /* Start if Wi-Fi should be enabled or the saved state indicates Wi-Fi was on */  
  •     boolean wifiEnabled = shouldWifiBeEnabled() || testAndClearWifiSavedState();  
  •     Slog.i(TAG, "WifiService starting up with Wi-Fi " +  
  •             (wifiEnabled ? "enabled" : "disabled"));  
  •     setWifiEnabled(wifiEnabled); //强制设置为true  
  •   
  •     mWifiWatchdogStateMachine = WifiWatchdogStateMachine.  
  •            makeWifiWatchdogStateMachine(mContext);  
  •   
  • }  
  
  ---恢复内容结束---

运维网声明 1、欢迎大家加入本站运维交流群:群②:261659950 群⑤:202807635 群⑦870801961 群⑧679858003
2、本站所有主题由该帖子作者发表,该帖子作者与运维网享有帖子相关版权
3、所有作品的著作权均归原作者享有,请您和我们一样尊重他人的著作权等合法权益。如果您对作品感到满意,请购买正版
4、禁止制作、复制、发布和传播具有反动、淫秽、色情、暴力、凶杀等内容的信息,一经发现立即删除。若您因此触犯法律,一切后果自负,我们对此不承担任何责任
5、所有资源均系网友上传或者通过网络收集,我们仅提供一个展示、介绍、观摩学习的平台,我们不对其内容的准确性、可靠性、正当性、安全性、合法性等负责,亦不承担任何法律责任
6、所有作品仅供您个人学习、研究或欣赏,不得用于商业或者其他用途,否则,一切后果均由您自己承担,我们对此不承担任何法律责任
7、如涉及侵犯版权等问题,请您及时通知我们,我们将立即采取措施予以解决
8、联系人Email:admin@iyunv.com 网址:www.yunweiku.com

所有资源均系网友上传或者通过网络收集,我们仅提供一个展示、介绍、观摩学习的平台,我们不对其承担任何法律责任,如涉及侵犯版权等问题,请您及时通知我们,我们将立即处理,联系人Email:kefu@iyunv.com,QQ:1061981298 本贴地址:https://www.iyunv.com/thread-121087-1-1.html 上篇帖子: 在电脑上查看小米手机连接wifi时保存的密码 下篇帖子: 笔记本win8系统共享wifi上网方法
您需要登录后才可以回帖 登录 | 立即注册

本版积分规则

扫码加入运维网微信交流群X

扫码加入运维网微信交流群

扫描二维码加入运维网微信交流群,最新一手资源尽在官方微信交流群!快快加入我们吧...

扫描微信二维码查看详情

客服E-mail:kefu@iyunv.com 客服QQ:1061981298


QQ群⑦:运维网交流群⑦ QQ群⑧:运维网交流群⑧ k8s群:运维网kubernetes交流群


提醒:禁止发布任何违反国家法律、法规的言论与图片等内容;本站内容均来自个人观点与网络等信息,非本站认同之观点.


本站大部分资源是网友从网上搜集分享而来,其版权均归原作者及其网站所有,我们尊重他人的合法权益,如有内容侵犯您的合法权益,请及时与我们联系进行核实删除!



合作伙伴: 青云cloud

快速回复 返回顶部 返回列表