设为首页 收藏本站
查看: 1139|回复: 0

[经验分享] 关于Cisco HSRP

[复制链接]
累计签到:1 天
连续签到:1 天
发表于 2015-11-6 09:42:39 | 显示全部楼层 |阅读模式
HSRP:
   热备份路由器协议(HSRP)的设计目标是支持特定情况下 IP 流量失败转移不会引起混乱、并允许主机使用单路由器,以及即使在实际第一跳路由器使用失败的情形下仍能维护路由器间的连通性。换句话说,当源主机不能动态知道第一跳路由器的 IP 地址时,HSRP 协议能够保护第一跳路由器不出故障。------------抄自百度。个人理解就是冗余,一条链路断了,或者上行链路挂了,切换到备份链路,当主链路恢复正常时,数据还是从主链路走。
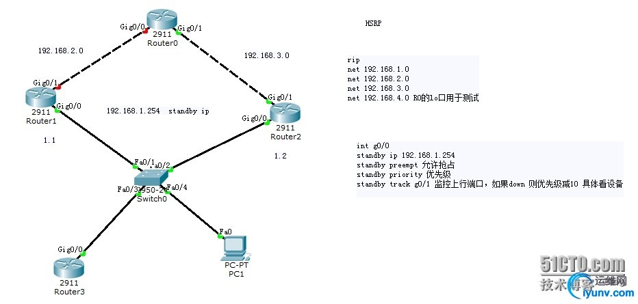
  实验拓扑:

    wKiom1Y63bOi9sNeAAHIkEVbngY448.jpg
配置在图片上也能看了。
关键几点注释下:
1.preempt 开启抢占,当主链路出现down,主链路优先级减10,备份链路抢占。成为active。  优先级越大,成为主链路
2.track ,用于监视上行链路,当上行链路如G0/1 down ,即使下行链路g0/0没有问题,也会主动降低优先级,使备份链路成为active(抢占active)
    优先级以及track 都是在接口模式下配置。


运维网声明 1、欢迎大家加入本站运维交流群:群②:261659950 群⑤:202807635 群⑦870801961 群⑧679858003
2、本站所有主题由该帖子作者发表,该帖子作者与运维网享有帖子相关版权
3、所有作品的著作权均归原作者享有,请您和我们一样尊重他人的著作权等合法权益。如果您对作品感到满意,请购买正版
4、禁止制作、复制、发布和传播具有反动、淫秽、色情、暴力、凶杀等内容的信息,一经发现立即删除。若您因此触犯法律,一切后果自负,我们对此不承担任何责任
5、所有资源均系网友上传或者通过网络收集,我们仅提供一个展示、介绍、观摩学习的平台,我们不对其内容的准确性、可靠性、正当性、安全性、合法性等负责,亦不承担任何法律责任
6、所有作品仅供您个人学习、研究或欣赏,不得用于商业或者其他用途,否则,一切后果均由您自己承担,我们对此不承担任何法律责任
7、如涉及侵犯版权等问题,请您及时通知我们,我们将立即采取措施予以解决
8、联系人Email:admin@iyunv.com 网址:www.yunweiku.com

所有资源均系网友上传或者通过网络收集,我们仅提供一个展示、介绍、观摩学习的平台,我们不对其承担任何法律责任,如涉及侵犯版权等问题,请您及时通知我们,我们将立即处理,联系人Email:kefu@iyunv.com,QQ:1061981298 本贴地址:https://www.iyunv.com/thread-135746-1-1.html 上篇帖子: 思科交换机端口镜像 下篇帖子: Cisco UCS Platform Emulator v2.1.1aPE2 Cisco
您需要登录后才可以回帖 登录 | 立即注册

本版积分规则

扫码加入运维网微信交流群X

扫码加入运维网微信交流群

扫描二维码加入运维网微信交流群,最新一手资源尽在官方微信交流群!快快加入我们吧...

扫描微信二维码查看详情

客服E-mail:kefu@iyunv.com 客服QQ:1061981298


QQ群⑦:运维网交流群⑦ QQ群⑧:运维网交流群⑧ k8s群:运维网kubernetes交流群


提醒:禁止发布任何违反国家法律、法规的言论与图片等内容;本站内容均来自个人观点与网络等信息,非本站认同之观点.


本站大部分资源是网友从网上搜集分享而来,其版权均归原作者及其网站所有,我们尊重他人的合法权益,如有内容侵犯您的合法权益,请及时与我们联系进行核实删除!



合作伙伴: 青云cloud

快速回复 返回顶部 返回列表