设为首页 收藏本站
查看: 2226|回复: 0

[经验分享] openstack网络详解(Essex版)

[复制链接]
累计签到:1 天
连续签到:1 天
发表于 2014-9-5 09:28:27 | 显示全部楼层 |阅读模式
这篇文章基本是参考了http://www.mirantis.com/blog/的几篇英文blog,进过翻译和整理,详细介绍了openstack Essex版的网络模型,虽然在Folsom版启动了Quantum,但并不成熟,如果是部署中没有用到网络高级特性,建议大家还是使用nova-network。1      Flat Flat模式和FlatDHCP模式其实区别不大,都是基于网桥网络,只是FLat模式需要管理员手动配置(包括配置网桥和外部的DHCP设备).

Center.jpg

2      FlatDHCP 这种模式下与Flat模式不同的地方在于有一个DHCP进程,每一个运行nova-network进程的节点(网络控制节点/nove-network主机)就是一个单独的网络。Nova会在nove-network主机建立网桥(默认名称br100,配置项flat_network_bridge=br100),并给该网桥指定该网络的网关IP,同时Nova在网桥处起一个DHCP进程,最后,会建立iptables规则(SNAT/DNAT)使虚拟机能够与外界通信,同时与一个metadata服务器通信以取得cloud内的信息。
计算节点负责创建对应节点的网桥,此时的计算节点网卡可以不需要IP地址,因为网桥把虚拟机与nove-network主机连接在一个逻辑网络内。虚拟机启动时会发送dhcpdiscover以获取IP地址。如下图:

Center.jpg

      图中的虚线(两个计算节点的eth0)表示节点之间的网络,可选。虚拟机通往外界的数据都要通过nove-network主机,DHCP在网桥处监听,分配fixed_range指定的IP段。
2.1    Drawback这种部署方式的缺点之前说过----单节点故障、无二层隔离(即所有的虚拟机都在一个广播域)。
2.2    HA方案为了解决单节点故障问题,有如下几个方案可供选择:
?  Option 1: Failover
NTT实验室的工作人员通过配置网络控制节点使用主备模式实现HA,但宕机需要4秒的时间恢复,不能用于实时应用
?  Option 2: Multi-nic
这种模式使虚拟机桥接到不同的网络,每个网络中为虚拟机创建网卡、指定IP,每个网络可以有自己的nove-network主机作为网关。虚拟机可能会有多个路由,如果一个失败,可以选择使用另一个,该方式的缺点是对于用户来说,需要感知多个网络,同时指定切换策略。同时,必须为每一个网卡关联floating_ip。
?  Option 3: HW Gateway
可以配置dnsmasq使用外部硬件网关作为虚拟机网关。可以配置dhcpoption=3,<ip of gateway>。这需要人工干预,即需要在外部网关设备上设置IP的转发规则(而不是在nove-network主机).该方式把HA的任务交给更可靠的硬件设备,但nova-network仍需要负责floating_ip natting和DHCP,所以仍需要主备策略保证。
?  Option 4: Multi-host
该方式被认为是最佳的解决方案。即在每个计算节点上部署nova-network,这样每个计算节点为自己主机上的虚拟机负责,为每个计算节点创建网桥并为网桥指定不同的IP(从fixed_ip中取)作为虚拟机网关,在每个主机起DHCP服务,同时要求每个计算节点至少两个物理网卡,每个计算节点负责自己的虚拟机与外网的通信。如下图:

Center.jpg

      在每个计算节点:
?  从“flat”IP池中取出一个给网桥
?  创建dnsmasq DHCP服务并在网桥IP监听
?  在该节点上创建的所有虚拟机的默认网关为网桥IP

Center.jpg

      FlatDHCPManager在每个计算节点上创建一个静态的租约文件记录虚拟机的私有IP,文件的数据是从DB中获取,包括MAC、IP、虚拟机名。每个dnsmasq只负责为本节点的虚拟机发放IP,所以从”instance”表的”host”字段过滤即可。如下图所示,每个计算节点的虚拟机都有一个默认网关:

Center.jpg

登录虚拟机查看验证:
root@vm_1:~# route -n
Kernel IP routing table
Destination    Gateway     Genmask Flags Metric Ref Use Iface
0.0.0.0        10.0.0.1     0.0.0.0 UG     0   0   0 eth0

root@vm_3:~# route -n
Kernel IP routing table
Destination    Gateway     Genmask Flags Metric Ref Use Iface
0.0.0.0        10.0.0.4     0.0.0.0 UG     0   0   0 eth0
      默认情况下,一个域中的所有虚拟机都可以看到彼此,而不管虚拟机属于哪个租户,但可以通过配置来强制虚拟机间的隔离:
allow_same_net_traffic=False
该配置通过iptables规则来阻止虚拟机间的通信(即便是同一个租户的虚拟机),除非使用安全组策略实现通信。
2.3    配置相关的配置项看起来应该是这样:
# 使用的网络模式
network_manager=nova.network.manager.FlatDHCPManager

# 连接虚拟机的网桥名称
flat_network_bridge=br100

# 网桥绑定的网卡
flat_interface=eth0

# 在flat模式,下面的配置允许在虚拟机启动前将IP地址注入到镜像的/etc/network/interfaces
flat_injected=True

# 私有IP池
fixed_range=YOUR_IP_RANGE_FOR_FIXED_IP_NETWORK
2.4    一个单nova-network节点部署示例见另一篇blog

3      VLAN 3.1    与Flat模式的区别在Flat模式下,管理员的工作流程应该是这样的:
1.     为所有租户创建一个IP池
nova-manage network create --fixed_range_v4=10.0.0.0/16 --label=public
2.     创建租户
3.     租户创建虚拟机,为虚拟机分配IP池中的可用IP
数据库中的虚拟机信息可能是这样:

Center.jpg

我们看到,两个虚拟机在同一个网段。
      而在Vlan模式下,流程变成如下:
1.     创建新的租户,并记下租户的标识
2.     为该租户创建独占的fixed_ip段
nova-manage network create --fixed_range_v4=10.0.1.0/24 --vlan=102  --project_id="tenantID"
3.     租户创建虚拟机,从租户的私有IP段内分配IP给虚拟机
所以,与Flat模式相比,Vlan模式为网络增加了两个东西:
?  将网络与租户关联
?  为网络分配一个vlan号
3.2    多nova-network主机部署的VLAN模式VlanManager做三件事:
1.     在计算节点为租户的网络创建独占的网桥
2.     在计算节点的物理网口eth0之上创建vlan接口(虚拟接口)
3.     在网桥处关联一个dnsmasq进程,为虚拟机分配IP

Center.jpg

      一个计算节点上有多个租户虚拟机的场景如下:

Center.jpg

      多个计算节点上场景:

Center.jpg

所以有以下结论:在一个计算节点上有几个租户,就有几个网桥,就会创建几个dnsmasq进程。而且不同租户的虚拟机之间不能通信。同时,依赖于系统管理员配置交换机。
      上图中,租户“t1”从10.0.2.2虚拟机pingIP地址10.0.2.5的通信过程:
§   首先数据包从10.0.2.2发往网桥br102,在该数据包打上vlan102的标签发往交换机
§   交换机把数据包传递到第二个节点,此时会校验数据包的vlan标签
§   如果校验成功,节点把数据包发往vlan102接口
§   vlan102接口把vlan标签从数据包中剥离,以便可以发往虚拟机
§   数据包通过br102,最终到达10.0.2.5
3.3    multi-host部署模式下的通信流程?  场景1:tenant1创建虚拟机:

Center.jpg

不同计算节点上的虚拟机有不同的网关。
?  场景2:VM_1访问外网(8.8.8.8),且该虚拟机只有fixed_ip

Center.jpg

1.     VM_1发送ping数据包
2.     目的地址不在本网段,于是数据包发往虚拟机的网关(10.0.0.1)
3.     计算节点查看路由表,没有发现对应的路由规则,于是发送到计算节点默认网关(91.207.15.105)
4.     iptables的SNAT规则处理:
nova-network-snat -s 10.0.0.0/24 -j SNAT --to-source 91.207.15.105
           该规则是根据配置文件中的routing_source_ip=91.207.15.105
5.     数据返回
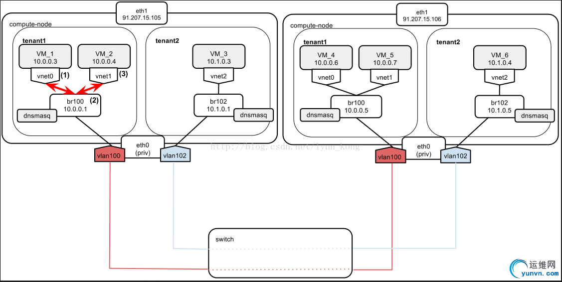
?  场景3:用户从VM_1pingVM_2

Center.jpg

由于两个虚拟机在同一个计算节点,且属于同一个租户,所以是简单的二层通信。
?  场景4:用户从VM_1pingVM_5

Center.jpg

1.     两个虚拟机在同一网段,但在不同计算节点上。VM_1发送ARP广播包查询VM_5的MAC地址
2.     广播包到达br100
3.     数据包转发到vlan100(带vlan标签)
4.     数据包通过物理交换机(交换机配置为”trunk”模式)
5.     数据包到达第二个计算节点,因为带有vlan100标签,所以只有vlan100接口能接收
6.     通过br100
7.     VM_5收到广播并返回响应
有这样的需求,可能不同的租户是来自同一个公司的不同开发者或部门,所以他们之间需要相互通信,此时就需要设置安全组规则:
tenant1: nova secgroup-add-rule default tcp 1 65535 10.1.0.0/24
tenant2: nova secgroup-add-rule default tcp 1 65535 10.0.0.0/24
这样,两个租户的虚拟机之间就可以相互通信。
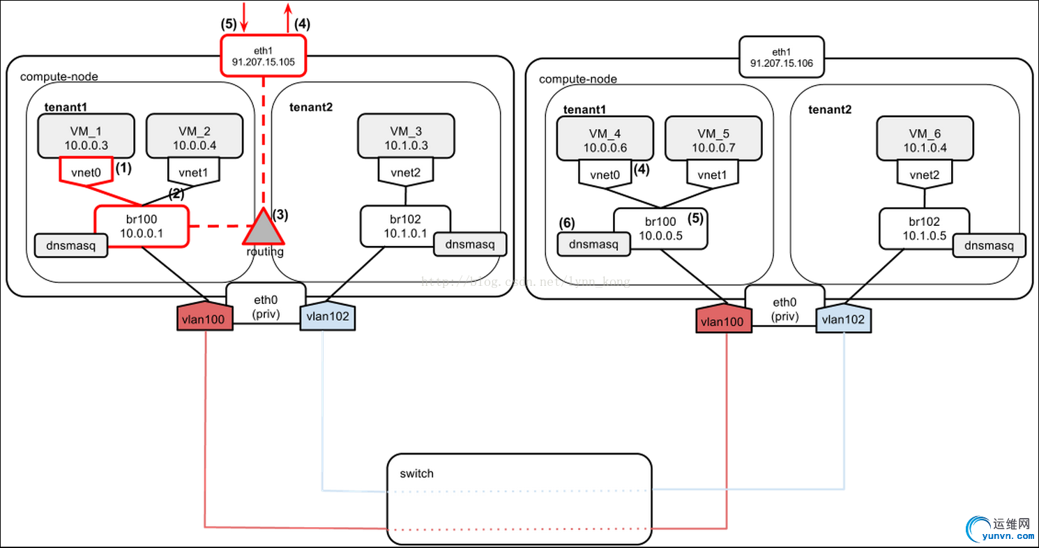
?  场景5:配置了安全组规则,VM_1pingVM_3

Center.jpg

1.     两个虚拟机属于不同的租户,不同的网段,但在同一个计算节点。于是来自VM_1的包发送到默认网关10.0.0.1
2.     包到达br100
3.     计算节点根据路由表将包路由到br102
4.     包到达br102,根据ARP广播找到VM_3的MAC地址
5.     VM_3返回MAC地址。因为两个虚拟机不再同一个网段,VM_3会把数据包发到默认网关10.1.0.1,数据包随后会被路由到租户1的网络。
看一下两个计算节点的相关路由:
10.0.0.0/24 dev br100  proto kernel  scope link
10.1.0.0/24 dev br102  proto kernel  scope link
?  场景6:VM_1pingVM_6
Center.jpg


1.     两个虚拟机属于不同的租户,不同的网段,在不同的计算节点上。VM_1的包发送到默认网关
2.     包到达br100
3.     计算节点看到目的地址(10.1.0.0/24)的路由是br102,于是包被路由到br102
4.     现在数据包在租户2的二层网络内
5.     获取一个vlan标签
6.     数据包通过交换机
7.     包到达其他计算节点,因为带有vlan102的标签,于是通过vlan102接口,标签被剔除
8.     包通过br102到达VM_6
9.     VM_6向VM_1回响应(目的地址10.0.0.3),包发送到默认网关10.1.0.5
10.  包被路由到br100
11.  现在数据包在租户1的二层网络内
12.  打vlan100标签
13.  通过交换机
14.  到达左边计算节点的物理网络接口,因为属于vlan100,所以被转发到vlan100接口,剔除vlan标签
15.  数据包通过br100到达VM_1
但是,如果是下面这个情况:

Center.jpg

因为只有创建虚拟机时才会创建必要的网桥,所以在左边计算节点上没有租户2的网桥,此时从VM_1 ping VM_6时,数据包不会被路由到右边计算节点。
结论:vlan模式下,不同租户的虚拟机之间通信不能依赖于fixed_ip。
?  场景7:VM_1和VM_6都关联了floating_ip,VM_1 ping VM_6

Center.jpg

假设虚拟机分配的floating_ip如下:
tenant1: VM_1: 91.208.23.11
tenant2: VM_6: 91.208.23.16
1.     从VM_1ping 91.208.23.16,数据包源地址10.0.0.3,目的地址91.208.23.16
2.     数据包被发送到默认网关10.0.0.1
3.     计算节点的路由允许其被发送到eth1
4.     iptables的SNAT规则处理,源地址改为91.208.23.11
5.     数据包到达另一个计算节点,由该计算节点上的iptables的DNAT规则处理,目的地址改为10.1.0.4
6.     根据目的地址,数据包被路由到br102
7.     到达目标虚拟机VM_6
ICMP的响应走的路径类似,但注意的是,ICMP响应被认为与ICMP请求关联,所以在左边计算节点上没有显式的DNAT的处理,由系统内部处理。
3.4    配置#指定network manager
network_manager=nova.network.manager.VlanManager

#使用哪个接口创建vlan
vlan_interface=eth0

#起始vlan号。这种情况下,小于100的vlan号可以用于内部通信
vlan_start=100
3.5    Drawback1.     vlan模式下,不同租户使用的IP地址不能重复(在AmazonVPC中是可以重复的)
2.     由于vlan标签的标志位是12bit,所以vlan号的范围是1-4096,也就是系统中最多只能有4096个租户,不适用于公有云(Nicira NVP作为Quantum的插件解决了这个问题)
4      关于floating_ip floating_ip是需要用户主动申请并绑定到用户虚拟机,并且可以从虚拟机解绑定,然后绑定到另一个虚拟机,一旦虚拟机被删除,floating_ip仍然属于用户,不会被删掉。目前,floating_ip不支持一个IP绑定多个虚拟机实例以实现负载均衡(Amazon ELB)。
而fixed_ip是虚拟机创建时自动分配,而且,如果虚拟机被意外删除,但又通过虚拟机快照恢复后,fixed_ip会发生变化。
管理员可以配置多个floating_ip池,用户可以从不同的池中获取IP,这里配置多个IP池的目的是从不同的ISP提供商获取IP池,保证链接,这样即使一个ISP挂掉,不影响其他IP池的使用。
4.1    分配floating_ip?  首先,管理员先配置IP池:
nova-manage floating create --ip_range=PUBLICLY_ROUTABLE_IP_RANGE  --pool POOL_NAME
?  用户创建虚拟机
+--------------------------------------+---------+--------+--------------------------------+
|                  ID                         |   Name  | Status |            Networks            |
+--------------------------------------+---------+--------+--------------------------------+
| 79935433-241a-4268-8aea-5570d74fcf42   |  inst1  | ACTIVE | private=10.0.0.4               |
+--------------------------------------+---------+--------+--------------------------------+
?  查询可用的floating_ip
nova floating-ip-pool-list
+------+
| name |
+------+
| pub  |
| test |
+------+
?  从“pub/test”获取一个IP
nova floating-ip-create pub

+---------------+-------------+----------+------+
|       Ip      | Instance Id | Fixed Ip | Pool |
+---------------+-------------+----------+------+
| 172.24.4.225  |     None    |   None   | pub  |
+---------------+-------------+----------+------+
?  为虚拟机绑定IP
nova add-floating-ip 79935433-241a-4268-8aea-5570d74fcf42 172.24.4.225
?  查看floating_ip的分配情况
nova floating-ip-list

+--------------+--------------------------------------+----------+------+
|      Ip      |             Instance Id              | Fixed Ip | Pool |
+--------------+--------------------------------------+----------+------+
| 172.24.4.225 | 79935433-241a-4268-8aea-5570d74fcf42 | 10.0.0.4 | pub  |
+--------------+--------------------------------------+----------+------+
到此为止,虚拟机就能通过外网访问。
4.2    引起哪些变化      虚拟机在绑定floating_ip后,内部的网路配置并没有变化,所有的配置都由nova-network完成.先看下图示(vlanmanager模式的multi-host部署):

Center.jpg

eth1连接外网(IP:91.207.15.105,该IP也是该计算节点的默认网关),eth0连接内网(没有指定IP),当虚拟机关联floating_ip时,两个东西发生变化:
?  floating_ip作为计算节点eth1的secondary地址,可以通过”ip addr show eth1”命令查看:
inet 91.207.15.105/24 scope global eth1   # primary eth1 ip
inet 91.207.16.144/32 scope global eth1   # floating ip of VM_1
?  增加计算节点的iptables中NAT表的规则
# 这条规则保证了在计算节点上可以访问虚拟机私有IP
-A nova-network-OUTPUT -d 91.207.16.144/32 -j DNAT --to-destination 10.0.0.3

# 这条规则保证从外网发向91.207.16.144的数据包能转发的10.0.0.3
-A nova-network-PREROUTING -d 91.207.16.144/32 -j DNAT --to-destination 10.0.0.3

# 这条规则保证从虚拟机发往外网的数据包的源IP为其flaoting_IP
-A nova-network-float-snat -s 10.0.0.3/32 -j SNAT --to-source 91.207.16.144
      相关的nova-network代码在nova/network/linux_net.py中:

Center.jpg

4.3    通信流程从外网访问虚拟机:
?  首先数据包到达计算节点的eth1,DNAT规则开始处理,数据包的目的IP变为私有IP:
91.207.16.144 -->10.0.0.3
?  计算节点通过查看路由表,将数据包发往br100,通过br100发往目标虚拟机
ip route show:
10.0.0.0/24 dev br100
从虚拟机访问外网(以ping 8.8.8.8为例):
?  因为目的IP不在虚拟机网段,数据包会发送到虚拟机的默认网关,也就是br100
?  计算节点检查路由表,也没发现对应的路由规则,于是发往默认网关91.207.15.105
?  数据包由iptables的SNAT规则处理,源IP被修改为虚拟机的floating_ip(91.207.16.144)
4.4    需要注意的点因为openstack有对网络设置的完全的控制权限,因此网络设置很容易被人为操作破坏。如果需要修改iptables的行为,最好的方式是修改代码(linux_net.py)。
这从另一个方面也说明,openstack没有对iptables规则的监控策略,如果人为修改了规则,则需要nova-network重启才能恢复。举个例子:
比如当前的计算节点有如下规则:
-A nova-network-PREROUTING -d 91.207.16.144/32 -j DNAT --to-destination 10.0.0.3
如果管理员不慎使用了:iptables –F –t nat
这样上述的NAT规则被清掉,但eth1仍然有secondary地址91.207.16.144,当一个发往虚拟机的数据包到达计算节点时,因为没有了DNAT规则,所以数据包会直接到达计算节点。直到下次nova-network重启才能解决该问题。
4.5    相关的配置# floating_ip绑定到哪个网络接口,作为该网络接口的secondary IP
public_interface="eth1"

# 默认的floating_ip池
default_floating_pool="pub"

# 是否在创建虚拟机时自动分配floating_ip
auto_assign_floating_ip=false

运维网声明 1、欢迎大家加入本站运维交流群:群②:261659950 群⑤:202807635 群⑦870801961 群⑧679858003
2、本站所有主题由该帖子作者发表,该帖子作者与运维网享有帖子相关版权
3、所有作品的著作权均归原作者享有,请您和我们一样尊重他人的著作权等合法权益。如果您对作品感到满意,请购买正版
4、禁止制作、复制、发布和传播具有反动、淫秽、色情、暴力、凶杀等内容的信息,一经发现立即删除。若您因此触犯法律,一切后果自负,我们对此不承担任何责任
5、所有资源均系网友上传或者通过网络收集,我们仅提供一个展示、介绍、观摩学习的平台,我们不对其内容的准确性、可靠性、正当性、安全性、合法性等负责,亦不承担任何法律责任
6、所有作品仅供您个人学习、研究或欣赏,不得用于商业或者其他用途,否则,一切后果均由您自己承担,我们对此不承担任何法律责任
7、如涉及侵犯版权等问题,请您及时通知我们,我们将立即采取措施予以解决
8、联系人Email:admin@iyunv.com 网址:www.yunweiku.com

所有资源均系网友上传或者通过网络收集,我们仅提供一个展示、介绍、观摩学习的平台,我们不对其承担任何法律责任,如涉及侵犯版权等问题,请您及时通知我们,我们将立即处理,联系人Email:kefu@iyunv.com,QQ:1061981298 本贴地址:https://www.iyunv.com/thread-24491-1-1.html 上篇帖子: OpenStack 入门学习之一: OpenStack是什么、版本演变、组件关系(Havana)、同类产品及个人感想 下篇帖子: OpenStack 部署总结之:在CentOS 6.5上使用RDO单机安装icehouse(Ml2+GRE) 网络
您需要登录后才可以回帖 登录 | 立即注册

本版积分规则

扫码加入运维网微信交流群X

扫码加入运维网微信交流群

扫描二维码加入运维网微信交流群,最新一手资源尽在官方微信交流群!快快加入我们吧...

扫描微信二维码查看详情

客服E-mail:kefu@iyunv.com 客服QQ:1061981298


QQ群⑦:运维网交流群⑦ QQ群⑧:运维网交流群⑧ k8s群:运维网kubernetes交流群


提醒:禁止发布任何违反国家法律、法规的言论与图片等内容;本站内容均来自个人观点与网络等信息,非本站认同之观点.


本站大部分资源是网友从网上搜集分享而来,其版权均归原作者及其网站所有,我们尊重他人的合法权益,如有内容侵犯您的合法权益,请及时与我们联系进行核实删除!



合作伙伴: 青云cloud

快速回复 返回顶部 返回列表