设为首页 收藏本站
查看: 829|回复: 0

[软件发布] OpenMDMServer 开源, iOS 移动设备管理

[复制链接]

尚未签到

发表于 2016-10-26 09:03:16 | 显示全部楼层 |阅读模式
欢迎加入运维网交流群:263444886   DSC0000.png
  基于Java(SpringMVC+Hibernate +MySQL)的iOS移动设备管理(MDM)代码OpenMDMServer开源了。
  
  一、OpenMDMServer代码实现了如下功能:
  1、自动创建基于设备的mobileconfig描述文件,安装时执行CheckIn和ServerURL自动设备注册;
  2、获取设备信息;
  3、获取设备APP信息;
  4、安装和卸载APP;
  5、设备锁屏和清除密码;
  6、抹去设备数据;
  7、获取设备描述文件、预置描述文件、证书文件;
  
  二、相关的截图如下:
  1、激活邮箱:
DSC0001.png

  2、管理首页:
DSC0002.png

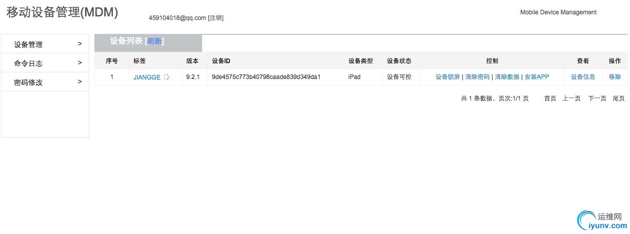
  3、设备列表:
DSC0003.png

  4、设备信息:
DSC0004.png

  5、执行命令:
  

  三、演示站及技术支持:
  1、演示站:http://mdm.mbaike.net/ 注意:请用邮箱注册并生成账号和mobileconfig描述文件
  2、GitHub开源地址:https://github.com/keaijohnee/OpenMDMServer
  3、OSChina开源地址:http://git.oschina.net/jianggege/OpenMDMServer
  4、技术参考:基于IOS上MDM技术相关资料整理及汇总(http://www.mbaike.net/mdm/6.html)
  
  

运维网声明 1、欢迎大家加入本站运维交流群:群②:261659950 群⑤:202807635 群⑦870801961 群⑧679858003
2、本站所有主题由该帖子作者发表,该帖子作者与运维网享有帖子相关版权
3、所有作品的著作权均归原作者享有,请您和我们一样尊重他人的著作权等合法权益。如果您对作品感到满意,请购买正版
4、禁止制作、复制、发布和传播具有反动、淫秽、色情、暴力、凶杀等内容的信息,一经发现立即删除。若您因此触犯法律,一切后果自负,我们对此不承担任何责任
5、所有资源均系网友上传或者通过网络收集,我们仅提供一个展示、介绍、观摩学习的平台,我们不对其内容的准确性、可靠性、正当性、安全性、合法性等负责,亦不承担任何法律责任
6、所有作品仅供您个人学习、研究或欣赏,不得用于商业或者其他用途,否则,一切后果均由您自己承担,我们对此不承担任何法律责任
7、如涉及侵犯版权等问题,请您及时通知我们,我们将立即采取措施予以解决
8、联系人Email:admin@iyunv.com 网址:www.yunweiku.com

所有资源均系网友上传或者通过网络收集,我们仅提供一个展示、介绍、观摩学习的平台,我们不对其承担任何法律责任,如涉及侵犯版权等问题,请您及时通知我们,我们将立即处理,联系人Email:kefu@iyunv.com,QQ:1061981298 本贴地址:https://www.iyunv.com/thread-291426-1-1.html 上篇帖子: Mybatis 下篇帖子: Spring Data Common 1.13.0.M1 发布
您需要登录后才可以回帖 登录 | 立即注册

本版积分规则

扫码加入运维网微信交流群X

扫码加入运维网微信交流群

扫描二维码加入运维网微信交流群,最新一手资源尽在官方微信交流群!快快加入我们吧...

扫描微信二维码查看详情

客服E-mail:kefu@iyunv.com 客服QQ:1061981298


QQ群⑦:运维网交流群⑦ QQ群⑧:运维网交流群⑧ k8s群:运维网kubernetes交流群


提醒:禁止发布任何违反国家法律、法规的言论与图片等内容;本站内容均来自个人观点与网络等信息,非本站认同之观点.


本站大部分资源是网友从网上搜集分享而来,其版权均归原作者及其网站所有,我们尊重他人的合法权益,如有内容侵犯您的合法权益,请及时与我们联系进行核实删除!



合作伙伴: 青云cloud

快速回复 返回顶部 返回列表