设为首页 收藏本站
查看: 1657|回复: 0

[经验分享] PostgreSQL的内存管理机制十二:共享内存/shmem分配

[复制链接]

尚未签到

发表于 2016-11-21 04:52:01 | 显示全部楼层 |阅读模式
pg的内存除了AllocSet/MemoryContext外,另一个主要部分就是共享内存(shared memory)。这一节讨论共享内存(简写shmem)的分配。

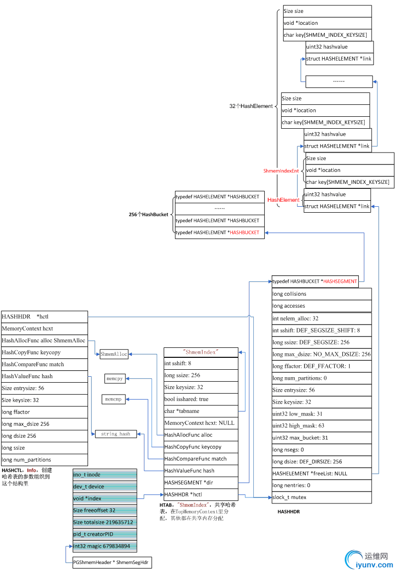
pg在reset_shared()这个函数里,计算数据缓冲、xlog、clog、共享进程、子事务、并发控制、轻量级锁、backend进程等需要的共享内存,调用shmget()函数在堆上分配,用PGShmemHeader *类型的ShmemSegHdr变量的index成员指向调用hash_create()创建的共享内存索引——可扩展哈希表索引"ShmemIndex";totalSize成员中记录分配的shmem大小。

有了共享内存和共享内存索引,再加上一个共享内存锁(关于此锁及pg中的其它锁,是一个需要很多字才能讨论清楚的点,以后专门讨论),就可以分配共享内存了。

分配共享内存时,先把要分配内存的结构做对齐处理,然后回去共享内存锁,接着判断要分配的内存大小,大于8k的需要做块对齐,从共享内存的空闲共享内存偏移量处分配所需大小内存,判断所分配内存是否超过了共享内存的末尾地址,如果超过,释放锁,报错"out of sharedmemory",如果没有超过,释放锁,设置新的空闲共享内存偏移量,返回分配的共享内存地址。

 

 

DSC0000.bmp

 

共享内存分配流程图

  
 

  
    到这儿貌似共享内存分配很简单,已经讨论完,其实不然,通常分配共享内存时还需要在共享内存索引表"ShmemIndex"加一个索引,为了清楚,再把这个索引图放到下面,复习一下。

DSC0001.bmp

共享内存及其索引"ShmemIndex"结构图

  
 
  
下面举个在shmem上分配xlog相关内存的例子,串一下分配的过程。
  
在XLOGSHmemInit()中分配xlog相关内存,初始化控制文件data/global/pg_control相关数据结构及事务日志xlog相关数据结构,在XLOGSHmemInit()函数里,首先在shmem的哈希表索引"ShmemIndex"上给控制文件pg_control增加一个HashElementShmemIndexEntentry),在shmem里根据ControlFileData大小调用ShmemAlloc()分配内存空间,使ShmemIndexEnt的成员location指向该空间,size成员记录该空间大小。
  
XLOGSHmemInit()调用ShmemInitStruct(),在其中调用hash_search()在哈希表索引"ShmemIndex"中查找"XLOGCtl",如果没有,就在shmemIndex中给"XLOG Ctl"分一个HashElement和ShmemIndexEntentry),在其中的Entry中写上"XLOG Ctl"。返回ShmemInitStruct(),再调用ShmemAlloc()在共享内存上给"XLOG Ctl"相关结构(见下面“XLog相关结构图”)分配空间,设置entry(在这儿及ShmemIndexEnt类型变量)的成员location指向该空间,size成员记录该空间大小,最后返回XLOGShmemInit(),让XLogCtlData *类型静态全局变量XLogCtl指向在shmem里给"XLOG Ctl"相关结构分配的内存地址。
  
增加了xlog相关结构在"ShmemIndex"中的索引及在共享内存/shmem中分配了内存的xlog相关结构对象的结构如下。
  
 
DSC0002.bmp
增加了xlog相关机构索引的共享内存索引"ShmemIndex"结构图

  
 
  
  
 

DSC0003.bmp

 

控制文件结构图

  
       上图中ControlFileData结构中的XLogRecPtr和CheckPoint不是指针,因此应该用右边的相应结构图代替,把这两个合进去有点费劲,将就着看吧。

 

 

DSC0004.bmp

 

XLog相关结构图

  
 

运维网声明 1、欢迎大家加入本站运维交流群:群②:261659950 群⑤:202807635 群⑦870801961 群⑧679858003
2、本站所有主题由该帖子作者发表,该帖子作者与运维网享有帖子相关版权
3、所有作品的著作权均归原作者享有,请您和我们一样尊重他人的著作权等合法权益。如果您对作品感到满意,请购买正版
4、禁止制作、复制、发布和传播具有反动、淫秽、色情、暴力、凶杀等内容的信息,一经发现立即删除。若您因此触犯法律,一切后果自负,我们对此不承担任何责任
5、所有资源均系网友上传或者通过网络收集,我们仅提供一个展示、介绍、观摩学习的平台,我们不对其内容的准确性、可靠性、正当性、安全性、合法性等负责,亦不承担任何法律责任
6、所有作品仅供您个人学习、研究或欣赏,不得用于商业或者其他用途,否则,一切后果均由您自己承担,我们对此不承担任何法律责任
7、如涉及侵犯版权等问题,请您及时通知我们,我们将立即采取措施予以解决
8、联系人Email:admin@iyunv.com 网址:www.yunweiku.com

所有资源均系网友上传或者通过网络收集,我们仅提供一个展示、介绍、观摩学习的平台,我们不对其承担任何法律责任,如涉及侵犯版权等问题,请您及时通知我们,我们将立即处理,联系人Email:kefu@iyunv.com,QQ:1061981298 本贴地址:https://www.iyunv.com/thread-303028-1-1.html 上篇帖子: (转)postgreSQL 实现按月按年,按日统计 分组统计 下篇帖子: PostgreSQL启动过程中的那些事十六:StartDataBase梗概
您需要登录后才可以回帖 登录 | 立即注册

本版积分规则

扫码加入运维网微信交流群X

扫码加入运维网微信交流群

扫描二维码加入运维网微信交流群,最新一手资源尽在官方微信交流群!快快加入我们吧...

扫描微信二维码查看详情

客服E-mail:kefu@iyunv.com 客服QQ:1061981298


QQ群⑦:运维网交流群⑦ QQ群⑧:运维网交流群⑧ k8s群:运维网kubernetes交流群


提醒:禁止发布任何违反国家法律、法规的言论与图片等内容;本站内容均来自个人观点与网络等信息,非本站认同之观点.


本站大部分资源是网友从网上搜集分享而来,其版权均归原作者及其网站所有,我们尊重他人的合法权益,如有内容侵犯您的合法权益,请及时与我们联系进行核实删除!



合作伙伴: 青云cloud

快速回复 返回顶部 返回列表