设为首页 收藏本站
查看: 2079|回复: 0

[经验分享] PostgreSQL启动过程中的那些事七:初始化共享内存和信号九:shmem中初始化Predicate锁

[复制链接]

尚未签到

发表于 2016-11-21 07:51:28 | 显示全部楼层 |阅读模式
       这一节pg初始化predicate锁,支持可序列化事务隔离。通过InitPredicateLocks例程实现,主要是干了下面这么几件事:
A创建了哈希表"PREDICATELOCKTARGET hash"
B在上面的哈希表里增加了ScratchTargetTag结构的索引
C创建了哈希表"PREDICATELOCK hash"
D初始化了"PredXactList"相关结构
E创建了哈希表"SERIALIZABLEXID hash"
F初始化了RWConflictPool相关结构
H初始化了"FinishedSerializableTransactions"相关结构
I初始化了"OldSerXid SLRU Ctl"相关结构
J初始化了"OldSerXidControlData"相关结构
 
1先上个图,看一下函数调用过程梗概,中间略过部分细节
 

DSC0000.bmp

初始化PredicateLocks方法调用流程图

  
 

  
2初始化PredicateLocks相关结构
  
话说main()->…->PostmasterMain()->…->reset_shared() ->CreateSharedMemoryAndSemaphores()>…->InitPredicateLocks(),做了下面相关结构的内存分配和初始化:
  
A创建了哈希表"PREDICATELOCKTARGEThash"
  
B在上面的哈希表里增加了ScratchTargetTag结构的索引
  
C创建了哈希表"PREDICATELOCKhash"
  
D初始化了"PredXactList"相关结构
  
E创建了哈希表"SERIALIZABLEXID hash"
  
F初始化了RWConflictPool相关结构,用于处理读写冲突
  
H初始化了"FinishedSerializableTransactions"相关结构
  
I初始化了"OldSerXid SLRU Ctl"相关结构
  
J初始化了"OldSerXidControlData"相关结构
  
初始化上面这些结构都会在共享内存/shmem哈希表索引shmemIndex中增加索引项,下面把初始化这些结构后的shmemIndex图放到下边,就不加一个索引一个图了,减小篇幅。不过这样就看不出先后顺序了,好在这些消失的信息对理解这些过程没什么影响。图中黄色的索引项就是本节新增加的索引项。

DSC0001.bmp

初始化完PredicateLocks相关结构的共享内存结构图

  
       为了精简上图,把创建shmem的哈希表索引"ShmemIndex"时创建的HCTL结构删掉了,这个结构的作用是记录创建可扩展哈希表的相关信息,不过这个结构在"ShmemIndex"创建完成后也会由于出了对象作用域而消失。增加了左边灰色底的部分,描述共享内存/shmem里各变量物理布局概览,由下往上,由低地址到高地址。图中黄色的索引项就是本节新增加的索引项。
  
 

  
A创建了哈希表"PREDICATELOCKTARGEThash"

  
InitPredicateLocks()->ShmemInitHash()->ShmemInitStruct(),在其中调用hash_search()在哈希表索引"ShmemIndex"中查找"PREDICATELOCKTARGET hash",如果没有,就在shmemIndex中给"PREDICATELOCKTARGET hash"分一个HashElement和ShmemIndexEntentry),在其中的Entry中写上"PREDICATELOCKTARGEThash"。返回ShmemInitStruct(),再调用ShmemAlloc()在共享内存上给"PREDICATELOCKTARGEThash"相关结构(见下面"PREDICATELOCKTARGET hash"相关结构图)分配空间,设置entry(在这儿即ShmemIndexEnt类型变量)的成员location指向该空间,size成员记录该空间大小,然后返回ShmemInitHash(),调用hash_create(),创建哈希表"PREDICATELOCKTARGET hash",最后返回ShmemInitHash(),让HTAB *类型静态全局变量PredicateLockTargetHash指向哈希表"PREDICATELOCKTARGET hash"
  
相关结构定义见下面:
  
typedef struct PREDICATELOCKTARGETTAG

  
{

  
    uint32     locktag_field1; /* a 32-bit ID field */

  
    uint32     locktag_field2; /* a 32-bit ID field */

  
    uint32     locktag_field3; /* a 32-bit ID field */

  
    uint32     locktag_field4; /* a 32-bit ID field */

  
    uint32     locktag_field5; /* a 32-bit ID field */

  
} PREDICATELOCKTARGETTAG;

  
typedef struct PREDICATELOCKTARGET

  
{

  
    /* hash key */

  
    PREDICATELOCKTARGETTAG tag; /* unique identifierof lockableobject */

  
 

  
    /* data */

  
    SHM_QUEUE  predicateLocks; /* list of PREDICATELOCK objects assoc. with

  
                             *predicate lock target */

  
} PREDICATELOCKTARGET;

  
 

DSC0002.bmp

"PREDICATELOCKTARGET hash"相关结构图

  
 
  
B在上面的哈希表里增加了ScratchTargetTag结构的索引
  
InitPredicateLocks()调用ShmemInitStruct(),在其中调用hash_search()在哈希表索引"PREDICATELOCKTARGEThash"中查找ScratchTargetTag(是PREDICATELOCKTARGET类型全局静态变量),如果没有,就把ScratchTargetTag作为哈希表"PREDICATELOCKTARGEThash"(该哈希表索引的类型是PREDICATELOCKTARGET)的第一个索引项(参见"PREDICATELOCKTARGET hash"相关结构图)。
  
C创建了哈希表"PREDICATELOCK hash"
  
接着InitPredicateLocks()->ShmemInitHash()->ShmemInitStruct(),在其中调用hash_search()在哈希表索引"ShmemIndex"中查找"PREDICATELOCK hash",如果没有,就在shmemIndex中给"PREDICATELOCK hash"分一个HashElement和ShmemIndexEntentry),在其中的Entry中写上"PREDICATELOCKhash"。返回ShmemInitStruct(),再调用ShmemAlloc()在共享内存上给"PREDICATELOCKhash"相关结构(见下面"PREDICATELOCK hash"相关结构图)分配空间,设置entry(在这儿即ShmemIndexEnt类型变量)的成员location指向该空间,size成员记录该空间大小,然后返回ShmemInitHash(),调用hash_create(),创建哈希表"PREDICATELOCK hash",最后返回ShmemInitHash(),让HTAB *类型静态全局变量PredicateLockHash指向哈希表"PREDICATELOCK hash"
  
相关结构定义见下面:
  
typedef struct PREDICATELOCKTAG

  
{

  
    PREDICATELOCKTARGET *myTarget;

  
    SERIALIZABLEXACT *myXact;

  
} PREDICATELOCKTAG;

  
typedef struct PREDICATELOCK

  
{

  
    /* hash key */

  
    PREDICATELOCKTAG tag;       /* unique identifier of lock */

  
 

  
    /* data */

  
    SHM_QUEUE  targetLink;       /* list link inPREDICATELOCKTARGET's list of

  
                             *predicate locks */

  
    SHM_QUEUE  xactLink;     /* list link in SERIALIZABLEXACT's list of

  
                              * predicate locks */

  
    SerCommitSeqNo commitSeqNo; /* only used for summarized predicate locks*/

  
} PREDICATELOCK;

  
 

DSC0003.bmp

"PREDICATELOCK hash"相关结构图

  
 

  
D初始化了"PredXactList"相关结构
  
InitPredicateLocks()调用ShmemInitStruct(),在其中调用hash_search()在哈希表索引"ShmemIndex"中查找"PredXactList",如果没有,就在shmemIndex中给"PredXactList"分一个HashElement和ShmemIndexEntentry),在其中的Entry中写上"PredXactList"。返回ShmemInitStruct(),再调用ShmemAlloc()在共享内存上给"PredXactList"相关结构(见下面“PredXactList相关结构图”)分配空间,设置entry(在这儿及ShmemIndexEnt类型变量)的成员location指向该空间,size成员记录该空间大小,最后返回InitPredicateLocks(),让PredXactList *类型全局变量PredXact指向所分配内存,设置PredXactList结构类型的成员值。
  
相关结构定义见下面:
  
typedef struct PredXactListData

  
{

  
    SHM_QUEUE  availableList;

  
    SHM_QUEUE  activeList;

  
 

  
    /*

  
     * These global variablesare maintained when registering and cleaning up

  
     * serializabletransactions.  They must be global acrossall backends,

  
     * but are not neededoutside the predicate.c source file. Protected by

  
     *SerializableXactHashLock.

  
     */

  
    TransactionId SxactGlobalXmin;     /* global xminfor active serializable

  
                                    * transactions */

  
    int        SxactGlobalXminCount;    /* how many active serializable

  
                                    * transactions have this xmin*/

  
    int        WritableSxactCount;      /* how many non-read-only serializable

  
                                    * transactions are active */

  
    SerCommitSeqNo LastSxactCommitSeqNo;      /* a strictly monotonically

  
                                           * increasing number for

  
                                           * commits of serializable

  
                                           * transactions */

  
    /* Protected by SerializableXactHashLock.*/

  
    SerCommitSeqNo CanPartialClearThrough;    /* can clear predicate locks

  
                                           * and inConflicts for

  
                                           * committed transactions

  
                                           * through this seqno */

  
    /* Protected bySerializableFinishedListLock. */

  
    SerCommitSeqNo HavePartialClearedThrough; /* have cleared through this

  
                                           * seqno */

  
    SERIALIZABLEXACT *OldCommittedSxact;      /* shared copy of dummy sxact*/

  
 

  
    PredXactListElement element;

  
}   PredXactListData;

  
 

  
typedef struct PredXactListData*PredXactList;

  
 
  
typedef struct SERIALIZABLEXACT

  
{

  
    VirtualTransactionId vxid/* The executing process always has one of

  
                             *these. */

  
 

  
    /*

  
     * We use two numbers totrack the order that transactions commit. Before

  
     * commit, a transaction ismarked as prepared, and prepareSeqNo is set.

  
     * Shortly after commit,it's marked as committed, and commitSeqNo is set.

  
     * This doesn't give astrict commit order, but these two values together

  
     * are good enough for us, aswe can always err on the safe side and

  
     * assume that there's aconflict, if we can't be sure of the exact

  
     * ordering of two commits.

  
     *

  
     * Note that a transactionis marked as prepared for a short period during

  
     * commit processing, evenif two-phase commit is not used. But with

  
     * two-phase commit, atransaction can stay in prepared state for some

  
     * time.

  
     */

  
    SerCommitSeqNo prepareSeqNo;

  
    SerCommitSeqNo commitSeqNo;

  
 

  
    /* these values are not both interesting atthe same time */

  
    union

  
    {

  
       SerCommitSeqNo earliestOutConflictCommit;     /* when committed with

  
                                                  * conflict out */

  
       SerCommitSeqNo lastCommitBeforeSnapshot;      /* when not committed or

  
                                                  * no conflict out */

  
    }          SeqNo;

  
    SHM_QUEUE  outConflicts; /* list of write transactions whose data we

  
                             *couldn't read. */

  
    SHM_QUEUE  inConflicts/* list of read transactions which couldn't

  
                             *see our write. */

  
    SHM_QUEUE  predicateLocks; /* list of associated PREDICATELOCK objects */

  
    SHM_QUEUE  finishedLink; /* list link in

  
                             *FinishedSerializableTransactions */

  
 

  
    /*

  
     * for r/o transactions:list of concurrent r/w transactions that we could

  
     * potentially haveconflicts with, and vice versa for r/w transactions

  
     */

  
    SHM_QUEUE  possibleUnsafeConflicts;

  
 

  
    TransactionId topXid;       /* top level xidfor the transaction, if one

  
                             *exists; else invalid */

  
    TransactionId finishedBefore;      /* invalid means still running; else

  
                                    * the structexpires when no

  
                                    * serializablexidsare before this.*/

  
    TransactionId xmin;         /* the transaction's snapshot xmin*/

  
    uint32     flags;        /* OR'd combination of values defined below */

  
    int        pid;          /* pidof associated process */

  
} SERIALIZABLEXACT;
  
 
  

DSC0004.bmp

PredXactList相关结构图

  
 
  
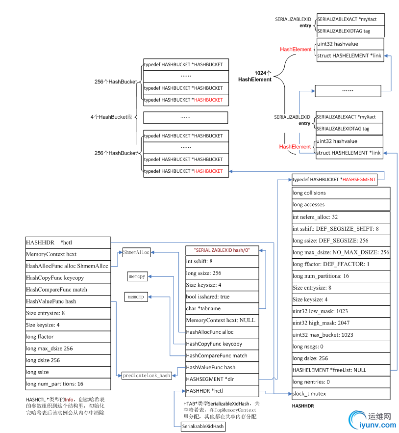
E创建了哈希表"SERIALIZABLEXIDhash"
  
接着InitPredicateLocks()调用ShmemInitHash ()->ShmemInitStruct(),在其中调用hash_search()在哈希表索引"ShmemIndex"中查找"SERIALIZABLEXID hash",如果没有,就在shmemIndex中给"SERIALIZABLEXID hash"分一个HashElement和ShmemIndexEntentry),在其中的Entry中写上"SERIALIZABLEXIDhash"。返回ShmemInitStruct(),再调用ShmemAlloc()在共享内存上给"SERIALIZABLEXIDhash"相关结构(见下面"SERIALIZABLEXID hash"相关结构图)分配空间,设置entry(在这儿即ShmemIndexEnt类型变量)的成员location指向该空间,size成员记录该空间大小,然后返回ShmemInitHash(),调用hash_create(),创建哈希表"SERIALIZABLEXID hash",最后返回ShmemInitHash(),让HTAB *类型静态全局变量SerializableXidHash指向哈希表"SERIALIZABLEXID hash"
  
相关结构定义见下面:
  
typedef struct SERIALIZABLEXIDTAG

  
{

  
    TransactionId xid;

  
} SERIALIZABLEXIDTAG;

  
typedef struct SERIALIZABLEXID

  
{

  
    /* hash key */

  
    SERIALIZABLEXIDTAG tag;

  
 

  
    /* data */

  
    SERIALIZABLEXACT *myXact;   /* pointer to the top level transaction data */

  
} SERIALIZABLEXID;

  
 

  
  
 
  
  

DSC0005.bmp
 

"SERIALIZABLEXID hash"相关结构图

  
 
  
F初始化了RWConflictPool相关结构,用于处理读写冲突
  
InitPredicateLocks()调用ShmemInitStruct(),在其中调用hash_search()在哈希表索引"ShmemIndex"中查找"RWConflictPool",如果没有,就在shmemIndex中给"RWConflictPool"分一个HashElement和ShmemIndexEntentry),在其中的Entry中写上"RWConflictPool"。返回ShmemInitStruct(),再调用ShmemAlloc()在共享内存上给"RWConflictPool"相关结构(见下面“RWConflictPoolFinishedSerializableTransactions相关结构图相关结构图”)分配空间,设置entry(在这儿及ShmemIndexEnt类型变量)的成员location指向该空间,size成员记录该空间大小,最后返回InitPredicateLocks(),让RWConflictPoolHeaderData*类型全局变量RWConflictPool指向所分内存,设置其中RWConflictPoolHeaderData结构类型的成员值。
  
相关结构定义见下面:
  
typedef struct RWConflictData

  
{

  
    SHM_QUEUE  outLink;      /* link for list of conflicts out from a sxact*/

  
    SHM_QUEUE  inLink;           /* link for list of conflicts in to a sxact*/

  
    SERIALIZABLEXACT *sxactOut;

  
    SERIALIZABLEXACT *sxactIn;

  
}   RWConflictData;

  
typedef struct RWConflictPoolHeaderData

  
{

  
    SHM_QUEUE  availableList;

  
    RWConflict element;

  
}   RWConflictPoolHeaderData;

  
 
  

DSC0006.bmp

RWConflictPoolFinishedSerializableTransactions相关结构图

  
 
  
H初始化了"FinishedSerializableTransactions"相关结构
  
InitPredicateLocks()调用ShmemInitStruct(),在其中调用hash_search()在哈希表索引"ShmemIndex"中查找"FinishedSerializableTransactions",如果没有,就在shmemIndex中给"FinishedSerializableTransactions"分一个HashElement和ShmemIndexEntentry),在其中的Entry中写上"FinishedSerializableTransactions"。返回ShmemInitStruct(),再调用ShmemAlloc()在共享内存上给"FinishedSerializableTransactions"相关结构(见下面“RWConflictPoolFinishedSerializableTransactions相关结构图相关结构图”)分配空间,设置entry(在这儿及ShmemIndexEnt类型变量)的成员location指向该空间,size成员记录该空间大小,最后返回InitPredicateLocks(),让SHM_QUEUE*类型全局变量FinishedSerializableTransactions指向所分内存,设置其中SubTransCtlData结构类型的成员值。
  
 
  
I初始化了"OldSerXid SLRUCtl"相关结构
  
InitPredicateLocks()->OldSerXidInit()->SimpleLruInit()->ShmemInitStruct(),在其中调用hash_search()在哈希表索引"ShmemIndex"中查找"OldSerXidSLRU Ctl",如果没有,就在shmemIndex中给"OldSerXid SLRU Ctl"分一个HashElement和ShmemIndexEntentry),在其中的Entry中写上"OldSerXid SLRU Ctl"。返回ShmemInitStruct(),再调用ShmemAlloc()在共享内存上给"OldSerXid SLRU Ctl"相关结构(见下面“OldSerXid SLRU CtlOldSerXidControlData相关结构图”)分配空间,设置entry(在这儿及ShmemIndexEnt类型变量)的成员location指向该空间,size成员记录该空间大小,最后返回SimpleLruInit(),让SlruCtlData *类型全局变量OldSerXidSlruCtl指向给"OldSerXid SLRU Ctl"相关结构分配的内存起始地址,设置其中SlruCtlData结构类型的成员值。
  
 
  
J初始化了"OldSerXidControlData"相关结构
  
InitPredicateLocks()->OldSerXidInit()调用ShmemInitStruct(),在其中调用hash_search()在哈希表索引"ShmemIndex"中查找"OldSerXidControlData",如果没有,就在shmemIndex中给"OldSerXidControlData"分一个HashElement和ShmemIndexEntentry),在其中的Entry中写上"OldSerXidControlData"。返回ShmemInitStruct(),再调用ShmemAlloc()在共享内存上给"OldSerXidControlData"相关结构(见下面“OldSerXid SLRU CtlOldSerXidControlData相关结构图”)分配空间,设置entry(在这儿及ShmemIndexEnt类型变量)的成员location指向该空间,size成员记录该空间大小,最后返回OldSerXidInit(),让OldSerXidControlData*类型全局变量oldSerXidControl指向给"OldSerXidControlData"相关结构分配的内存地址,设置其中OldSerXidControlDat结构类型的成员值。
  
相关结构定义见下面:
  
typedef struct OldSerXidControlData

  
{

  
    int        headPage;     /* newestinitialized page */

  
    TransactionId headXid;      /* newest valid Xidin the SLRU */

  
    TransactionId tailXid;      /* oldest xminwe might be interested in */

  
    bool       warningIssued;    /* have we issued SLRU wrap-around warning?*/

  
}   OldSerXidControlData;

  
 
  

DSC0007.bmp

OldSerXid SLRU CtlOldSerXidControlData相关结构图

  


 

 

运维网声明 1、欢迎大家加入本站运维交流群:群②:261659950 群⑤:202807635 群⑦870801961 群⑧679858003
2、本站所有主题由该帖子作者发表,该帖子作者与运维网享有帖子相关版权
3、所有作品的著作权均归原作者享有,请您和我们一样尊重他人的著作权等合法权益。如果您对作品感到满意,请购买正版
4、禁止制作、复制、发布和传播具有反动、淫秽、色情、暴力、凶杀等内容的信息,一经发现立即删除。若您因此触犯法律,一切后果自负,我们对此不承担任何责任
5、所有资源均系网友上传或者通过网络收集,我们仅提供一个展示、介绍、观摩学习的平台,我们不对其内容的准确性、可靠性、正当性、安全性、合法性等负责,亦不承担任何法律责任
6、所有作品仅供您个人学习、研究或欣赏,不得用于商业或者其他用途,否则,一切后果均由您自己承担,我们对此不承担任何法律责任
7、如涉及侵犯版权等问题,请您及时通知我们,我们将立即采取措施予以解决
8、联系人Email:admin@iyunv.com 网址:www.yunweiku.com

所有资源均系网友上传或者通过网络收集,我们仅提供一个展示、介绍、观摩学习的平台,我们不对其承担任何法律责任,如涉及侵犯版权等问题,请您及时通知我们,我们将立即处理,联系人Email:kefu@iyunv.com,QQ:1061981298 本贴地址:https://www.iyunv.com/thread-303133-1-1.html 上篇帖子: PostgreSQL启动过程中的那些事七:初始化共享内存和信号七:shmem中初始化bufferpool 下篇帖子: PostgreSQL启动过程中的那些事七:初始化共享内存和信号十一:shmem中初始化SharedProcArray
您需要登录后才可以回帖 登录 | 立即注册

本版积分规则

扫码加入运维网微信交流群X

扫码加入运维网微信交流群

扫描二维码加入运维网微信交流群,最新一手资源尽在官方微信交流群!快快加入我们吧...

扫描微信二维码查看详情

客服E-mail:kefu@iyunv.com 客服QQ:1061981298


QQ群⑦:运维网交流群⑦ QQ群⑧:运维网交流群⑧ k8s群:运维网kubernetes交流群


提醒:禁止发布任何违反国家法律、法规的言论与图片等内容;本站内容均来自个人观点与网络等信息,非本站认同之观点.


本站大部分资源是网友从网上搜集分享而来,其版权均归原作者及其网站所有,我们尊重他人的合法权益,如有内容侵犯您的合法权益,请及时与我们联系进行核实删除!



合作伙伴: 青云cloud

快速回复 返回顶部 返回列表