设为首页 收藏本站
查看: 1712|回复: 0

[经验分享] MS Access替代工具试用

[复制链接]

尚未签到

发表于 2016-11-22 10:22:00 | 显示全部楼层 |阅读模式
  背景
  在公司需要用到数据库管理个人的一些信息,做简单的统计分析,我曾想过用Sqlite,但考虑到经常有内容要从Excel导入导出,觉得还是用原生的MS Access好一点。结果不用不知道,一用吓一跳,Access很难使,问题如下:
  1 无法支持编辑SQL提示,需要手工输入字段名称
  2 其编辑界面无法像Excel那样方便,能够批量粘贴
  3 其查找功能也十分不爽,经常需要模糊查询的我需要在查询框中选择
DSC0000.png

  想找一款能够基于MS Access数据库文件(毕竟已经有历史数据,而且也希望能够给别人Access的文件),又完全代替MS Access功能的。
  ----------华丽丽的分界线---------------
  RazorSQL(http://www.razorsql.com/)
  是一款用Java开发的工具,可以管理众多数据库。
  
DB2H2Microsoft Access   OpenBasesolidDB
DBASEHSQLDBMimer SQLOracleSQL Anywhere
DerbyInformixMongoDBParadoxSQL Azure
Filemaker  IngresMS SQL ServerPervasiveSybase (ASE)
FirebirdInterbaseMySQLPostgreSQL   Sybase IQ
FrontbaseInt.Sys. Cache   NetezzaSimpleDBTeradata
Greenplum   JavaDB

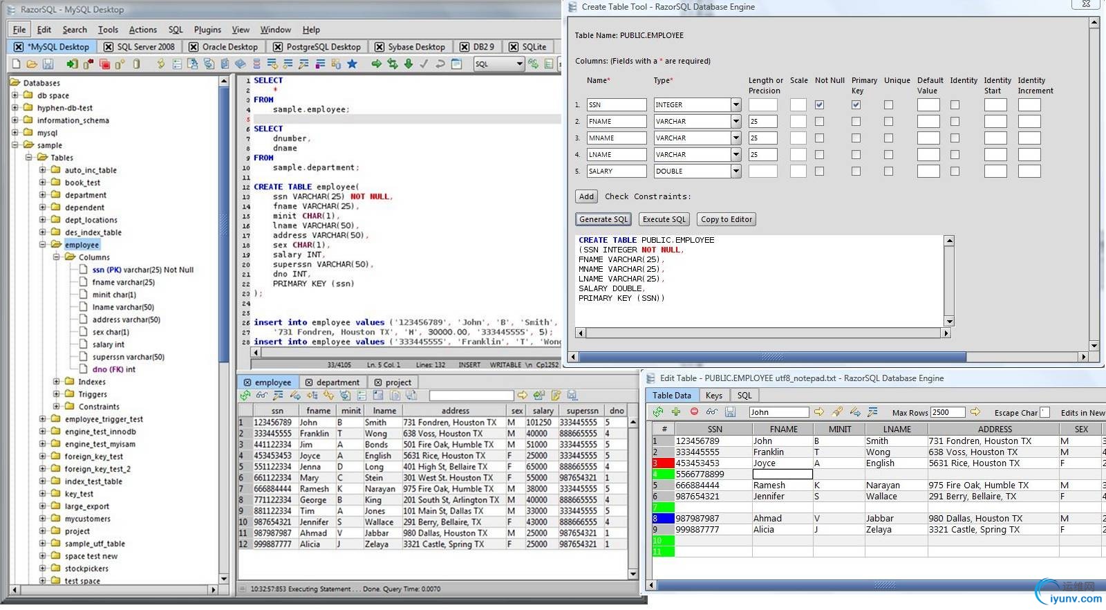
  可以对数据库创建、删除表、增删改查,又有Query Builder可以较好的辅助写SQL。
DSC0001.jpg

  缺点
  对中文支持不是十分好,虽然以下博客对于RazorSQL支持中文的方式进行了说明:
  http://blog.sina.com.cn/s/blog_3fba24680100xp67.html
  PS:上述方法中,在设置Editor Font时,经常无法设置成功,进去看与设置不一致,但又好像生效了,比较诡异。
  经过多次实验,知道可以调整jre的编码,也尅在Edit->preference中的“Query Results”和“Editor / GUI”中可以设置字符编码(一般设置成为GB18030)。
  但是如果你的表里面有中文表名、中文字段名,查询还是可能出现乱码。
DSC0002.png

  结论:如果你的数据库不是中文表名和字段名,可以一试。但是是要注册码的哦,至今未找到。
  然后给予RazorSQL,又去找了一些类似的软件
  http://alternativeto.net/software/razorsql/
  Database Master(http://www.nucleonsoftware.com/DatabaseMaster.aspx)
  左侧的树形结构,无法双击查看数据,比较怪异
  可以区分Table和View,但是都需要点击工具条中的Tables和Views按钮,不方便。
  展示数据后,无法再表格界面编辑,需要点击“Edit Data”在一个表单的界面编辑,不方便。
DSC0003.png

  WinSQL
  可以使用ODBC连接Access文件,Connection String写法我是参考www.connectionstrings.com
  (DSN=MS Access Database;DBQ=【文件全路径】;DriverId=25;FIL=MS Access;MaxBufferSize=2048;PageTimeout=5;)
  WinSQL对中文的字段名称支持不好,其SQL编辑器貌似只支持英文宽度的字符,中文全都只有一半。
DSC0004.gif

  Database Browser(http://www.dbsoftlab.com/database-editors/database-browser/overview.html)
  SQL编辑器也可以很好支持中文,也有Query Builder辅助编写

  缺点:
  1 tables(上图 )中将所有的表和视图都放在一起,连系统表也出来了,虽然可以查找,但不方便
  2 无新增表功能,估计只能写SQL新增,因此无法完全替代MS Access
  使用了那么多,仍然没有找到一个完美的工具,只能用回MS Access 。其实归根结底是因为表名或者字段中有中文,以上为抛砖引玉,根据实际情况使用吧。

运维网声明 1、欢迎大家加入本站运维交流群:群②:261659950 群⑤:202807635 群⑦870801961 群⑧679858003
2、本站所有主题由该帖子作者发表,该帖子作者与运维网享有帖子相关版权
3、所有作品的著作权均归原作者享有,请您和我们一样尊重他人的著作权等合法权益。如果您对作品感到满意,请购买正版
4、禁止制作、复制、发布和传播具有反动、淫秽、色情、暴力、凶杀等内容的信息,一经发现立即删除。若您因此触犯法律,一切后果自负,我们对此不承担任何责任
5、所有资源均系网友上传或者通过网络收集,我们仅提供一个展示、介绍、观摩学习的平台,我们不对其内容的准确性、可靠性、正当性、安全性、合法性等负责,亦不承担任何法律责任
6、所有作品仅供您个人学习、研究或欣赏,不得用于商业或者其他用途,否则,一切后果均由您自己承担,我们对此不承担任何法律责任
7、如涉及侵犯版权等问题,请您及时通知我们,我们将立即采取措施予以解决
8、联系人Email:admin@iyunv.com 网址:www.yunweiku.com

所有资源均系网友上传或者通过网络收集,我们仅提供一个展示、介绍、观摩学习的平台,我们不对其承担任何法律责任,如涉及侵犯版权等问题,请您及时通知我们,我们将立即处理,联系人Email:kefu@iyunv.com,QQ:1061981298 本贴地址:https://www.iyunv.com/thread-303923-1-1.html 上篇帖子: 将SQLite移植到ARM上 下篇帖子: GeoServer和MapServer
您需要登录后才可以回帖 登录 | 立即注册

本版积分规则

扫码加入运维网微信交流群X

扫码加入运维网微信交流群

扫描二维码加入运维网微信交流群,最新一手资源尽在官方微信交流群!快快加入我们吧...

扫描微信二维码查看详情

客服E-mail:kefu@iyunv.com 客服QQ:1061981298


QQ群⑦:运维网交流群⑦ QQ群⑧:运维网交流群⑧ k8s群:运维网kubernetes交流群


提醒:禁止发布任何违反国家法律、法规的言论与图片等内容;本站内容均来自个人观点与网络等信息,非本站认同之观点.


本站大部分资源是网友从网上搜集分享而来,其版权均归原作者及其网站所有,我们尊重他人的合法权益,如有内容侵犯您的合法权益,请及时与我们联系进行核实删除!



合作伙伴: 青云cloud

快速回复 返回顶部 返回列表