设为首页 收藏本站
查看: 1970|回复: 0

[经验分享] hadoop 源码分析(四)JobTracker 添加job 到schduler 队列中

[复制链接]

尚未签到

发表于 2016-12-13 10:24:17 | 显示全部楼层 |阅读模式
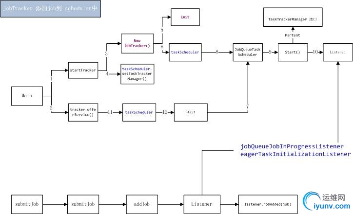
启动 JobTracker
1. 进入main方法:
     //执行startTracker 方法
JobTracker tracker = startTracker(new JobConf());
//执行offerService()方法
tracker.offerService();
3.startTracker()方法中
         // new JobTracker 方法
result = new JobTracker(conf, identifier);
result.taskScheduler.setTaskTrackerManager(result);

2.JobTracker()构造方法中初始化信息
     (1)static constants 变量
     (2)加载调度器 默认为FIFO 调度
      // Create the scheduler
Class<? extends TaskScheduler> schedulerClass
= conf.getClass("mapred.jobtracker.taskScheduler",
JobQueueTaskScheduler.class, TaskScheduler.class);
taskScheduler=(TaskScheduler)ReflectionUtils.newInstance(schedulerClass, conf);

taskScheduler 默认的执行类为JobQueueTaskScheduler ,当启动JobTracker 的时候 调用了 tracker.offerService();该方法执行了父类的 start()方法.该start()方法为 JobQueueTaskScheduler 的start方法:
          @Override
public synchronized void start() throws IOException {
super.start();
taskTrackerManager.addJobInProgressListener(jobQueueJobInProgressListener);
eagerTaskInitializationListener.setTaskTrackerManager(taskTrackerManager);
eagerTaskInitializationListener.start();
taskTrackerManager.addJobInProgressListener(
eagerTaskInitializationListener);
}

在这个方法中调用了addJobInProgressListener()将lister 加入到了 jobTracker中,这个过程很绕,可通过下面的流程图梳理清楚
3.启动jettyServer
infoServer.addServlet("reducegraph", "/taskgraph", TaskGraphServlet.class);
infoServer.start();

  JobTracker 提交job
1.jobClient()通过代理 调用JobTracker的submit方法提交job
2.submitJob方法中 调用了 addJob()将job添加到job队列中,等待执行
3.addJob方法:
     private synchronized JobStatus addJob(JobID jobId, JobInProgress job)
throws IOException {
totalSubmissions++;
synchronized (jobs) {
synchronized (taskScheduler) {
jobs.put(job.getProfile().getJobID(), job);
// jobInProgressListeners list 在start jobTracker 的时候,在JobQueueTaskScheduler 的start方法中初始化加入了两个listener :
eagerTaskInitializationListener 和jobQueueJobInProgressListener
for (JobInProgressListener listener : jobInProgressListeners) {
listener.jobAdded(job);
}
}
}
myInstrumentation.submitJob(job.getJobConf(), jobId);
job.getQueueMetrics().submitJob(job.getJobConf(), jobId);
LOG.info("Job " + jobId + " added successfully for user '"
+ job.getJobConf().getUser() + "' to queue '"
+ job.getJobConf().getQueueName() + "'");
AuditLogger.logSuccess(job.getUser(),
Operation.SUBMIT_JOB.name(), jobId.toString());
return job.getStatus();
}

DSC0000.jpg

运维网声明 1、欢迎大家加入本站运维交流群:群②:261659950 群⑤:202807635 群⑦870801961 群⑧679858003
2、本站所有主题由该帖子作者发表,该帖子作者与运维网享有帖子相关版权
3、所有作品的著作权均归原作者享有,请您和我们一样尊重他人的著作权等合法权益。如果您对作品感到满意,请购买正版
4、禁止制作、复制、发布和传播具有反动、淫秽、色情、暴力、凶杀等内容的信息,一经发现立即删除。若您因此触犯法律,一切后果自负,我们对此不承担任何责任
5、所有资源均系网友上传或者通过网络收集,我们仅提供一个展示、介绍、观摩学习的平台,我们不对其内容的准确性、可靠性、正当性、安全性、合法性等负责,亦不承担任何法律责任
6、所有作品仅供您个人学习、研究或欣赏,不得用于商业或者其他用途,否则,一切后果均由您自己承担,我们对此不承担任何法律责任
7、如涉及侵犯版权等问题,请您及时通知我们,我们将立即采取措施予以解决
8、联系人Email:admin@iyunv.com 网址:www.yunweiku.com

所有资源均系网友上传或者通过网络收集,我们仅提供一个展示、介绍、观摩学习的平台,我们不对其承担任何法律责任,如涉及侵犯版权等问题,请您及时通知我们,我们将立即处理,联系人Email:kefu@iyunv.com,QQ:1061981298 本贴地址:https://www.iyunv.com/thread-313666-1-1.html 上篇帖子: mahout推荐引擎使用hadoop(三) 协同矩阵与用户向量相乘 下篇帖子: 第七章:小朱笔记hadoop之源码分析-hdfs分析 第一节:基本概念
您需要登录后才可以回帖 登录 | 立即注册

本版积分规则

扫码加入运维网微信交流群X

扫码加入运维网微信交流群

扫描二维码加入运维网微信交流群,最新一手资源尽在官方微信交流群!快快加入我们吧...

扫描微信二维码查看详情

客服E-mail:kefu@iyunv.com 客服QQ:1061981298


QQ群⑦:运维网交流群⑦ QQ群⑧:运维网交流群⑧ k8s群:运维网kubernetes交流群


提醒:禁止发布任何违反国家法律、法规的言论与图片等内容;本站内容均来自个人观点与网络等信息,非本站认同之观点.


本站大部分资源是网友从网上搜集分享而来,其版权均归原作者及其网站所有,我们尊重他人的合法权益,如有内容侵犯您的合法权益,请及时与我们联系进行核实删除!



合作伙伴: 青云cloud

快速回复 返回顶部 返回列表