设为首页 收藏本站
查看: 2228|回复: 0

[经验分享] EBS Form开发中通过Radio Button来调用LOV实现实例(4)

[复制链接]
发表于 2017-5-24 07:48:25 | 显示全部楼层 |阅读模式
  EBS Form开发中通过Radio Button来调用LOV实现实例(4)
  (版权声明,本人原创或者翻译的文章如需转载,如转载用于个人学习,请注明出处;否则请与本人联系,违者必究)
  继续使用上次创建的form,通过点击Radio Button来展示LOV:
  1.首先,在RESULLTSBlock添加一个Radio Group RADIOLOVTEST.
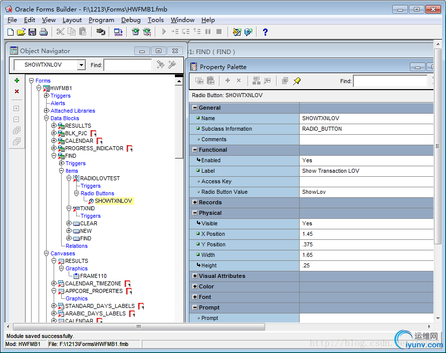
  2.然后在上面的RadioGroup添加一个Radio Button SHOWTXNLOV,并设置属性如下.
DSC0000.jpg

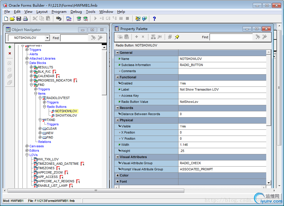
  3.继续添加一个RadioButton NOTSHOWLOV并设置属性如下.
DSC0001.jpg

  4.然后再Radio Group上设置属性如下,主要是设置initial Value字段.
DSC0002.jpg

  5.为Radio Group添加WHEN-RADIO-CHANGED 触发器,并添加代码如下,这里主要运用了内置函数SHOW_LOV(lov_name VARCHAR2);

Declare X_RETBOOLEAN;
Begin
IF :FIND.RADIOLOVTEST = 'ShowLov' THEN
X_RET:= SHOW_LOV('HW_TXN_LOV');
IF NOTX_RET THEN
:FIND.RADIOLOVTEST :='NotShowLov';
END IF;
END IF;
END;.

DSC0003.jpg
  6.把上面的Radio Button添加到FIND Canvas上,并调整位置如下.
DSC0004.jpg

  7.保存,上传到EBS服务器,然后编译
  8.打开EBS,然后打开这个form,效果如下.
DSC0005.jpg

  9.点击’ShowTransaction LOV’时,就会自动弹出LOV,效果如下
DSC0006.jpg

  10.如果点击关闭,或者Cancel的话,就自动选中‘Not Show Transaction LOV‘;如果选中了一条记录,选中的值就会返回到TransactionID自动上去。如下
DSC0007.jpg

  这样一个通过Radio Button来展示LOV的实例就实现了。

运维网声明 1、欢迎大家加入本站运维交流群:群②:261659950 群⑤:202807635 群⑦870801961 群⑧679858003
2、本站所有主题由该帖子作者发表,该帖子作者与运维网享有帖子相关版权
3、所有作品的著作权均归原作者享有,请您和我们一样尊重他人的著作权等合法权益。如果您对作品感到满意,请购买正版
4、禁止制作、复制、发布和传播具有反动、淫秽、色情、暴力、凶杀等内容的信息,一经发现立即删除。若您因此触犯法律,一切后果自负,我们对此不承担任何责任
5、所有资源均系网友上传或者通过网络收集,我们仅提供一个展示、介绍、观摩学习的平台,我们不对其内容的准确性、可靠性、正当性、安全性、合法性等负责,亦不承担任何法律责任
6、所有作品仅供您个人学习、研究或欣赏,不得用于商业或者其他用途,否则,一切后果均由您自己承担,我们对此不承担任何法律责任
7、如涉及侵犯版权等问题,请您及时通知我们,我们将立即采取措施予以解决
8、联系人Email:admin@iyunv.com 网址:www.yunweiku.com

所有资源均系网友上传或者通过网络收集,我们仅提供一个展示、介绍、观摩学习的平台,我们不对其承担任何法律责任,如涉及侵犯版权等问题,请您及时通知我们,我们将立即处理,联系人Email:kefu@iyunv.com,QQ:1061981298 本贴地址:https://www.iyunv.com/thread-380197-1-1.html 上篇帖子: EBS中如何后台批量更改Profiles的值 下篇帖子: EBS OAF开发中的Java 实体对象(Entity Object)<二>
您需要登录后才可以回帖 登录 | 立即注册

本版积分规则

扫码加入运维网微信交流群X

扫码加入运维网微信交流群

扫描二维码加入运维网微信交流群,最新一手资源尽在官方微信交流群!快快加入我们吧...

扫描微信二维码查看详情

客服E-mail:kefu@iyunv.com 客服QQ:1061981298


QQ群⑦:运维网交流群⑦ QQ群⑧:运维网交流群⑧ k8s群:运维网kubernetes交流群


提醒:禁止发布任何违反国家法律、法规的言论与图片等内容;本站内容均来自个人观点与网络等信息,非本站认同之观点.


本站大部分资源是网友从网上搜集分享而来,其版权均归原作者及其网站所有,我们尊重他人的合法权益,如有内容侵犯您的合法权益,请及时与我们联系进行核实删除!



合作伙伴: 青云cloud

快速回复 返回顶部 返回列表