设为首页 收藏本站
查看: 1017|回复: 0

[经验分享] 架构设计:系统间通信(20)——MQ:消息协议(下)

[复制链接]

尚未签到

发表于 2017-12-9 17:31:21 | 显示全部楼层 |阅读模式
  (接上文《架构设计:系统间通信(19)——MQ:消息协议(上)》)
  上篇文章中我们重点讨论了“协议”的重要性。并为各位读者介绍了Stomp协议和XMPP协议。
  这两种协议是消息队列中两种不同使用场景下的典型代表。
  本文主要接续上文的篇幅,继续讨论消息队列中还有一种典型协议:AMQP协议。
3-3、AMQP协议
  AMQP协议的全称是:Advanced Message Queuing Protocol(高级消息队列协议)。眼下AMQP协议的版本号为 Version 1.0。这个协议标准在2014年通过了国际标准组织 (ISO) 和国际电工委员会 (IEC) 的投票,成为了新的 ISO 和 IEC 国际化标准。眼下支持AMQP的软件厂商包含:
DSC0000.jpg

3-3-1、协议概览
  在网络上解说AQMP协议的文章已经有非常多了。您能够在百度、Google、必应上搜索关键字‘AMQP’,就会出现非常多相关文章。尽管文章数量比較多,可是却鲜有质量过硬的文章(当然除了AMQP官网 http://www.amqp.org/ 的协议说明文档)。本小节的内容我试图在能力所及的范围内。为各位读者将AMQP协议的核心要点讲清楚。
  为了达到这个目的。首先将AMQP协议的原理用下图进行一个全面呈现。然后在具体解说图中的每个要点:
DSC0001.jpg

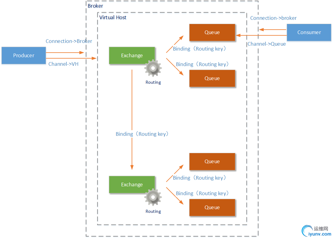
  从上图我们能够看到AMQP协议的各个组成部分:

  •   AMQP协议中的元素包含:Message(消息体)、Producer(消息生产者)、Consumer(消息消费者)、Virtual Host(虚拟节点)、Exchange(交换机)、Queue(队列)等

  •   由Producer(消息生产者)和Consumer(消息消费者)构成了AMQP的client。他们是发送消息和接收消息的主体。AMQP服务端称为Broker,一个Broker中一定包含完整的Virtual Host(虚拟主机)、 Exchange(交换机)、Queue(队列)定义。

  •   一个Broker能够创建多个Virtual Host(虚拟主机),我们将讨论的Exchange和Queue都是虚拟机中的工作元素(还有User元素)。
      注意,假设AMQP是由多个Broker构成的集群提供服务。那么一个Virtual Host也能够由多个Broker共同构成。

  •   Connection是由Producer(消息生产者)和Consumer(消息消费者)创建的连接,连接到Broker物理节点上。可是有了Connection后client还不能和server通信,在Connection之上client会创建Channel。连接到Virtual Host或者Queue上。这样client才干向Exchange发送消息或者从Queue接受消息。一个Connection上同意存在多个Channel,仅仅有Channel中能够发送/接受消息

  •   Exchange元素是AMQP协议中的交换机,Exchange能够绑定多个Queue也能够同一时候绑定其它Exchange。消息通过Exchange时,会依照Exchange中设置的Routing(路由)规则,将消息发送到符合的Queue或者Exchange中

  那么AMQP消息在这个结构中是怎样通过Producer发出,又经过Broker最后到达Consumer的呢?请看下图:
DSC0002.jpg


  •   在Producer(消息生产者)client建立了Channel后,就建立了到Broker上Virtual Host的连接。
      接下来Producer就能够向这个Virtual Host中的Exchange发送消息了。

  •   Exchange(交换机)能够处理消息的前提是:它至少已经和某个Queue或者另外的Exchange形成了绑定关系。并设置好了到这些Queue和Excahnge的Routing(路由规则)。Excahnge中的Routing有三种模式。我们随后会讲到。在Exchange收到消息后。会依据设置的Routing(路由规则),将消息发送到符合要求的Queue或者Exchange中(路由规则还会和Message中的Routing Key属性配合使用)。

  •   Queue收到消息后,可能会进行例如以下的处理:假设当前没有Consumer的Channel连接到这个Queue,那么Queue将会把这条消息进行存储直到有Channel被创建(AMQP协议的不同实现产品中,存储方式又不尽同样);假设已经有Channel连接到这个Queue,那么消息将会按顺序被发送给这个Channel。

  •   Consumer收到消息后,就能够进行消息的处理了。
      可是整个消息传递的过程还没有完毕:视设置情况。Consumer在完毕某一条消息的处理后,将须要手动的发送一条ACK消息给相应的Queue(当然您能够设置为自己主动发送,或者无需发送)。Queue在收到这条ACK信息后,才会觉得这条消息处理成功,并将这条消息从Queue中移除。假设在相应的Channel断开后,Queue都没有这条消息的ACK信息,这条消息将会又一次被发送给另外的Channel。当然,您还能够发送NACK信息,这样这条消息将会马上归队。并发送给另外的Channel

3-3-2、Message(消息体)
  通过上一小节的描写叙述,我们能够看到AMQP协议中消息的处理规则和Stomp协议中消息的处理规则有相似之处。比方对ACK、NACK的使用。
  但明显不同的地方还是非常多。比如AMQP中Exchange元素提供的Routing路由规则,这显然比Stomp协议中直接发送给Queue要灵活得多。
  为了支持AMQP协议中的这些规则,AMQP协议中的消息也必须有特定的格式,实际上AMQP协议要比Stomp协议复杂得多。以下我们就依据ISO/IEC公布的AMQP Version 1.0标准文档。来讨论一下AMQP协议中的消息格式。
  首先要说明的是眼下国内多个技术网站。具体介绍AMQP消息格式的文章本来就不多(不包含那些聊聊几笔的转发)。并且基本上都没有具体解说格式本身,仅仅是粗略说明了AMQP消息採用二进制格式(不论什么应用层协议在网络上进行传输,都是使用二进制流进行的,所以这个说法当然没错)。
  有的文章还向读者传递了错误的信息。
  比如说AMQP消息格式包含两部分:消息头和消息正文。 这是全然错误的,尽管AMQP消息格式确实包含Header和Body部分。可是绝对不止这两个部分。(假设真是这样,ISO/IEC组织就不须要使用125页的文档篇幅来进行说明了)
  首先我们须要说明的是,作为一种网络通讯协议,AMQP工作在七层/五层网络模型的应用层。是一个典型的应用层协议;另外。因为AMQP协议存在多种元素定义,且这些元素定义工作在不同的领域。比如Channel的定义是为了基于网络连接记录会话状态;Queue等元素帮助AMQP完毕路由规则,这些元素在Message消息记录中都须要有所体现。
  所以AMQP协议首先要记录网络状态和会话状态,格式例如以下(AMQP帧的定义在《OASIS Advanced Message Queueing Protocol

(AMQP) Version 1.0》文档的第38页):
DSC0003.jpg

  当中非PAYLOAD部分。在网络协议的应用层说明Channel的工作状态(当然还有说明整个AMQP消息的长度区域:SIZE),我们真正须要的内容存在PAYLOAD区域。PAYLOAD区域(译文称为‘交付区’)的格式例如以下(能够在《OASIS Advanced Message Queueing Protocol

(AMQP) Version 1.0》文档的第3部分:messaging第82页找到具体说明):
DSC0004.jpg

  在PAYLAOD区域一共包含7个数据区域:header、delivery-annotations、message-annotations、properties、application-properties、application-data、footer。这些元素的作用例如以下:

  •   header:header部分记录了AMQP消息的在‘支持AMQP的中间件’中的交互状态。
      比如该条消息在节点间被交互的总次数、优先级、TTL(Time To Live)值等信息。

  •   delivery-annotations:在header部分仅仅能传递规范的、标准的、经过ISO/IEC组织定义的属性
      那么假设须要在header部分传递一些非标准信息怎么办呢?这就是delivery-annotations数据区域存在的意义:用来记录那些’非标’的header信息。

  •   message-annotations:这个数据区域,用于存储一些自己定义的辅助属性。和delivery-annotations区域的非标准信息不同。这里的自己定义属性主要用于消息的转换。
      比如AMQP-JMS信息转换过程中将依据这个数据区域的“x-opt-jms-type”、“x-opt-to-type”、“x-opt-reply-type”和“name”属性进行JMS规范中相应的“JMSType”、“Type of the JMSDestination”、“Type of the JMSReplyTo”和“JMS_AMQP_MA_name”属相的转换。

  •   properties:从整个AMQP消息的properties属性開始,到AMQP消息的application-data部分结束,才是AMQP消息的正文内容(译文称为‘裸消息’)。Properties属性记录了AMQP消息正文的那些‘不可变’属性。在properties部分仅仅能传递规范的、标准的、经过ISO/IEC组织定义的属性
      比如:消息id、分组id、发送者id、内容编码等。以下是AMQP协议文档中对Properties部分属性的描写叙述(仅仅能包含这些信息):


<type name="properties" class="composite" source="list" provides="section">
<descriptor name="amqp:properties:list" code="0x00000000:0x00000073"/>
<field name="message-id" type="*" requires="message-id"/>
<field name="user-id" type="binary"/>
<field name="to" type="*" requires="address"/>
<field name="subject" type="string"/>
<field name="reply-to" type="*" requires="address"/>
<field name="correlation-id" type="*" requires="message-id"/>
<field name="content-type" type="symbol"/>
<field name="content-encoding" type="symbol"/>
<field name="absolute-expiry-time" type="timestamp"/>
<field name="creation-time" type="timestamp"/>
<field name="group-id" type="string"/>
<field name="group-sequence" type="sequence-no"/>
<field name="reply-to-group-id" type="string"/>
</type>

  •   application-properties:‘应用数据’属性。在这部分数据中主要记录和应用有关的数据,AMQP的实现产品(比如RabbitMQ)须要用这部分数据决定其处理逻辑。比如:送入哪一个Exchange、消息的Routing值是什么、是否进行持久化等。

  •   application-data:使用二进制格式描写叙述的AMQP消息的用户部分内容。既是我们发送出去的真实内容

  •   footer:一般在这个数据区域存储辅助内容。比如消息的哈希值。HMAC。签名或者加密细节。

  以上才是一个AMQP消息的完整结构。当然因为篇幅限制。在某一个数据区域的‘标准’属性就没有再细讲了,比如Properties数据区域定义的creation-time属性、Header数据区域定义的durable属性。有兴趣的朋友能够參考《OASIS Advanced Message Queueing Protocol

(AMQP) Version 1.0》,这个文档我已经上传到我的下载列表中。供大家免费下载^_^(http://download.csdn.net/detail/yinwenjie/9460653)。
3-3-3、Exchange(交换机)路由规则
  Exchange交换机在AMQP协议中主要负责依照一定的规则,将收到的消息转发到已经和它事先绑定好的Queue或者另外的Exchange中。
  Excahnge交换机的这个处理过程称之为Routing(路由)。眼下流行的AMQP路由实现一共同拥有三种:各自是Direct Exchange、Fanout Exchange和Topic Exchange。
  须要特别注意的是:Exhange须要具备怎样的‘路由’规则,并没有在AMQP标准协议进行强行规定,眼下流行的AMQP转发规则都是AMQP实现产品自行开发的(这也是为什么AMQP消息中和路由、过滤规则相关的属性是存放在application-properties区域的原因)。
A、Direct路由
  direct模式从字面上的理解应该是‘引导’、‘直接’的含义。direct模式下Exchange将使用AMQP消息中所携带的Routing-Key和Queue中的Routing Key进行比較。
  假设两者全然匹配。就会将这条消息发送到这个Queue中。
  例如以下图所看到的:
DSC0005.jpg

B、Fanout路由
  Fanout路由模式不须要Routing Key。当设置为Fanout模式的Exchange收到AMQP消息后。将会将这个AMQP消息复制多份。分别发送到和自己绑定的各个Queue中。
  例如以下图所看到的:
DSC0006.jpg

C、Topic路由
  Topic模式是Routing Key的匹配模式。Exchange将支持使用‘#’和‘ * ’通配符进行Routing Key的匹配查找(‘#’表示0个或若干个关键词,‘ * ’表示一个关键词,注意是关键词不是字母)。例如以下图所看到的:
DSC0007.jpg

  为了方便各位读者的理解,这里我们再举几个通配符匹配的演示样例:

  •   “param.#”。能够匹配“param”、“param.test”、“param.value”、“param.test.child”等等AMQP消息的Routing Key;可是不能匹配诸如“param1.test”、“param2.test”、“param3.test”。
      以为param这个关键词和param1这个关键词不同样。

  •   “param.*.* ”,能够匹配“param.test.test”、“param.test.value”、“param.test.child”等等AMQP消息的Routing Key;可是不能匹配诸如“param”、“param.test”、“parm.child”等等Routing Key。

  •   “param.*.value”。能够匹配“param.value.value”、“param.test.value”等Routing Key;可是不能匹配诸如“param.value”、“param.value.child”等Routing Key。

  注意,以上介绍的Direct 路由模式和Topic 路由模式中,假设Exchange交换机没有找到不论什么匹配Routing Key的Queue,那么这条AMQP消息会被丢弃。
  (仅仅有Queue有保存消息的功能,可是Exchange并不负责保存消息)
4、不得不提的JMS规范
  JMS不是消息队列,更不是某种消息队列协议。**JMS是Java消息服务接口,是一套规范的JAVA API 接口。这套规范接口由SUN提出,并在2002年公布JMS规范的Version 1.1版本号。**JMS和消息中间件厂商无关。既然是一套接口规范,就代表这它须要各个厂商进行实现。好消息是,大部分消息中间件产品都支持JMS 接口规范。也就是说。您能够使用JMS API来连接Stomp协议的产品(比如ActiveMQ)。就像您能够使用JDBC API来连接ORACLE或者MYSQL一样。
  部分网络上的资料都介绍JMS是一个消息队列,这个说法是错误的,会误导读者。难道你能说JDBC是数据库?

  当然。这些具体实现JMS规范的JAVA API都是由具体的中间件厂商提供的。
  以下一段代码演示了怎样使用JMS建立与ActiveMQ的连接:

package com.yinwenjie.test.testActivemq.jms;
import javax.jms.Connection;
import javax.jms.Destination;
import javax.jms.MessageProducer;
import javax.jms.Session;
import javax.jms.TextMessage;
import org.apache.activemq.artemis.jms.client.ActiveMQConnectionFactory;
/**
* 測试使用JMS API连接ActiveMQ
* @author yinwenjie
*/
public class JMSProducer {
/**
* 因为是測试代码,这里忽略了异常处理。  
* 正是代码可不能这样做
* @param args
* @throws RuntimeException
*/
public static void main (String[] args) throws Exception {
// 定义JMS-ActiveMQ连接信息
ActiveMQConnectionFactory connectionFactory = new ActiveMQConnectionFactory("tcp://localhost:61616", "username", "password");
Session session = null;
Destination sendQueue;
Connection connection = null;
//进行连接
connection = connectionFactory.createConnection();
connection.start();
//建立会话
session = connection.createSession(true, Session.SESSION_TRANSACTED);
//建立queue(当然假设有了就不会反复建立)
sendQueue = session.createQueue("");
//建立消息发送者对象
MessageProducer sender = session.createProducer(sendQueue);
TextMessage outMessage = session.createTextMessage();
outMessage.setText("这是发送的消息内容");
//发送(JMS是支持事务的)
sender.send(outMessage);
session.commit();
//关闭
sender.close();
connection.close();
connectionFactory.close();
}
}

  这里,再给各位读者一个官方文档。
  这个官方文档用于描写叙述ActiveMQ消息中间件中实现的AMQP协议信息转换为JMS服务接口能够识别的数据信息(请细致理解这句话黑体字部分的描写叙述)。http://activemq.apache.org/amqp.html
5、后文介绍
  通过两篇文章的篇幅。我们介绍了典型的消息队列协议。当然还有非常多具体的消息队列协议没有讲到,可是通过介绍XMPP、AMQP、Stomp协议能够起到一个管中窥豹可见一斑的效果。另外我们还说明了JMS规范的具体含义。以便帮助读者纠正一些不对的观点。
  下一篇文章開始,我们将解说两个典型的消息队列中间件:ActiveMQ和RabbitMQ。最后我们还会列举一个实际场景。然后通过消息队列技术一起搭建一个高性能的业务处理方案。

运维网声明 1、欢迎大家加入本站运维交流群:群②:261659950 群⑤:202807635 群⑦870801961 群⑧679858003
2、本站所有主题由该帖子作者发表,该帖子作者与运维网享有帖子相关版权
3、所有作品的著作权均归原作者享有,请您和我们一样尊重他人的著作权等合法权益。如果您对作品感到满意,请购买正版
4、禁止制作、复制、发布和传播具有反动、淫秽、色情、暴力、凶杀等内容的信息,一经发现立即删除。若您因此触犯法律,一切后果自负,我们对此不承担任何责任
5、所有资源均系网友上传或者通过网络收集,我们仅提供一个展示、介绍、观摩学习的平台,我们不对其内容的准确性、可靠性、正当性、安全性、合法性等负责,亦不承担任何法律责任
6、所有作品仅供您个人学习、研究或欣赏,不得用于商业或者其他用途,否则,一切后果均由您自己承担,我们对此不承担任何法律责任
7、如涉及侵犯版权等问题,请您及时通知我们,我们将立即采取措施予以解决
8、联系人Email:admin@iyunv.com 网址:www.yunweiku.com

所有资源均系网友上传或者通过网络收集,我们仅提供一个展示、介绍、观摩学习的平台,我们不对其承担任何法律责任,如涉及侵犯版权等问题,请您及时通知我们,我们将立即处理,联系人Email:kefu@iyunv.com,QQ:1061981298 本贴地址:https://www.iyunv.com/thread-422468-1-1.html 上篇帖子: 例 10.4 输入a,b,c这三个整数,按大小顺序输出。 下篇帖子: python第五十七天------补上笔记
您需要登录后才可以回帖 登录 | 立即注册

本版积分规则

扫码加入运维网微信交流群X

扫码加入运维网微信交流群

扫描二维码加入运维网微信交流群,最新一手资源尽在官方微信交流群!快快加入我们吧...

扫描微信二维码查看详情

客服E-mail:kefu@iyunv.com 客服QQ:1061981298


QQ群⑦:运维网交流群⑦ QQ群⑧:运维网交流群⑧ k8s群:运维网kubernetes交流群


提醒:禁止发布任何违反国家法律、法规的言论与图片等内容;本站内容均来自个人观点与网络等信息,非本站认同之观点.


本站大部分资源是网友从网上搜集分享而来,其版权均归原作者及其网站所有,我们尊重他人的合法权益,如有内容侵犯您的合法权益,请及时与我们联系进行核实删除!



合作伙伴: 青云cloud

快速回复 返回顶部 返回列表