设为首页 收藏本站
查看: 1375|回复: 0

[经验分享] 如何成为OpenStack工程师

[复制链接]

尚未签到

发表于 2018-6-2 09:29:03 | 显示全部楼层 |阅读模式
http://way4ever.com/?p=349
  

0 阅读指南

  •   希望本文能够解开你心中萦绕已久的心结,假如是死结,请移步到https://wiki.openstack.org/wiki/Main_Page
  •   学习OpenStack其实就是学习各种Python库的过程。
  •   把OpenStack的设计原则贴在你的墙上。 https://wiki.openstack.org/wiki/BasicDesignTenets
1 OpenStack Hacker

  •   态度:开放、主动、沟通
  •   影响力:能说、能写、能分享
  •   四化:自动化、流程化、系统化、文档化

2 基础技能
Python

  •   书籍:

    •   《python参考手册》
    •   《python基础教程》

  •   教程: Codecademy
  •   挑战: Python Challenge
  •   文档: Python v2.7.3 documentation
  •   高阶:

    •   The Hitchhiker’s Guide to Python!
    •   Python Module of the Week

Linux

  •   书籍:

    •   鸟哥的Linux私房菜
    •   《Unix环境高级编程》
    •   《UNIX系统编程》

Git

  •   书籍:

    •   Pro Git
    •   GotGitHub

  •   教程:

    •   tryGit
    •   GitImmersion

  •   进阶:

    •   visual-git-guide
    •   a-successful-git-branching-model

  •   最常用的git命令: Everyday GIT With 20 Commands Or So
Unittest

  •   教程: python unittest
3 OpenStack 基础
The 5-minute Overview
  OpenStack is a global collaboration of developers and cloud computing technologists producing the ubiquitous open source cloud computing platform for public and private clouds. The project aims to deliver solutions for all types of clouds by being simple to implement, massively scalable, and feature rich. The technology consists of a series of interrelated projects delivering various components for a cloud infrastructure solution. OpenStackcontrols large pools of compute, storage, and networking resources throughout a datacenter, all managed through a dashboard that gives administrators control while empowering their users to provision resources through a web interface.
DSC0000.png
OpenStack 基本概念

  •   介绍: https://www.openstack.org/software/
  •   Compute管理员手册(必看):http://docs.openstack.org/trunk/openstack-compute/admin/content/ch_getting-started-with-openstack.html
  •   OpenStack End User Guide(必看): http://docs.openstack.org/user-guide/content/
  •   Network管理员手册:http://docs.openstack.org/folsom/openstack-network/admin/content/
  •   Object Storage管理员手册:http://docs.openstack.org/folsom/openstack-object-storage/admin/content/
  •   OpenStack文档:http://docs.openstack.org/
  •   OpenStack词汇表:http://docs.openstack.org/glossary/content/glossary.html
  •   使用命令行管理openstack: http://docs.openstack.org/cli/quick-start/content/index.html
  •   OpenStack Wiki: https://wiki.openstack.org/wiki/Main_Page
简单安装 OpenStack
环境设置
  为了快速安装OpenStack,你要设置最快的apt源(或者设置yum源)和pypi源。

  •   设置apt源:http://blog.ubuntusoft.com/ubuntu-update-source.html
  •   设置pypi源:http://www.v2ex.com/t/75316
你也可以搭建自己的apt源和pypi源:

  •   搭建apt源:

    •   http://blog.ef.net/2012/10/26/unbutu-release-upgrade-with-local-apt-mirror.html
    •   http://www.cnblogs.com/kulin/archive/2012/08/08/2628400.html

  •   搭建pypi源:

    •   https://pypi.python.org/pypi/bandersnatch

devstack 安装

  •   使用devstack安装 http://devstack.org
  •   阅读devstack.sh脚本 http://devstack.org
  •   screen的使用:http://www.9usb.net/201002/linux-screen-mingling.html
devstack使用screen管理OpenStack各个服务,所以你要用screen调试OpenStack。
packstack(RHEL,CentOS) 安装

  •   git仓库: https://github.com/stackforge/packstack
  •   quickstart: http://openstack.redhat.com/Quickstart
deb包安装

  •   使用VirtualBox安装OpenStack
  •   在Ubuntu 12.04上安装OpenStack Folsom版(FlatDHCP+Multihost)
  •   Ubuntu12.04.2 OpenStack Grizzly 安装(Bridge)
源码安装

  •   官方教程: http://docs.openstack.org/install/
调戏 OpenStack

  •   pdb:

    •   http://docs.python.org/2/library/pdb.html
    •   http://blog.csdn.net/hackerain/article/details/8373597
    •   http://www.ibm.com/developerworks/cn/linux/l-cn-pythondebugger/

Python基本库
WSGI

  •   eventlet.wsgi: http://eventlet.net/doc/examples.html#wsgi-server
  •   webob: http://webob.org/
  •   pecan: http://pecanpy.org/
  •   wsme: http://pythonhosted.org/WSME/
  •   paste: http://pythonpaste.org/
  •   routes: http://routes.readthedocs.org/en/latest/
重要的库

  •   SQLAlchemy:http://www.sqlalchemy.org/
  •   libvirt: http://libvirt.org/index.html
  •   logging: http://docs.python.org/2/howto/logging-cookbook.html
  •   greenlet: http://greenlet.readthedocs.org/en/latest/
  •   eventlet: http://eventlet.net/
  •   kombu: http://kombu.readthedocs.org/en/latest/
  •   oslo.config: https://wiki.openstack.org/wiki/Oslo#oslo.config
  •   stevedore: http://stevedore.readthedocs.org/en/latest/
TESTING

  •   PythonTestingToolsTaxonomy: http://wiki.python.org/moin/PythonTestingToolsTaxonomy (all in one)
  •   testtools:https://readthedocs.org/projects/testtools/
  •   mox:http://code.google.com/p/pymox/wiki/MoxDocumentation
  •   mock:http://www.voidspace.org.uk/python/mock/
  •   tox:http://tox.readthedocs.org/en/latest/
  •   fixtures:https://pypi.python.org/pypi/fixtures
  •   testscenarios:https://pypi.python.org/pypi/testscenarios/
  •   nose:https://nose.readthedocs.org/en/latest/
  •   testrepository:https://testrepository.readthedocs.org/en/latest/MANUAL.html
OpenStack基础组件
  在OpenStack中,有一个重要的项目叫做Oslo(原名是openstack-common),给OpenStack其他项目提供基础组件。

  •   https://wiki.openstack.org/wiki/Oslo
RPC组件

  •   RPC组件
  •   http://blog.ftofficer.com/2010/03/translation-rabbitmq-python-rabbits-and-warrens/
  •   http://www.rabbitmq.com/tutorials/tutorial-six-python.html
  •   http://docs.openstack.org/developer/nova/devref/rpc.html
WSGI

  •   http://archimedeanco.com/wsgi-tutorial/
OpenStack 代码规范

  •   Python PEP8 规范: http://www.python.org/dev/peps/pep-0008/


  •   OpenStack HACKING 规范: https://github.com/openstack-dev/hacking/blob/master/HACKING.rst
Python 深入学习

  •   理解python中optparse.OptionParser类。 http://docs.python.org/library/optparse.html
  •   理解collections.Mapping类。 http://docs.python.org/library/collections.html
  •   分析浅拷贝,深拷贝 http://blog.csdn.net/winterttr/article/details/2590741http://longmans1985.blog.163.com/blog/static/70605475200991603624942/http://book.51cto.com/art/200806/77233.htm
  •   LoggerAdapter类 http://docs.python.org/howto/logging-cookbook.html#context-info
  •   介绍rabbitmq http://blog.ftofficer.com/2010/03/translation-rabbitmq-python-rabbits-and-warrens/ http://kombu.readthedocs.org/en/latest/introduction.html#synopsis
  •   Python Decorators入门 http://blog.csdn.net/beckel/article/details/3585352
  •   Python @classmethod @staticmethod的区别。
  •   五分钟理解元类(Metaclasses)http://www.cnblogs.com/coderzh/archive/2008/12/07/1349735.html
  •   nova中用到的python知识 http://canx.me/2011/12/%E4%B8%80%E4%BA%9Bpython/
  •   python中类的总结 http://ipseek.blog.51cto.com/1041109/802243
  •   with的总结 http://effbot.org/zone/python-with-statement.htm * Pool类http://nullege.com/codes/search/eventlet.pools.Pool
  •   paste模块 http://pythonpaste.org/
  •   python魔术方法 http://pycoders-weekly-chinese.readthedocs.org/en/latest/issue6/a-guide-to-pythons-magic-methods.html
  •   Routes模块 http://routes.readthedocs.org/en/latest/index.html
  • yield学习
  •   

  http://www.pythonclub.org/python-basic/yield

  •   http://blog.donews.com/limodou/archive/2006/09/04/1028747.aspx
  •   

  http://www.ibm.com/developerworks/cn/opensource/os-cn-python-yield/

  •   http://www.jeffknupp.com/blog/2013/04/07/improve-your-python-yield-and-generators-explained/
4 OpenStack 整体架构
架构图
  必看:

  •   http://ken.pepple.info/openstack/2012/09/25/openstack-folsom-architecture/
  •   http://www.solinea.com/2013/06/15/openstack-grizzly-architecture-revisited/
OpenStack架构图,你可以点击放大。
DSC0001.jpg
工作流
Keystone Workflow
  必看:

  •   https://www.ibm.com/developerworks/community/blogs/e93514d3-c4f0-4aa0-8844-497f370090f5/entry/openstack_keystone_workflow_token_scoping?lang=zh
  •   http://docs.openstack.org/trunk/openstack-compute/admin/content/keystone-concepts.html
点击可看大图。
DSC0002.png
Nova Workflow
  必看:

  •   https://www.ibm.com/developerworks/community/blogs/e93514d3-c4f0-4aa0-8844-497f370090f5/entry/openstack_nova_api?lang=en
  •   http://ilearnstack.com/2013/04/26/request-flow-for-provisioning-instance-in-openstack/comment-page-1/
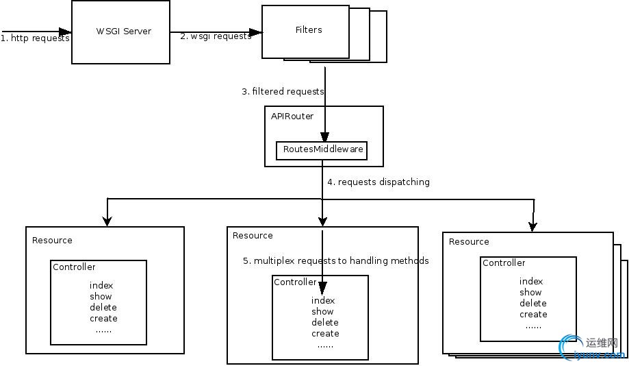
nova-api处理 REST 请求。
DSC0003.jpeg
nova创建虚拟机的工作流。
DSC0004.png
OpenStack 核心项目
  对各个项目简要分析:http://www.slideshare.net/randybias/state-of-the-stack-april-2013 核心项目的分析:

  •   Keystone:

    •   http://docs.openstack.org/developer/keystone/
    •   http://www.slideshare.net/openstackindia/openstack-keystone-identity-service

  •   Glance:

    •   http://docs.openstack.org/developer/glance/

  •   Nova:

    •   http://docs.openstack.org/developer/nova/
    •   https://www.ibm.com/developerworks/community/blogs/e93514d3-c4f0-4aa0-8844-497f370090f5/entry/openstack_nova_scheduler_and_its_algorithm27?lang=en

  •   Cinder:

    •   http://docs.openstack.org/developer/cinder/
    •   Cinder grizzly deep dive pub

  •   Neutron:

    •   http://docs.openstack.org/developer/neutron/
    •   http://www.slideshare.net/openstackindia/openstack-quantum-16710792
    •   http://www.slideshare.net/lewtucker/openstack-quantum-network-service
    •   http://www.slideshare.net/openstackindia/openstack-quantum-18418306

  •   Horizon:

    •   http://docs.openstack.org/developer/horizon/

  •   Swift:

    •   http://docs.openstack.org/developer/swift/
    •   http://blog.csdn.net/alex890714/article/details/7314780
    •   Swift架构与实践

  •   Oslo:
通用机制的分析:

  •   quota: http://blog.csdn.net/hackerain/article/details/8223125
  •   policy: http://blog.csdn.net/hackerain/article/details/8241691
5 OpenStack 部署/管理
OpenStack 自动化部署
  Puppet:

  •   https://wiki.openstack.org/wiki/Puppet-openstack
  •   https://github.com/stackforge/puppet-openstack
  •   https://puppetlabs.com/solutions/openstack/
Fule: Mirantis出品的部署工具,从裸机到OpenStack组件再到HA全部搞定

  •   https://fuel.mirantis.com/
OpenStack 监控

  •   OpenStack 监控: http://www.mirantis.com/blog/openstack-monitoring/
6 参与 OpenStack 社区
  都在这里:https://wiki.openstack.org/wiki/Main_Page

  •   山头: https://review.openstack.org/#/admin/groups
  •   向社区提交Patch:https://wiki.openstack.org/wiki/How_To_Contribute
  •   gerrit的使用:https://wiki.openstack.org/wiki/Gerrit_Workflow
  •   Review别人的Patch:https://review.openstack.org
  •   参与IRC Meeting:

    •   https://wiki.openstack.org/wiki/Meetings
    •   https://wiki.openstack.org/wiki/Mailing_Lists
    •   https://wiki.openstack.org/wiki/People

  •   参与邮件列表讨论:https://wiki.openstack.org/wiki/Mailing_Lists
  •   跟踪OpenStack项目的发展:

    •   http://www.openstack.org/blog/
    •   http://planet.openstack.org/
    •   https://wiki.openstack.org/wiki/Special:RecentChanges
    •   http://github.com/openstack
    •   https://github.com/stackforge/ (You will like it)
    •   https://github.com/openstack-dev/
    •   https://github.com/openstack-infra

  •   学习CI:http://ci.openstack.org/
7 OpenStack 二次开发

  •   开发Nova的扩展API:

    •   https://www.ibm.com/developerworks/community/blogs/e93514d3-c4f0-4aa0-8844-497f370090f5/entry/openstack_nova_api?lang=zh
    •   https://wiki.openstack.org/wiki/WritingRequestExtensions
    •   http://stephanfr.com/2013/04/07/creating-an-openstack-keystone-helloworld-extension/
    •   http://www.cnblogs.com/willier/archive/2013/05/22/3092961.html

  •   开发Cinder的driver:

    •   新的driver必须满足 Minimum Features,参考同类型的driver,依葫芦画瓢。

8 OpenStack 生态圈

  •   OpenStack幕后的公司:http://www.chenshake.com/behind-the-openstack-company
  •   State of The Stack:http://www.slideshare.net/randybias/state-of-the-stack-april-2013 (一针见血)
  •   OpenStack贡献排行榜:http://stackalytics.com/
  •   OpenStack实践分享:http://www.mirantis.com/blog/ (mirantis是目前最成功的OpenStack系统集成商)
  

运维网声明 1、欢迎大家加入本站运维交流群:群②:261659950 群⑤:202807635 群⑦870801961 群⑧679858003
2、本站所有主题由该帖子作者发表,该帖子作者与运维网享有帖子相关版权
3、所有作品的著作权均归原作者享有,请您和我们一样尊重他人的著作权等合法权益。如果您对作品感到满意,请购买正版
4、禁止制作、复制、发布和传播具有反动、淫秽、色情、暴力、凶杀等内容的信息,一经发现立即删除。若您因此触犯法律,一切后果自负,我们对此不承担任何责任
5、所有资源均系网友上传或者通过网络收集,我们仅提供一个展示、介绍、观摩学习的平台,我们不对其内容的准确性、可靠性、正当性、安全性、合法性等负责,亦不承担任何法律责任
6、所有作品仅供您个人学习、研究或欣赏,不得用于商业或者其他用途,否则,一切后果均由您自己承担,我们对此不承担任何法律责任
7、如涉及侵犯版权等问题,请您及时通知我们,我们将立即采取措施予以解决
8、联系人Email:admin@iyunv.com 网址:www.yunweiku.com

所有资源均系网友上传或者通过网络收集,我们仅提供一个展示、介绍、观摩学习的平台,我们不对其承担任何法律责任,如涉及侵犯版权等问题,请您及时通知我们,我们将立即处理,联系人Email:kefu@iyunv.com,QQ:1061981298 本贴地址:https://www.iyunv.com/thread-506030-1-1.html 上篇帖子: OpenStack网络模块核心OpenvSwitch的全面解读 下篇帖子: Openstack Havana 单机安装
您需要登录后才可以回帖 登录 | 立即注册

本版积分规则

扫码加入运维网微信交流群X

扫码加入运维网微信交流群

扫描二维码加入运维网微信交流群,最新一手资源尽在官方微信交流群!快快加入我们吧...

扫描微信二维码查看详情

客服E-mail:kefu@iyunv.com 客服QQ:1061981298


QQ群⑦:运维网交流群⑦ QQ群⑧:运维网交流群⑧ k8s群:运维网kubernetes交流群


提醒:禁止发布任何违反国家法律、法规的言论与图片等内容;本站内容均来自个人观点与网络等信息,非本站认同之观点.


本站大部分资源是网友从网上搜集分享而来,其版权均归原作者及其网站所有,我们尊重他人的合法权益,如有内容侵犯您的合法权益,请及时与我们联系进行核实删除!



合作伙伴: 青云cloud

快速回复 返回顶部 返回列表