设为首页 收藏本站
查看: 1478|回复: 0

[经验分享] Cisco SSL *** Over ASA Anyconnect4.2 ASA 9.24

[复制链接]

尚未签到

发表于 2018-7-17 09:46:48 | 显示全部楼层 |阅读模式
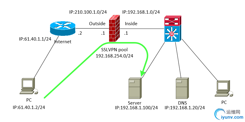
  实验anyconnect 4.2;ASA55059.2(4)
DSC0000.png

  ASA版本如下:
  System image file is "disk0:/asa924-k8.bin"
  实验需求:
  1.远程PC使用SSL***拨入访问内网server
  2.使用用户A和用户B拨入后的IP不在同一网段。
  配置步骤如下:
  第一步:配置身份证书
  在这里我们生成一个名为ssl***keypair的自签名证书,并将这个自答名证书应用在“outside”接口上面。默认情况下,我们的安全设备每次重新启动以后,都全重新生成我们的证书,这个证书我们也可以从厂商购买自己的证书,这个证书即使我们的网络设备重启了它仍然存在。//生成一个RSA密钥的证书,该名称是是唯一的。
  CISCOASA(config)# crypto key generatersa label ssl***keypair
  INFO: The namefor the keys will be: ssl***keypair
  Keypairgeneration process begin. Please wait...
  //建立一个自我信任点颁发的证书
  CISCOASA(config)#crypto catrustpoint localtrust
  CISCOASA(config-ca-trustpoint)# enrollment self
  CISCOASA(config-ca-trustpoint)#fqdn ssl***.luxshare.com
  CISCOASA(config-ca-trustpoint)#subject-nameCN=ssl***.luxshare.com
  CISCOASA(config-ca-trustpoint)#keypair ssl***keypair
  CISCOASA(config-ca-trustpoint)#crypto caenroll localtrust noconfirm
  % Thefully-qualified domain name in the certificate will be: ssl***.cisco.com
  CISCOASA(config)#ssltrust-point localtrust outside
  第二步:将SSL ***客户端映象上传到ASA
  用户可以从思科的网站(cisco.com)获得客户端映象。在选择要下载哪个映象给TFTP服务器时,记住你需要为用户所使用的每种操作系统下载单独的映象。在选择并下载客户端软件后,就可以将其TFTP到ASA。
  CISCOASA(config)# copy tftp://192.168. 1.50/anyconnect-win-4.2.00096-k9.pkg flash:/
  我这里用的anconnect是-4.2.00096版本。
  在将文件上传到ASA之后,配置一下这个文件,使其可用作Web ***会话.注意,如果你有多个客户端,就应当配置最常用的客户,使其拥有最高的优先权。在本文中,我们将仅使用一个客户端并为其设置优先权为1:当mac和linux访问时使用2 3
  CISCOASA(config)# web***
  CISCOASA(config-web***)#anyconnect imagedisk0:/anyconnect-win-4.2.00096-k9.pkg 1
  INFO: Imagedoes not contain head-end configuration.
  CISCOASA(config-web***)#anyconnect imagedisk0:/anyconnect-macosx-i386-4.2.00096-k9.pkg 2
  CISCOASA(config-web***)#anyconnect imagedisk0:/anyconnect-linux-64-4.2.00096-k9.pkg 3
  第三步:启用SSL ***访问
  如何不启用的话,那么我们输入网址将打不开该SSL ***的页面。
  CISCOASA(config-web***)# enable outside
  CISCOASA(config-web***)#anyconnect enable
  CISCOASA(config-web***)#exit
  第四步:建立SSL ***拨号地址池
  远程访问客户端需要在登录期间分配一个IP地址,所以我们还需要为这些客户端建立一个DHCP地址池,不过如果你有DHCP服务器,还可以使用DHCP服务器。
  CISCOASA(config)# ip local pool SSLClientPool 192.168.254.10-192.168.254.100 mask 255.255.255.0
  第五步:创建组策略
  组策略用于指定应用于所连接客户端的参数。在本文中,我们将创建一个称之为SSLCLientPolicy的组策略。
  CISCOASA(config)# group-policy SSLClientPolicy internal        //打完此命令才有下面的属性设置命令
  CISCOASA(config)#group-policy SSLClientPolicy attributes
  CISCOASA(config-group-policy)#dns-servervalue 192.168.1.20              //内网DNSServer IP
  CISCOASA(config-group-policy)# ***-tunnel-protocol ssl-client
  CISCOASA(config-group-policy)#group-lock value SSLClientProfile
  //组锁定tunel-group SSLClientProfile,创建后才能敲。选配;
  CISCOASA(config-group-policy)#default-domainvalue luxshare.com
  CISCOASA(config-group-policy)#split-dns value luxshare.com
  //启用了spilt-dns后  只有luxshare.com的域名送往内部dns服务器解析。选配;
  CISCOASA(config-group-policy)# address-pools valueSSLClientPool
  CISCOASA(config-group-policy)# exit
  第六步:配置访问列表旁路
  通过使用sysoptconnect命令,我们告诉ASA准许SSL/IPsec客户端绕过接口的访问列表
  CISCOASA(config)# sysopt connection permit-***
  第七步:创建连接配置文件和隧道组
  在远程访问客户端连接到ASA时,也就连接到了connection profile连接配置文件,也称为隧道组。我们将用这个隧道组来定义其使用的特定连接参数。在本文中,我们将配置这些远程访问客户端使用Cisco SSL ***客户端,不过,你还可以配置隧道组使用IPsec、L2L等。
  首先,创建隧道组SSL 客户端:CISCOASA(config)# tunnel-group SSLClientProfile type remote-access
  下一步就是给这个SSL***隧道分配特定的属性CISCOASA(config)# tunnel-groupSSLClientProfile general-attributes
  CISCOASA(config-tunnel-general)#default-group-policy SSLCLientPolicy
  CISCOASA(config-tunnel-general)# tunnel-groupSSLClientProfile web***-attributes
  CISCOASA(config-tunnel-web***)# group-alias SSL***Client enable
  CISCOASA(config-tunnel-web***)# exit
  在上在group-alias后面的SSL***Client这个就是我们在登陆页面提示进行登录时看见的组。(如下图:)
DSC0001.png

  第八步:将隧道组列表在web***中开启
  开启之后,在我们登录的时候才会有“GROUP”,如果没有开启的话,在上图就没有“GROUP”这个列表。
  CISCOASA(config)# web***
  CISCOASA(config-web***)#tunnel-group-list enable
  CISCOASA(config-web***)# exit
  第九步:配置NAT免除
  现在,我们需要告诉ASA不要对远程访问客户端和要访问的内部网络之间的通信进行网络地址转换
  (NAT)。首先,我们要创建定义通信的object ,然后,我们将这两个object互访时自己转换成自己:
  ciscoasa(config)#  object network SSL***-Pool
  ciscoasa(config-network-object)# subnet 192.168.254.0 255.255.255.0
  ciscoasa(config)#  object network  Internal
  ciscoasa(config-network-object)# subnet 192.168.1.0 255.255.255.0
  ciscoasa(config)# nat (inside,any) source static Internal Internal destination static SSL***-Pool SSL***-Pool no-proxy-arp route-lookup
  第十步:配置用户账户
  现在我们已经为配置用户账户做好了准备。在此,我们要创建一个用户并且将此用户指派给我们的SSLClientPolicy中:
  CISCOASA(config)# username tom password 123456
  CISCOASA(config)# username tom attributes
  CISCOASA(config-username)#service-typeremote-access
  CISCOASA(config-username)# ***-group-policy SSLClientPolicy
  CISCOASA(config-username)# exit
  第十一步:保存CISCOASA(config)#writememory
  隧道分离技术:
  从这里我们可以看见,我们所有的数据都走向我们SSL ***服务端去了。所以我们现在就只能访问SSL ***服务端的网络了。但是我自己这边的网络以及互联网都不能访问,这样我们就非常不方便。那么我们如何来解决这个问题呢?我们在这里就必须使用隧道分离技术了。那么下面我们来看看隧道分离如何配置呢?
  CISCOASA(config)# access-list ***client_splitTunnelAcl standard permit192.168.1.0 255.255.255.0
  CISCOASA(config)# group-policy SSLClientPolicy attributes
  CISCOASA(config-group-policy)#split-tunnel-policytunnelspecified
  CISCOASA(config-group-policy)#split-tunnel-network-list value ***client_splitTunnelAcl
  CISCOASA(config-group-policy)#exit
DSC0002.png

  如法炮制创建组另一个组:
  CISCOASA(config)# ip local pool SFCSClientPool 192.168.253.10-192.168.253.100 mask 255.255.255.0
  CISCOASA(config)# group-policy SFCSClientPolicy internal        //打完此命令才有下面的属性设置命令
  CISCOASA(config)#group-policy SFCSClientPolicy attributes
  CISCOASA(config-group-policy)#dns-server value 192.168.1.20              //内网DNSServer IP
  CISCOASA(config-group-policy)# ***-tunnel-protocol ssl-client
  CISCOASA(config-group-policy)#group-lock value SFCSClientProfile
  //组锁定tunel-group SSLClientProfile,创建后才能敲。选配;
  CISCOASA(config-group-policy)#default-domain value luxshare.com
  CISCOASA(config-group-policy)#split-dns value luxshare.com
  //启用了spilt-dns后  只有luxshare.com的域名送往内部dns服务器解析。选配;
  CISCOASA(config-group-policy)# address-pools value SFCSClientPool
  CISCOASA(config-group-policy)# exit
  首先,创建隧道组SSL 客户端:CISCOASA(config)# tunnel-group SFCSClientProfile type remote-access
  下一步就是给这个SSL***隧道分配特定的属性CISCOASA(config)# tunnel-group SFCSClientProfile general-attributes
  CISCOASA(config-tunnel-general)#default-group-policy SFCSClientPolicy
  CISCOASA(config-tunnel-general)# tunnel-group  SFCSClientProfile web***-attributes
  CISCOASA(config-tunnel-web***)# group-alias SFCS***Client enable
  CISCOASA(config-tunnel-web***)# exit
  ciscoasa(config)#  object network SFCS***-Pool
  ciscoasa(config-network-object)# subnet 192.168.253.0 255.255.255.0
  ciscoasa(config)# nat (inside,any) source static Internal Internal destination static SFCS***-Pool SFCS***-Pool no-proxy-arp route-lookup
  CISCOASA(config)# username Alice password 123456
  CISCOASA(config)# username Alice attributes
  CISCOASA(config-username)#service-type remote-access
  CISCOASA(config-username)# ***-group-policy SFCSClientPolicy
  CISCOASA(config-username)# exit
  CISCOASA(config)# group-policy SFCSClientPolicy attributes
  CISCOASA(config-group-policy)#split-tunnel-policy tunnelspecified
  CISCOASA(config-group-policy)#split-tunnel-network-list value ***client_splitTunnelAcl
  CISCOASA(config-group-policy)#exit
DSC0003.png

  ciscoasa(config)# show run
  : Saved
  :
  : Serial Number: JMX150240F0
  : Hardware:   ASA5505, 512 MB RAM, CPU Geode 500 MHz
  :
  ASA Version 9.2(4)
  !
  hostname ciscoasa
  enable password 8Ry2YjIyt7RRXU24 encrypted
  names
  ip local pool SSLClientPool 192.168.254.10-192.168.254.100 mask 255.255.255.0
  ip local pool SFCSClientPool 192.168.253.10-192.168.253.100 mask 255.255.255.0
  !
  interface Ethernet0/0
  switchport access vlan 2
  !
  interface Ethernet0/1
  !
  interface Ethernet0/2
  !
  interface Ethernet0/3
  !
  interface Ethernet0/4
  !
  interface Ethernet0/5
  !
  interface Ethernet0/6
  !
  interface Ethernet0/7
  !
  interface Vlan1
  nameif inside
  security-level 100
  ip address 192.168.1.1 255.255.255.0
  !
  interface Vlan2
  nameif outside
  security-level 0
  ip address 210.100.1.1 255.255.255.0
  !
  ftp mode passive
  object network obj_any
  subnet 0.0.0.0 0.0.0.0
  object network SSL***-Pool
  subnet 192.168.254.0 255.255.255.0
  object network Internal
  subnet 192.168.1.0 255.255.255.0
  object network SFCS***-Pool
  subnet 192.168.253.0 255.255.255.0
  access-list ***client_splitTunnelAcl standard permit 192.168.1.0 255.255.255.0
  pager lines 24
  logging asdm informational
  mtu outside 1500
  mtu inside 1500
  no failover
  icmp unreachable rate-limit 1 burst-size 1
  no asdm history enable
  arp timeout 14400
  no arp permit-nonconnected
  nat (inside,any) source static Internal Internal destination static SSL***-Pool SSL***-Pool no-proxy-arp route-lookup
  nat (inside,any) source static Internal Internal destination static SFCS***-Pool SFCS***-Pool no-proxy-arp route-lookup
  !
  object network obj_any
  nat (inside,outside) dynamic interface
  timeout xlate 3:00:00
  timeout pat-xlate 0:00:30
  timeout conn 1:00:00 half-closed 0:10:00 udp 0:02:00 icmp 0:00:02
  timeout sunrpc 0:10:00 h323 0:05:00 h225 1:00:00 mgcp 0:05:00 mgcp-pat 0:05:00
  timeout sip 0:30:00 sip_media 0:02:00 sip-invite 0:03:00 sip-disconnect 0:02:00
  timeout sip-provisional-media 0:02:00 uauth 0:05:00 absolute
  timeout tcp-proxy-reassembly 0:01:00
  timeout floating-conn 0:00:00
  dynamic-access-policy-record DfltAccessPolicy
  user-identity default-domain LOCAL
  http server enable
  http 192.168.1.0 255.255.255.0 inside
  no snmp-server location
  no snmp-server contact
  crypto ipsec security-association pmtu-aging infinite
  crypto ca trustpoint localtrust
  enrollment self
  fqdn ssl***.luxshare.com
  subject-name CN=ssl***.luxshare.com
  keypair ssl***keypair
  crl configure
  crypto ca trustpool policy
  crypto ca certificate chain localtrust
  certificate 27669d57
  308201fb 30820164 a0030201 02020427 669d5730 0d06092a 864886f7 0d010105
  05003042 311c301a 06035504 03131373 736c7670 6e2e6c75 78736861 72652e63
  6f6d3122 30200609 2a864886 f70d0109 02161373 736c7670 6e2e6c75 78736861
  72652e63 6f6d301e 170d3136 30373331 30333338 35305a17 0d323630 37323930
  33333835 305a3042 311c301a 06035504 03131373 736c7670 6e2e6c75 78736861
  72652e63 6f6d3122 30200609 2a864886 f70d0109 02161373 736c7670 6e2e6c75
  78736861 72652e63 6f6d3081 9f300d06 092a8648 86f70d01 01010500 03818d00
  30818902 818100a8 608f2a05 043616c4 4fde0f8c 57894bd2 5a511ff3 b92277bd
  999f43e3 3cf2a8a1 7ff3e711 15ddb56d d470d076 ac2ae29b c5721fd8 dde60a20
  6d77a182 26371456 025a4194 3e9451d3 5a83e996 751ee819 f702f9ae ca4b5b9c
  3af36d09 51f46799 133667da 20ee235c 97cf3efd 4b9e7c75 822caf7a 16111d36
  297916bc 85fe1302 03010001 300d0609 2a864886 f70d0101 05050003 81810079
  1b92650e aba652f1 cdddfbe5 0a34c075 1ff2a800 d77c7637 dbc854a9 e4fb388d
  fef10435 fbc2a405 58a0e810 bcbb0bdc ea13b71f 7477afd8 ec3db084 cc06a7e9
  2e6c0085 2a46f680 48f93004 6bdfbe1b 1ec29d89 d2865d9f 2bf59166 ceeba146
  a4db435a 43ec3ce0 e2d43dda 45d458ca 1840f294 a39e23ba c436ec84 0223b4
  quit
  telnet timeout 5
  no ssh stricthostkeycheck
  ssh timeout 5
  ssh key-exchange group dh-group1-sha1
  console timeout 0
  dhcpd auto_config outside
  !
  dhcpd address 192.168.1.5-192.168.1.254 inside
  dhcpd enable inside
  !
  threat-detection basic-threat
  threat-detection statistics access-list
  no threat-detection statistics tcp-intercept
  ssl trust-point localtrust outside
  web***
  enable outside
  anyconnect-essentials
  anyconnect image disk0:/anyconnect-win-4.2.00096-k9.pkg 1
  anyconnect image disk0:/anyconnect-macosx-i386-4.2.00096-k9.pkg 2
  anyconnect image disk0:/anyconnect-linux-64-4.2.00096-k9.pkg 3
  anyconnect enable
  tunnel-group-list enable
  group-policy SSLClientPolicy internal
  group-policy SSLClientPolicy attributes
  dns-server value 192.168.1.20
  ***-tunnel-protocol ssl-client
  group-lock value SSLClientProfile
  split-tunnel-policy tunnelspecified
  split-tunnel-network-list value ***client_splitTunnelAcl
  default-domain value luxshare.com
  split-dns value luxshare.com
  address-pools value SSLClientPool
  group-policy SFCSClientPolicy internal
  group-policy SFCSClientPolicy attributes
  dns-server value 192.168.1.20
  ***-tunnel-protocol ssl-client
  group-lock value SFCSClientProfile
  split-tunnel-policy tunnelspecified
  split-tunnel-network-list value ***client_splitTunnelAcl
  default-domain value luxshare.com
  split-dns value luxshare.com
  address-pools value SFCSClientPool
  username Tom password Gb9qBdJ.1ZiNu0PP encrypted
  username Tom attributes
  ***-group-policy SSLClientPolicy
  service-type remote-access
  username Alice password AyuXtm3EUBFJa8Bf encrypted
  username Alice attributes
  ***-group-policy SFCSClientPolicy
  service-type remote-access
  tunnel-group SSLClientProfile type remote-access
  tunnel-group SSLClientProfile general-attributes
  default-group-policy SSLClientPolicy
  tunnel-group SSLClientProfile web***-attributes
  group-alias SSL***Client enable
  tunnel-group SFCSClientProfile type remote-access
  tunnel-group SFCSClientProfile general-attributes
  default-group-policy SFCSClientPolicy
  tunnel-group SFCSClientProfile web***-attributes
  group-alias SFCS***Client enable
  !
  class-map inspection_default
  match default-inspection-traffic
  !
  !
  policy-map type inspect dns preset_dns_map
  parameters
  message-length maximum client auto
  message-length maximum 512
  policy-map global_policy
  class inspection_default
  inspect dns preset_dns_map
  inspect ftp
  inspect h323 h225
  inspect h323 ras
  inspect rsh
  inspect rtsp
  inspect esmtp
  inspect sqlnet
  inspect skinny
  inspect sunrpc
  inspect xdmcp
  inspect sip
  inspect netbios
  inspect tftp
  inspect ip-options
  !
  service-policy global_policy global
  prompt hostname context
  Cryptochecksum:c01161c90e01103ffcd05efce0be2346
  : end

运维网声明 1、欢迎大家加入本站运维交流群:群②:261659950 群⑤:202807635 群⑦870801961 群⑧679858003
2、本站所有主题由该帖子作者发表,该帖子作者与运维网享有帖子相关版权
3、所有作品的著作权均归原作者享有,请您和我们一样尊重他人的著作权等合法权益。如果您对作品感到满意,请购买正版
4、禁止制作、复制、发布和传播具有反动、淫秽、色情、暴力、凶杀等内容的信息,一经发现立即删除。若您因此触犯法律,一切后果自负,我们对此不承担任何责任
5、所有资源均系网友上传或者通过网络收集,我们仅提供一个展示、介绍、观摩学习的平台,我们不对其内容的准确性、可靠性、正当性、安全性、合法性等负责,亦不承担任何法律责任
6、所有作品仅供您个人学习、研究或欣赏,不得用于商业或者其他用途,否则,一切后果均由您自己承担,我们对此不承担任何法律责任
7、如涉及侵犯版权等问题,请您及时通知我们,我们将立即采取措施予以解决
8、联系人Email:admin@iyunv.com 网址:www.yunweiku.com

所有资源均系网友上传或者通过网络收集,我们仅提供一个展示、介绍、观摩学习的平台,我们不对其承担任何法律责任,如涉及侵犯版权等问题,请您及时通知我们,我们将立即处理,联系人Email:kefu@iyunv.com,QQ:1061981298 本贴地址:https://www.iyunv.com/thread-537917-1-1.html 上篇帖子: Cisco CCIE试验备考之交换STP 一 下篇帖子: ***-gre隧道Cisco篇
您需要登录后才可以回帖 登录 | 立即注册

本版积分规则

扫码加入运维网微信交流群X

扫码加入运维网微信交流群

扫描二维码加入运维网微信交流群,最新一手资源尽在官方微信交流群!快快加入我们吧...

扫描微信二维码查看详情

客服E-mail:kefu@iyunv.com 客服QQ:1061981298


QQ群⑦:运维网交流群⑦ QQ群⑧:运维网交流群⑧ k8s群:运维网kubernetes交流群


提醒:禁止发布任何违反国家法律、法规的言论与图片等内容;本站内容均来自个人观点与网络等信息,非本站认同之观点.


本站大部分资源是网友从网上搜集分享而来,其版权均归原作者及其网站所有,我们尊重他人的合法权益,如有内容侵犯您的合法权益,请及时与我们联系进行核实删除!



合作伙伴: 青云cloud

快速回复 返回顶部 返回列表