设为首页 收藏本站
查看: 714|回复: 0

[经验分享] PXE工作原理(有图有真相)

[复制链接]
累计签到:1 天
连续签到:1 天
发表于 2015-4-9 09:00:18 | 显示全部楼层 |阅读模式
有两年的时间没有安装过Gnu/Linux系统了,今天领导让安装20台机器,说是要一下午全部搞定,所以就使用了PXE的安装方式。具体怎么配置及操作,本文就省略了,因为网上有很多大神的博客里都会有详细的配置,本文仅做原理性的介绍。知道了其中的原理,然后,再去动手实验将会达到事半功倍的效果。

下面的插图使用PlantUML语言绘制,本文的绘制工具使用的是Emacs编辑器,这里贴出来该流程图的源码,供大家参考及修改,如果使使用其他PlantUML的绘制工具的话,源代码需要做少许修改即可,把#+BEGIN_SRC plantuml :file images/pxe01.png及#+END_SRC这两行去掉,替换为@startuml及@enduml就行了。贴出源代码的主要目的是为了让大家可以有自己的原图,而不是从其他博客上复制过来的图片,而且不清晰,更重要的是不能修改使其成为自己想要的。所以,这里贴出来制作的过程,供有需要的童鞋参考。

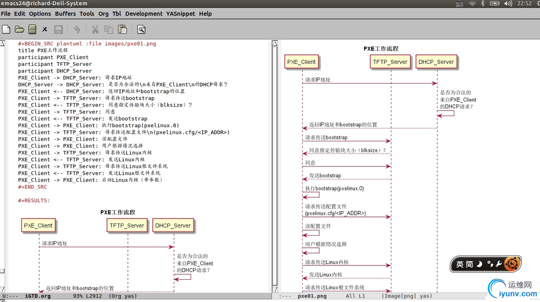
我的Emacs截图为:
QQ截图20150409085922.png

1
2
3
4
5
6
7
8
9
10
11
12
13
14
15
16
17
18
19
20
21
22
   #+BEGIN_SRC plantuml :file images/pxe01.png
   title PXE工作流程
   participant PXE_Client
   participant TFTP_Server
   participant DHCP_Server
   PXE_Client -> DHCP_Server: 请求IP地址
   DHCP_Server -> DHCP_Server: 是否为合法的\n来自PXE_Client\n的DHCP请求?
   PXE_Client <-- DHCP_Server: 返回IP地址和bootstrap的位置
   PXE_Client -> TFTP_Server: 请求传送bootstrap
   PXE_Client <-- TFTP_Server: 同意指定传输块大小(blksize)?
   PXE_Client -> TFTP_Server: 同意
   PXE_Client <-- TFTP_Server: 发送bootstrap
   PXE_Client -> PXE_Client: 执行bootstrap(pxelinux.0)
   PXE_Client -> TFTP_Server: 请求传送配置文件\n(pxelinux.cfg/<IP_ADDR>)
   PXE_Client -> PXE_Client: 读配置文件
   PXE_Client -> PXE_Client: 用户根据情况选择
   PXE_Client -> TFTP_Server: 请求传送Linux内核
   PXE_Client <-- TFTP_Server: 发送Linux内核
   PXE_Client -> TFTP_Server: 请求传送Linux根文件系统
   PXE_Client <-- TFTP_Server: 发送Linux根文件系统
   PXE_Client -> PXE_Client: 启动Linux内核(带参数)
   #+END_SRC




wKiom1UkkefyA2iPAAIpVGf5Pv0233.jpg

   PXE工作原理示意图说明:
   1. Client向PXE Server上的DHCP发送IP地址请求消息,DHCP检测Client是否
      合法(主要是检测Client的网卡MAC地址),如果合法则返回Client的IP地
      址,同时将启动文件pxelinux.0的位置信息一并传送给Client。

   2. Client向PXE Server上的TFTP发送获取pxelinux.0请求消息,TFTP接收到
      消息之后再向Client发送pxelinux.0大小信息,试探Client是否满意,当
      TFTP收到Client发回的同意大小信息之后,正式向Client发送pxelinux.0。
   3. Client执行接收到的pxelinux.0文件。

   4. Client向TFTP发送针对本机的配置信息(记录在TFTP的pxelinux.cfg目录
      下),TFTP将配置文件发回Client,继而Client根据配置文件执行后续操
      作。

   5. Client向TFTP发送Linux内核请求信息,TFTP接收到消息之后将内核文件发
      送给Client。

   6. Client向TFTP发送根文件请求信息,TFTP接收到消息之后返回Linux根文件
      系统。

   7. Client启动Linux内核(启动参数已经在4中的配置文件中设置好了)。

   8. Client通过NFS下载镜像文件,读取autoyast自动化安装脚本。
   至此,Client正式进入自动化安装模式开始安装系统直到完成。

运维网声明 1、欢迎大家加入本站运维交流群:群②:261659950 群⑤:202807635 群⑦870801961 群⑧679858003
2、本站所有主题由该帖子作者发表,该帖子作者与运维网享有帖子相关版权
3、所有作品的著作权均归原作者享有,请您和我们一样尊重他人的著作权等合法权益。如果您对作品感到满意,请购买正版
4、禁止制作、复制、发布和传播具有反动、淫秽、色情、暴力、凶杀等内容的信息,一经发现立即删除。若您因此触犯法律,一切后果自负,我们对此不承担任何责任
5、所有资源均系网友上传或者通过网络收集,我们仅提供一个展示、介绍、观摩学习的平台,我们不对其内容的准确性、可靠性、正当性、安全性、合法性等负责,亦不承担任何法律责任
6、所有作品仅供您个人学习、研究或欣赏,不得用于商业或者其他用途,否则,一切后果均由您自己承担,我们对此不承担任何法律责任
7、如涉及侵犯版权等问题,请您及时通知我们,我们将立即采取措施予以解决
8、联系人Email:admin@iyunv.com 网址:www.yunweiku.com

所有资源均系网友上传或者通过网络收集,我们仅提供一个展示、介绍、观摩学习的平台,我们不对其承担任何法律责任,如涉及侵犯版权等问题,请您及时通知我们,我们将立即处理,联系人Email:kefu@iyunv.com,QQ:1061981298 本贴地址:https://www.iyunv.com/thread-55252-1-1.html 上篇帖子: -bash: rz: command not found的解决办法 下篇帖子: CentOS7 网络安装流程 工作原理
您需要登录后才可以回帖 登录 | 立即注册

本版积分规则

扫码加入运维网微信交流群X

扫码加入运维网微信交流群

扫描二维码加入运维网微信交流群,最新一手资源尽在官方微信交流群!快快加入我们吧...

扫描微信二维码查看详情

客服E-mail:kefu@iyunv.com 客服QQ:1061981298


QQ群⑦:运维网交流群⑦ QQ群⑧:运维网交流群⑧ k8s群:运维网kubernetes交流群


提醒:禁止发布任何违反国家法律、法规的言论与图片等内容;本站内容均来自个人观点与网络等信息,非本站认同之观点.


本站大部分资源是网友从网上搜集分享而来,其版权均归原作者及其网站所有,我们尊重他人的合法权益,如有内容侵犯您的合法权益,请及时与我们联系进行核实删除!



合作伙伴: 青云cloud

快速回复 返回顶部 返回列表