设为首页 收藏本站
查看: 3696|回复: 0

[经验分享] MySQL Workbench中文教程

[复制链接]

尚未签到

发表于 2018-9-29 07:48:20 | 显示全部楼层 |阅读模式
  MySQL Workbench 是 MySQL AB 最近释放的可视数据库设计工具。这个工具是设计 MySQL 数据库的专用工具。MySQL Workbench 是 MySQL AB 最近释放的可视数据库设计工具。这个工具是设计 MySQL 数据库的专用工具。
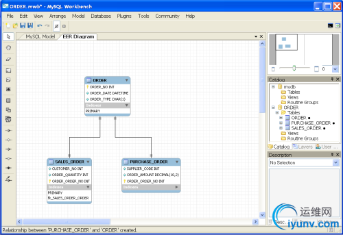
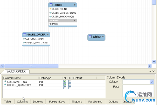
你在 MySQL Workbench 中建立的被称之为物理数据模型。一个物理数据模型是针对一个特定 RDBMS 产品的数据模型;本文中的模型将具有一些 MySQL 的独特规范。我们可以使用它生成(forward-engineer)数据库对象,除了包含表和列(字段)外,也可以包含视图。MySQL Workbench 拥有很多的功能和特性;这篇由 Djoni Darmawikarta写的文章通过一个示例展现了其中的一些。我们将针对一个订单系统建立一个物理数据模型,这里的订单系统可以是销售单也可以是订单,并且使用 forward-engineer(正向引擎) 将我们的模型生成为一个 MySQL 数据库。 我们的示例中使用 MySQL Workbench 创建的物理模型看上去就像下图这样: DSC0000.png 创建订单方案(ORDER Schema)首先让我们来创建一个保存订单物理模型的方案。点击 + 按钮(红色标注的地方) DSC0001.png 更改新的方案默认名称为订单。注意,当你键入方案名时,在 Physical Schemata 上的标签名也会随之改变——这是一个很好的特性。 订单方案被增加到目录(Catalog)中 (图中红色圈住的部分)。 DSC0002.png 重命名方案后关闭 schema 窗口。 DSC0003.png 创建订单表我们现在创建订单模型中的三个表:ORDER 表以及它的两个子表 SALES_ORDER 和PURCHASE_ORDER。首先,确信你已经选择了 ORDER 方案的标签,这样,我们创建的表才会包含于这个方案。 我们将要创建的表是作为 EER 图表展示的(EER = Enhanced Entity> DSC0004.png 单击 Table 图标,然后移动鼠标到 EER Diagram 区域,在你想放置第一个表的位置上单击鼠标。 DSC0005.png DSC0006.png 对于其他两个表,重复上面的操作。你可以通过拖拽来移动表的位置。 DSC0007.png 下一步,我们要对 table1 做一些操作,这些操作是通过 Workbench 的表编辑器完成的。要打开表编辑器,只需右键选择 table1 并选择 Edit Table 菜单。 DSC0008.png 键入 table1 的表名 ORDER 。 DSC0009.png 接下来,增加列(字段)。选择 Columns 标签。将列名(字段名)> DSC00010.png 在下拉列表框中选择数据类型 INT 。 DSC00011.png 我们希望 ORDER_NO 列的值可以被 MySQL 数据库自动控制,所以,我们选定 AI 列 (Auto Increment——自增量). AI 是 MySQL 数据库的一个特性。 DSC00012.png 你也可以指定表的其他物理属性,例如它的 Collation 属性;当然可以指定表的其他高级选项,例如 trigger 和 portioning (分别对应 Trigger 和 Partioning 标签)。 DSC00013.png 注意,这时,在 diagram 中我们表 table1 已经改变为 ORDER,并且,它有一个列(字段)ORDER_NO。在目录中,你也可以看到有三个表。 在表右侧的黑点,表示它们包含在一个图表中。   如果你展开 ORDER ,你可以看到 ORDER_NO 列。因为我们定义它为主键,所以在它左侧有一个 key 图标。 DSC00014.png 回到表设计器,增加其他两列(字段):ORDER_DATE 和 ORDER_TYPE。ORDER_TYPE 可以有两个值:S 表示销售订单,P 表示采购订单。由于销售订单是更常用的,所以我们指定列(字段)的默认值为 S 。 你可以在最后一列的下面白色区域双击鼠标来增加下一个字段。 DSC00015.png 使用同样的方式来创建 SALES_ORDER 表及其中的列(字段)。 DSC00016.png 最后,创建 PURCHASE_ORDER 表及其中的列(字段)。 DSC00017.png 创建关系我们已经创建了三个表。到这里并没有结束;我们仍旧需要创建它们的 关系。 SALES_ORDER 是 ORDER 的子表,意味着它们是 1:1 ,SALES_ORDER 为子表, ORDER 为父表,并将 ORDER 的键移动到 SALES_ORDER 。所以,选择(单击)1:1> DSC00018.png 注意,当你在单击表时,图标将变为带有 1:1 关系的手型。 DSC00019.png DSC00020.png 1:1 关系就是这样设置的;ORDER_NO 主键被移动到 SALES_ORDER 表并作为它的主键。 DSC00021.png 下一步,创建 PURCHASE_ORDER 到 ORDER 的关系,它仍旧是 1:1 关系。 DSC00022.png 我们现在已经完成了表及表之间关系的设计;将我们的模型保存为 ORDER.mwb. DSC00023.png DSC00024.png 生成 DDL 和数据库最终在本文设计数据模型的目的是为了建立 MySQL 数据库。我们将首先生成 DDL(SQL CREATE script),然后执行这个脚本。 从 File | Export 菜单中,选择 Forward Engineer SQL CREATE Script. DSC00025.png DSC00026.png DSC00027.png 最后,执行保存的 SQL CREATE 脚本。MySQL Workbench 自身并没有执行这个脚本的能力;我们可以在 MySQL 命令控制台中来执行它。 DSC00028.png DSC00029.png 你也可以在其中来查看表是否已经被创建。 DSC00030.png 总结这篇文章向你展示了在 MySQL Workbench 中如何可视的建立 MySQL 物理数据模型,并使用它来创建一个 MySQL 数据库。

运维网声明 1、欢迎大家加入本站运维交流群:群②:261659950 群⑤:202807635 群⑦870801961 群⑧679858003
2、本站所有主题由该帖子作者发表,该帖子作者与运维网享有帖子相关版权
3、所有作品的著作权均归原作者享有,请您和我们一样尊重他人的著作权等合法权益。如果您对作品感到满意,请购买正版
4、禁止制作、复制、发布和传播具有反动、淫秽、色情、暴力、凶杀等内容的信息,一经发现立即删除。若您因此触犯法律,一切后果自负,我们对此不承担任何责任
5、所有资源均系网友上传或者通过网络收集,我们仅提供一个展示、介绍、观摩学习的平台,我们不对其内容的准确性、可靠性、正当性、安全性、合法性等负责,亦不承担任何法律责任
6、所有作品仅供您个人学习、研究或欣赏,不得用于商业或者其他用途,否则,一切后果均由您自己承担,我们对此不承担任何法律责任
7、如涉及侵犯版权等问题,请您及时通知我们,我们将立即采取措施予以解决
8、联系人Email:admin@iyunv.com 网址:www.yunweiku.com

所有资源均系网友上传或者通过网络收集,我们仅提供一个展示、介绍、观摩学习的平台,我们不对其承担任何法律责任,如涉及侵犯版权等问题,请您及时通知我们,我们将立即处理,联系人Email:kefu@iyunv.com,QQ:1061981298 本贴地址:https://www.iyunv.com/thread-603493-1-1.html 上篇帖子: linux 安装MySQL多实例 下篇帖子: 基于zabbix的Mysql自定义监控
您需要登录后才可以回帖 登录 | 立即注册

本版积分规则

扫码加入运维网微信交流群X

扫码加入运维网微信交流群

扫描二维码加入运维网微信交流群,最新一手资源尽在官方微信交流群!快快加入我们吧...

扫描微信二维码查看详情

客服E-mail:kefu@iyunv.com 客服QQ:1061981298


QQ群⑦:运维网交流群⑦ QQ群⑧:运维网交流群⑧ k8s群:运维网kubernetes交流群


提醒:禁止发布任何违反国家法律、法规的言论与图片等内容;本站内容均来自个人观点与网络等信息,非本站认同之观点.


本站大部分资源是网友从网上搜集分享而来,其版权均归原作者及其网站所有,我们尊重他人的合法权益,如有内容侵犯您的合法权益,请及时与我们联系进行核实删除!



合作伙伴: 青云cloud

快速回复 返回顶部 返回列表