设为首页 收藏本站
查看: 785|回复: 0

[经验分享] Integration Services 教程 3 -- 初识SQL SSIS

[复制链接]

尚未签到

发表于 2018-10-19 11:30:39 | 显示全部楼层 |阅读模式
  http://www.cnblogs.com/NikoMao/p/5959862.html
  1 什么是微软的SQL Server Integration Services(SSIS)
  微软SSIS是构建企业级数据集成和数据转换解决方案平台。您可以使用集成服务来解决复杂的业务问题通过复制或下载文件,发送电子邮件以响应事件,更新数据仓库、 清洗和挖掘数据和管理 SQL Server 对象和数据。包可以单独或与其他包一起复杂的业务需求。集成服务可以提取和转换数据从各种各样的来源,如 XML 数据文件、 平面文件和关系数据源,然后将数据加载到一个或多个目标数据载体中。
  SSIS包括一组丰富的内置任务和转换;工具为构建软件包;和集成服务的运行和管理软件包。您可以使用图形化的集成服务工具来创建解决方案,而无需编写一行代码;或者你可以广泛集成服务对象模型进行编程以编程方式创建包和代码的自定义任务和其他软件包对象。
  2 使用Visual Studio开发SSIS
  在操作系统的开始菜单中找到SQL Server Data Tools,我这里使用的是SQL Server 2012.
DSC0000.jpg

  2.1 新建SSIS项目
  在新建项目中,我们新建一个Integration Services项目,然后填写项目的名称,单击确定就可以开始我们的SSIS的开发了。
DSC0001.jpg

  2.2 开发工具设置
  设置好我们的工作环境,第一次加载的时候应该还有一些不相关的窗口,基本不需要的可以关闭掉。太多无用的窗口会影响我们的工作,
DSC0002.jpg

  3 开始SSIS的开发
  3.1 创建一个SSIS数据流任务
  在SSIS的工具箱中,找到“数据流任务”然后拖到设计面板中。
DSC0003.jpg

  3.2 创建数据流任务
  双击“数据流任务”,就可以打开数据流的开发设计面板。
DSC0004.jpg

  3.3 添加一个数据源
  因为我的测试项目是使用SQL Server作为数据源进行,所以我们需要添加一个“OLE DB源”。
DSC0005.jpg

  3.4 数据连接管理器
  3.4.1 添加连接管理器
  在解决方案的管理器中,我们可以看到一个连接管理器,右键->"新建管理器",然后在“添加SSIS连接管理器”弹出窗口中找到“OLEDB连接管理器”单击“添加”即可。
DSC0006.jpg

  3.4.2 配置OLEDB数据连接
  配置好源数据库的连接信息
DSC0007.jpg

  3.5 配置数据源的连接
  我们看到,我们的“OLE DB源”有个红色的错误信息,出现这个问题是因为我们没有给该数据源添加数据连接。我们双击数据库的图标,打开“OLE DB源编辑器”。具体操作如下步骤:
  1)“OLEDB连接管理器”中我们选择刚刚建好的数据连接
  2)“数据访问模式”有很多中,分别是“表或视图”、“表名变量或视图变量”、“SQL命令”、"变量中的SQL命令”。这里我选择“表或视图”,因为我只是做简单的数据操作,如果是复杂的相关操作可以选其他的方式。
  3)在“表或视图名称”的下拉选择中,选择我们需要操作的数据源表。
  配置完成之后,那个红色的错误信息就消失了。
DSC0008.jpg

  3.6 数据目标配置
  3.6.1 添加OLE DB数据目标
  在SSIS工具箱中,我们可以找到OLEDB目标,然后拖放到设计面板中,并将OLEDB源绿色的数据线连接中OLEDB目标数据源中。
DSC0009.jpg

  3.6.2 配置OLEDB目标的连接信息
  注:连接配置信息和OLEDB源的配置是一样的,所以可以参照OLEDB数据源连接信息的操作。
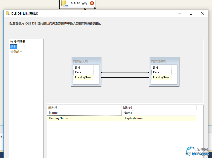
  3.6.3 数据映射
  双击打开OLE DB目标,我们可以找到“映射”,选择之后可以看到“输入列”和目标列,我们一个将“输入列”连接到“目标列”即可。注:直接拖动连线
DSC00010.jpg

  3.7 SSIS包
  经过了上面的各个步骤的成功操作之后,我们就可以运行SSIS包来检验我们的功能是否能够正确的运行并产生正确的结果了。
  3.7.1 运行SSIS包
  右键SSIS包,单击“执行包”即可。
DSC00011.jpg

  3.7.2 执行成功
  当我们看到绿色的勾,说明我们的SSIS包运行成功啦!
DSC00012.jpg



运维网声明 1、欢迎大家加入本站运维交流群:群②:261659950 群⑤:202807635 群⑦870801961 群⑧679858003
2、本站所有主题由该帖子作者发表,该帖子作者与运维网享有帖子相关版权
3、所有作品的著作权均归原作者享有,请您和我们一样尊重他人的著作权等合法权益。如果您对作品感到满意,请购买正版
4、禁止制作、复制、发布和传播具有反动、淫秽、色情、暴力、凶杀等内容的信息,一经发现立即删除。若您因此触犯法律,一切后果自负,我们对此不承担任何责任
5、所有资源均系网友上传或者通过网络收集,我们仅提供一个展示、介绍、观摩学习的平台,我们不对其内容的准确性、可靠性、正当性、安全性、合法性等负责,亦不承担任何法律责任
6、所有作品仅供您个人学习、研究或欣赏,不得用于商业或者其他用途,否则,一切后果均由您自己承担,我们对此不承担任何法律责任
7、如涉及侵犯版权等问题,请您及时通知我们,我们将立即采取措施予以解决
8、联系人Email:admin@iyunv.com 网址:www.yunweiku.com

所有资源均系网友上传或者通过网络收集,我们仅提供一个展示、介绍、观摩学习的平台,我们不对其承担任何法律责任,如涉及侵犯版权等问题,请您及时通知我们,我们将立即处理,联系人Email:kefu@iyunv.com,QQ:1061981298 本贴地址:https://www.iyunv.com/thread-623589-1-1.html 上篇帖子: MySQL 优化sql explain执行计划详解 下篇帖子: How to Setup Symfony 4 on Debian 9 Server-Arnold
您需要登录后才可以回帖 登录 | 立即注册

本版积分规则

扫码加入运维网微信交流群X

扫码加入运维网微信交流群

扫描二维码加入运维网微信交流群,最新一手资源尽在官方微信交流群!快快加入我们吧...

扫描微信二维码查看详情

客服E-mail:kefu@iyunv.com 客服QQ:1061981298


QQ群⑦:运维网交流群⑦ QQ群⑧:运维网交流群⑧ k8s群:运维网kubernetes交流群


提醒:禁止发布任何违反国家法律、法规的言论与图片等内容;本站内容均来自个人观点与网络等信息,非本站认同之观点.


本站大部分资源是网友从网上搜集分享而来,其版权均归原作者及其网站所有,我们尊重他人的合法权益,如有内容侵犯您的合法权益,请及时与我们联系进行核实删除!



合作伙伴: 青云cloud

快速回复 返回顶部 返回列表