设为首页 收藏本站
查看: 1076|回复: 0

[经验分享] MyEclipse 8.5下安装tomcat插件

[复制链接]

尚未签到

发表于 2015-8-7 08:45:54 | 显示全部楼层 |阅读模式
  1,将com.sysdeo.eclipse.tomcat_3.2.1放到D:\program files\Genuitec\Common\plugins
2,打开D:\program files\Genuitec\MyEclipse 8.5\configuration\org.eclipse.equinox.simpleconfigurator\bundles.info文件,在最后加上
com.sysdeo.eclipse.tomcat,3.2.1,file:/D:/program files/Genuitec/Common/plugins/com.sysdeo.eclipse.tomcat_3.2.1/,4,false
3,重启MyEclipse 8.5.
4,window --> preferences --> Tomcat 配置一些参数 ,OK!
  在myeclipse中使用tomcat插件导出web工程war包
  1、首先下载eclipse的Tomcat插件,文件名为:tomcatPluginV321.zip
下载:地址
2、安装Tomcat插件,即将zip档解压,放入eclipse目录下的 plugins 文件夹中。
3、在项目上点右键,设置properties,在'Tomcat'下面设置'export   to   war   settings'输入要导出的war文件路径和文件名,确定,返回项目。
DSC0000.gif
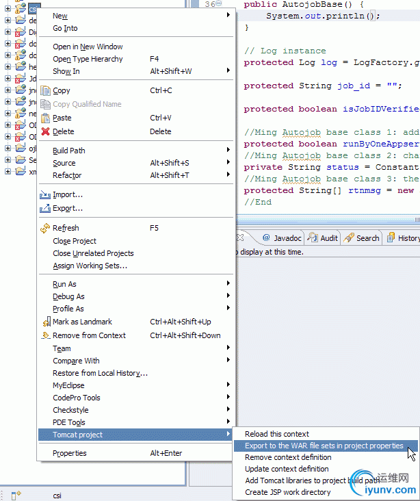
4、在项目上点右键,选择tomcat   project->Export  to the war file sets in project properties
DSC0001.gif
5、 进入C盘,可以看到csi.war文件正在生成,成功后会有提示框。这样就可以通过Tomcat插件导出WAR档了。
DSC0002.gif

运维网声明 1、欢迎大家加入本站运维交流群:群②:261659950 群⑤:202807635 群⑦870801961 群⑧679858003
2、本站所有主题由该帖子作者发表,该帖子作者与运维网享有帖子相关版权
3、所有作品的著作权均归原作者享有,请您和我们一样尊重他人的著作权等合法权益。如果您对作品感到满意,请购买正版
4、禁止制作、复制、发布和传播具有反动、淫秽、色情、暴力、凶杀等内容的信息,一经发现立即删除。若您因此触犯法律,一切后果自负,我们对此不承担任何责任
5、所有资源均系网友上传或者通过网络收集,我们仅提供一个展示、介绍、观摩学习的平台,我们不对其内容的准确性、可靠性、正当性、安全性、合法性等负责,亦不承担任何法律责任
6、所有作品仅供您个人学习、研究或欣赏,不得用于商业或者其他用途,否则,一切后果均由您自己承担,我们对此不承担任何法律责任
7、如涉及侵犯版权等问题,请您及时通知我们,我们将立即采取措施予以解决
8、联系人Email:admin@iyunv.com 网址:www.yunweiku.com

所有资源均系网友上传或者通过网络收集,我们仅提供一个展示、介绍、观摩学习的平台,我们不对其承担任何法律责任,如涉及侵犯版权等问题,请您及时通知我们,我们将立即处理,联系人Email:kefu@iyunv.com,QQ:1061981298 本贴地址:https://www.iyunv.com/thread-94955-1-1.html 上篇帖子: IDEA+Tomcat热部署配置 下篇帖子: Tomcat6+JDK6如何加固,解决Logjam attack,
您需要登录后才可以回帖 登录 | 立即注册

本版积分规则

扫码加入运维网微信交流群X

扫码加入运维网微信交流群

扫描二维码加入运维网微信交流群,最新一手资源尽在官方微信交流群!快快加入我们吧...

扫描微信二维码查看详情

客服E-mail:kefu@iyunv.com 客服QQ:1061981298


QQ群⑦:运维网交流群⑦ QQ群⑧:运维网交流群⑧ k8s群:运维网kubernetes交流群


提醒:禁止发布任何违反国家法律、法规的言论与图片等内容;本站内容均来自个人观点与网络等信息,非本站认同之观点.


本站大部分资源是网友从网上搜集分享而来,其版权均归原作者及其网站所有,我们尊重他人的合法权益,如有内容侵犯您的合法权益,请及时与我们联系进行核实删除!



合作伙伴: 青云cloud

快速回复 返回顶部 返回列表