设为首页 收藏本站
查看: 1190|回复: 0

[经验分享] Reids客户端Jedis的JedisSentinelPool关闭问题

[复制链接]
累计签到:1 天
连续签到:1 天
发表于 2015-8-7 09:05:20 | 显示全部楼层 |阅读模式
  JedisSentinelPool使用一组MasterListener线程做主从复制的主服务器选举工作。其父类Pool的close, destory方法用来关闭正真的redis客户端连接池的对象。在JedisSentinelPool对象中重写了destory方法内容是在关闭选举线程之后,调用了父类destory方法;但是没有重写close方法,因而调用close方法不能关闭的掉MasterLinstener线程。Pool的另一个子类JedisPool则没有对close,destory方法做任何变动。

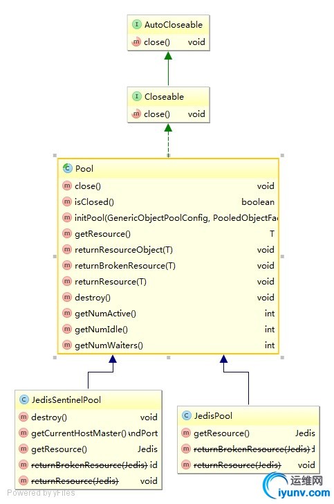
JedisSentinelPool,JedisPool以及Pool之间的关系如下类图:
wKiom1XDCRGw7J7mAAI3v9YeR9A027.jpg

查看Pool中close和destory的源码:

1
2
3
4
@Override
public void close() {
  closeInternalPool();
}



1
2
3
public void destroy() {
  closeInternalPool();
}




close方法实现自java.io.Closeable接口,Closeable是可以关闭的数据源或目标。调用 close 方法可释放对象保存的资源(如打开文件)从这一点看是没有问题的,如果是JDK1.7+的话,那更好了该接口继承了AutoCloseable接口。对于JedisPool而言调用close方法和调用destory效果是一样的,但JedisSentinelPool就不同了,创建JedisSentinelPool是启动了MasterLinstener线程,所以得调用destory方法来完成JedisSentinelPool所持有的资源释放,线程关闭。

JedisSentinelPool的destory方法:
1
2
3
4
5
6
7
public void destroy() {
  for (MasterListener m : masterListeners) {
    m.shutdown();
  }

  super.destroy();
}




结论:如果要关闭的仅仅是Pool(Reids客户端连接池)则调用close,而要关闭主从复制中的主机检测即彻底关闭JedisSentinelPool则要调用destory方法。

意外想当然的调用close方法,并没能关闭MasterLinstener线程,并且MasterLinstener线程没有起个好名字,排查是看到的名字叫Thread-xx (xx是数字),这样很不方便排错。!!!所以启动线程起个好名字真的非常必要,这将对排错,诊断,系统监控有莫大的帮助。


运维网声明 1、欢迎大家加入本站运维交流群:群②:261659950 群⑤:202807635 群⑦870801961 群⑧679858003
2、本站所有主题由该帖子作者发表,该帖子作者与运维网享有帖子相关版权
3、所有作品的著作权均归原作者享有,请您和我们一样尊重他人的著作权等合法权益。如果您对作品感到满意,请购买正版
4、禁止制作、复制、发布和传播具有反动、淫秽、色情、暴力、凶杀等内容的信息,一经发现立即删除。若您因此触犯法律,一切后果自负,我们对此不承担任何责任
5、所有资源均系网友上传或者通过网络收集,我们仅提供一个展示、介绍、观摩学习的平台,我们不对其内容的准确性、可靠性、正当性、安全性、合法性等负责,亦不承担任何法律责任
6、所有作品仅供您个人学习、研究或欣赏,不得用于商业或者其他用途,否则,一切后果均由您自己承担,我们对此不承担任何法律责任
7、如涉及侵犯版权等问题,请您及时通知我们,我们将立即采取措施予以解决
8、联系人Email:admin@iyunv.com 网址:www.yunweiku.com

所有资源均系网友上传或者通过网络收集,我们仅提供一个展示、介绍、观摩学习的平台,我们不对其承担任何法律责任,如涉及侵犯版权等问题,请您及时通知我们,我们将立即处理,联系人Email:kefu@iyunv.com,QQ:1061981298 本贴地址:https://www.iyunv.com/thread-95004-1-1.html 上篇帖子: Redis3 集群功能配置初尝 下篇帖子: linux下redis安装 客户端
您需要登录后才可以回帖 登录 | 立即注册

本版积分规则

扫码加入运维网微信交流群X

扫码加入运维网微信交流群

扫描二维码加入运维网微信交流群,最新一手资源尽在官方微信交流群!快快加入我们吧...

扫描微信二维码查看详情

客服E-mail:kefu@iyunv.com 客服QQ:1061981298


QQ群⑦:运维网交流群⑦ QQ群⑧:运维网交流群⑧ k8s群:运维网kubernetes交流群


提醒:禁止发布任何违反国家法律、法规的言论与图片等内容;本站内容均来自个人观点与网络等信息,非本站认同之观点.


本站大部分资源是网友从网上搜集分享而来,其版权均归原作者及其网站所有,我们尊重他人的合法权益,如有内容侵犯您的合法权益,请及时与我们联系进行核实删除!



合作伙伴: 青云cloud

快速回复 返回顶部 返回列表